ԵՎՐԱՍԻԱԿԱՆ ՏՆՏԵՍԱԿԱՆ ՀԱՆՁՆԱԺՈՂՈՎ
ԿՈԼԵԳԻԱ
Ո Ր Ո Շ ՈՒ Մ
|
8 ապրիլի 2025 թվականի |
թիվ 34 |
քաղ. Մոսկվա |
ԵՎՐԱՍԻԱԿԱՆ ՏՆՏԵՍԱԿԱՆ ՀԱՆՁՆԱԺՈՂՈՎԻ ԿՈԼԵԳԻԱՅԻ ՈՐՈՇ ՈՐՈՇՈՒՄՆԵՐՈՒՄ ՓՈՓՈԽՈՒԹՅՈՒՆՆԵՐ ԿԱՏԱՐԵԼՈՒ ՄԱՍԻՆ
«Եվրասիական տնտեսական միության շրջանակներում տեղեկատվական հաղորդակցական տեխնոլոգիաների և տեղեկատվական փոխգործակցության մասին» արձանագրության («Եվրասիական տնտեսական միության մասին» 2014 թվականի մայիսի 29-ի պայմանագրի թիվ 3 հավելված) 9-րդ և 30-րդ կետերին համապատասխան՝ Եվրասիական տնտեսական հանձնաժողովի կոլեգիան որոշեց.
1. Եվրասիական տնտեսական հանձնաժողովի կոլեգիայի որոշումներում կատարել փոփոխություններ՝ համաձայն հավելվածի:
2. Սույն որոշումն ուժի մեջ է մտնում դրա պաշտոնական հրապարակման օրվանից 30 օրացուցային օրը լրանալուց հետո։
|
Եվրասիական տնտեսական հանձնաժողովի կոլեգիայի նախագահ՝ |
Բ. Սագինտաև |
|
ՀԱՎԵԼՎԱԾ Եվրասիական տնտեսական հանձնաժողովի կոլեգիայի 2025 թվականի ապրիլի 8-ի թիվ 34 որոշման |
ՓՈՓՈԽՈՒԹՅՈՒՆՆԵՐ
Եվրասիական տնտեսական հանձնաժողովի կոլեգիայի որոշումներում կատարվող
1. Եվրասիական տնտեսական հանձնաժողովի կոլեգիայի 2015 թվականի ապրիլի 14-ի թիվ 29 որոշմամբ հաստատված՝ Եվրասիական տնտեսական միության շրջանակներում ընդհանուր գործընթացների ցանկի 441 կետը շարադրել հետևյալ խմբագրությամբ.
|
«441.Եվրասիական տնտեսական միության անդամ պետությունների տարածքներում անասնաբուժական դեղամիջոցների շրջանառության ոլորտում պետական հսկողության և վերահսկողության շրջանակներում հայտնաբերված՝ անորակ, կեղծված և (կամ) կոնտրաֆակտ անասնաբուժական դեղամիջոցների տվյալների միասնական տեղեկատվական բազայի ձևավորում, վարում և օգտագործում |
2019 թվականի |
2. Եվրասիական տնտեսական հանձնաժողովի կոլեգիայի 2023 թվականի մայիսի 30-ի ««Եվրասիական տնտեսական միության անդամ պետությունների տարածքներում անասնաբուժական դեղամիջոցների շրջանառության ոլորտում պետական հսկողության և վերահսկողության շրջանակներում հայտնաբերված՝ որակյալ և վատորակ անասնաբուժական դեղապատրաստուկների, ինչպես նաև կեղծված և (կամ) կոնտրաֆակտ անասնաբուժական դեղապատրաստուկների տվյալների միասնական տեղեկատվական բազայի ձևավորում, վարում և օգտագործում» ընդհանուր գործընթացը Եվրասիական տնտեսական միության ինտեգրված տեղեկատվական համակարգի միջոցներով իրագործելիս տեղեկատվական փոխգործակցությունը կանոնակարգող տեխնոլոգիական փաստաթղթերի մասին» թիվ 69 որոշման մեջ՝
ա) անվանման մեջ և տեքստում «որակյալ և վատորակ անասնաբուժական դեղապատրաստուկների, ինչպես նաև կեղծված և (կամ) կոնտրաֆակտ անասնաբուժական դեղապատրաստուկների» բառերը փոխարինել «անորակ, կեղծված և (կամ) կոնտրաֆակտ անասնաբուժական դեղամիջոցների» բառերով.
բ) նշված որոշմամբ հաստատված՝ «Եվրասիական տնտեսական միության անդամ պետությունների տարածքներում անասնաբուժական դեղամիջոցների շրջանառության ոլորտում պետական հսկողության և վերահսկողության շրջանակներում հայտնաբերված՝ որակյալ և վատորակ անասնաբուժական դեղապատրաստուկների, ինչպես նաև կեղծված և (կամ) կոնտրաֆակտ անասնաբուժական դեղապատրաստուկների տվյալների միասնական տեղեկատվական բազայի ձևավորում, վարում և օգտագործում» ընդհանուր գործընթացը Եվրասիական տնտեսական միության ինտեգրված տեղեկատվական համակարգի միջոցներով իրագործելիս տեղեկատվական փոխգործակցության կանոնները շարադրել հետևյալ խմբագրությամբ.
|
«ՀԱՍՏԱՏՎԱԾ ԵՆ Եվրասիական տնտեսական հանձնաժողովի կոլեգիայի 2023 թվականի մայիսի 30-ի թիվ 69 որոշմամբ (Եվրասիական տնտեսական հանձնաժողովի կոլեգիայի 2025 թվականի ապրիլի 8-ի թիվ 34 որոշման խմբագրությամբ) |
ԿԱՆՈՆՆԵՐ
«Եվրասիական տնտեսական միության անդամ պետությունների տարածքներում անասնաբուժական դեղամիջոցների շրջանառության ոլորտում պետական հսկողության և վերահսկողության շրջանակներում հայտնաբերված՝ անորակ, կեղծված և (կամ) կոնտրաֆակտ անասնաբուժական դեղամիջոցների տվյալների միասնական տեղեկատվական բազայի ձևավորում, վարում և օգտագործում» ընդհանուր գործընթացը Եվրասիական տնտեսական միության ինտեգրված տեղեկատվական համակարգի միջոցներով իրագործելիս տեղեկատվական փոխգործակցության
I. Ընդհանուր դրույթներ
1. Սույն կանոնները մշակվել են Եվրասիական տնտեսական միության (այսուհետ՝ Միություն) իրավունքը կազմող հետևյալ միջազգային պայմանագրերին և ակտերին համապատասխան.
«Եվրասիական տնտեսական միության մասին» 2014 թվականի մայիսի 29-ի պայմանագիր.
Եվրասիական տնտեսական հանձնաժողովի խորհրդի 2022 թվականի հունվարի 21-ի «Եվրասիական տնտեսական միության մաքսային տարածքում անասնաբուժական դեղամիջոցների շրջանառության կարգավորման կանոնների մասին» թիվ 1 որոշում.
Եվրասիական տնտեսական հանձնաժողովի խորհրդի 2022 թվականի սեպտեմբերի 23-ի «Եվրասիական տնտեսական միության մաքսային տարածքում անասնաբուժական նշանակության ախտորոշիչ միջոցների շրջանառության կարգավորման կանոնների մասին» թիվ 140 որոշում.
Եվրասիական տնտեսական հանձնաժողովի խորհրդի 2023 թվականի դեկտեմբերի 12-ի «Եվրասիական տնտեսական միության մաքսային տարածքում անասնաբուժական նշանակության ախտահանիչ, միջատասպան և տիզասպան միջոցների շրջանառության կարգավորման կանոնների մասին» թիվ 150 որոշում.
Եվրասիական տնտեսական հանձնաժողովի կոլեգիայի 2014 թվականի նոյեմբերի 6-ի «Ընդհանուր գործընթացներն արտաքին և փոխադարձ առևտրի ինտեգրված տեղեկատվական համակարգի միջոցներով իրագործելիս տեղեկատվական փոխգործակցությունը կանոնակարգող տեխնոլոգիական փաստաթղթերի մասին» թիվ 200 որոշում.
Եվրասիական տնտեսական հանձնաժողովի կոլեգիայի 2015 թվականի հունվարի 27-ի «Արտաքին և փոխադարձ առևտրի ինտեգրված տեղեկատվական համակարգում տվյալների էլեկտրոնային փոխանակման կանոնները հաստատելու մասին» թիվ 5 որոշում.
Եվրասիական տնտեսական հանձնաժողովի կոլեգիայի 2015 թվականի ապրիլի 14-ի «Եվրասիական տնտեսական միության շրջանակներում ընդհանուր գործընթացների ցանկի և Եվրասիական տնտեսական հանձնաժողովի կոլեգիայի 2014 թվականի օգոստոսի 19-ի թիվ 132 որոշման մեջ փոփոխություն կատարելու մասին» թիվ 29 որոշում.
Եվրասիական տնտեսական հանձնաժողովի կոլեգիայի 2015 թվականի հունիսի 9-ի «Եվրասիական տնտեսական միության շրջանակներում ընդհանուր գործընթացների վերլուծության, օպտիմալացման, ներդաշնակեցման և նկարագրության մեթոդիկայի մասին» թիվ 63 որոշում.
Եվրասիական տնտեսական հանձնաժողովի կոլեգիայի 2015 թվականի սեպտեմբերի 28-ի «Եվրասիական տնտեսական միության անդամ պետությունների պետական իշխանության մարմինների` միմյանց միջև, և Եվրասիական տնտեսական հանձնաժողովի հետ անդրսահմանային փոխգործակցության ընթացքում էլեկտրոնային փաստաթղթերի փոխանակման մասին հիմնադրույթը հաստատելու մասին» թիվ 125 որոշում։
II. Կիրառման ոլորտը
2. Սույն կանոնները մշակվել են «Եվրասիական տնտեսական միության անդամ պետությունների տարածքներում անասնաբուժական դեղամիջոցների շրջանառության ոլորտում պետական հսկողության և վերահսկողության շրջանակներում հայտնաբերված՝ որակյալ և վատորակ անասնաբուժական դեղապատրաստուկների, ինչպես նաև կեղծված և (կամ) կոնտրաֆակտ անասնաբուժական դեղապատրաստուկների տվյալների միասնական տեղեկատվական բազայի ձևավորում, վարում և օգտագործում» ընդհանուր գործընթացի (այսուհետ՝ ընդհանուր գործընթաց) մասնակիցների միջև տեղեկատվական փոխգործակցության կարգը և պայմանները, այդ թվում՝ այդ ընդհանուր գործընթացի շրջանակներում կատարվող ընթացակարգերի նկարագրությունը սահմանելու նպատակով։
3. Սույն կանոններն ընդհանուր գործընթացի մասնակիցների կողմից կիրառվում են ընդհանուր գործընթացի շրջանակներում ընթացակարգերի և գործառնությունների կատարման կարգը վերահսկելիս, ինչպես նաև ընդհանուր գործընթացի իրագործումն ապահովող տեղեկատվական համակարգերի բաղադրիչները նախագծելիս, մշակելիս և լրամշակելիս։
III. Հիմնական հասկացությունները
4. Սույն կանոնների նպատակներով օգտագործվում են հասկացություններ, որոնք ունեն հետևյալ իմաստը.
Միության անդամ պետությունների տարածքներում անասնաբուժական նշանակության ապրանքների շրջանառության ոլորտում պետական հսկողության և վերահսկողության շրջանակներում հայտնաբերված՝ անասնաբուժական նշանակության անորակ, կեղծված և (կամ) կոնտրաֆակտ ապրանքների տվյալների միասնական տեղեկատվական բազա (այսուհետ՝ տվյալների միասնական բազա)՝ ընդհանուր տեղեկատվական ռեսուրս, որը ներառում է տեղեկություններ անասնաբուժական նշանակության այն ապրանքների մասին, որոնց համար լիազորված մարմինը որոշում է ընդունել Միության մաքսային տարածքում շրջանառությունից հանելու կամ շրջանառությունը կասեցնելու վերաբերյալ՝ կապված դրանց անորակ, կեղծված լինելու և (կամ) դրանց ծագման կոնտրաֆակտ բնույթի հետ՝ անդամ պետությունների տարածքներում շրջանառության մեջ առկա անասնաբուժական նշանակության ապրանքների որակի ընտրողական հսկողության արդյունքներով (այսուհետ՝ անասնաբուժական նշանակության ապրանքների մասին տեղեկություններ).
ազգային տեղեկատվական ռեսուրս՝ անասնաբուժական նշանակության ապրանքների մասին տեղեկություններ պարունակող տեղեկատվական ռեսուրս, որը ձևավորում և վարում է Միության անդամ պետության (այսուհետ՝ անդամ պետություն)՝ անասնաբուժական նշանակության ապրանքների շրջանառության ոլորտում լիազորված մարմինը և (կամ) այդ մարմնին ենթակա՝ անդամ պետության փորձագիտական հաստատությունը (այսուհետ՝ լիազորված մարմին).
անասնաբուժական նշանակության ապրանք, ԱՆԱ՝ ընդհանուր գործընթացի օբյեկտ, որը սահմանվում է որպես անասնաբուժական դեղապատրաստուկ, կերային հավելում, կենդանիների հետ անմիջական շփման մեջ չմտնող անասնաբուժական նշանակության ախտորոշիչ, ախտահանիչ, միջատասպան կամ տիզասպան միջոց:
Սույն կանոններում օգտագործվող «ընդհանուր գործընթացի ընթացակարգերի խումբ», «ընդհանուր գործընթացի տեղեկատվական օբյեկտ», «կատարող», «ընդհանուր գործընթացի գործառնություն», «ընդհանուր գործընթացի ընթացակարգ» և «ընդհանուր գործընթացի մասնակից» հասկացությունները կիրառվում են Եվրասիական տնտեսական հանձնաժողովի կոլեգիայի 2015 թվականի հունիսի 9-ի թիվ 63 որոշմամբ հաստատված՝ Եվրասիական տնտեսական միության շրջանակներում ընդհանուր գործընթացների վերլուծության, օպտիմալացման, ներդաշնակեցման և նկարագրության մեթոդիկայով սահմանված իմաստներով։
IV. Ընդհանուր գործընթացի մասին հիմնական տեղեկությունները
5. Ընդհանուր գործընթացի լրիվ անվանումը՝ «Եվրասիական տնտեսական միության անդամ պետությունների տարածքներում անասնաբուժական դեղամիջոցների շրջանառության ոլորտում պետական հսկողության և վերահսկողության շրջանակներում հայտնաբերված՝ որակյալ և վատորակ անասնաբուժական դեղապատրաստուկների, ինչպես նաև կեղծված և (կամ) կոնտրաֆակտ անասնաբուժական դեղապատրաստուկերի տվյալների միասնական տեղեկատվական բազայի ձևավորում, վարում և օգտագործում»:
6. Ընդհանուր գործընթացի ծածկագրային նշագիրը՝ P.SS.13, տարբերակ 2.0.0:
1. Ընդհանուր գործընթացի նպատակները և խնդիրները
7. Ընդհանուր գործընթացի նպատակներն են՝
Միության մաքսային տարածքում անասնաբուժական նշանակության որակյալ, անվտանգ և արդյունավետ ապրանքների շրջանառությունն ապահովելու համար պայմանների ստեղծումը.
անասնաբուժական նշանակության ապրանքների շրջանառության նկատմամբ հսկողության (վերահսկողության) ոլորտում լիազորված մարմինների գործառույթների կատարման արդյունավետության բարձրացումը՝ անդամ պետությունների տարածքներում անասնաբուժական նշանակության ապրանքների որակին, անվտանգությանն ու արդյունավետությանը ներկայացվող պահանջների միասնականության ապահովման և դրանց պահպանման հաշվին, ինչպես նաև անասնաբուժական նշանակության վատորակ, կեղծված և (կամ) կոնտրաֆակտ ապրանքների օգտագործումից սպառողին պաշտպանելու համար անհրաժեշտ միջոցներ ձեռնարկելու հաշվին։
8. Ընդհանուր գործընթացի նպատակներին հասնելու համար անհրաժեշտ է լուծել հետևյալ խնդիրները.
ա) ապահովել տվյալների ամբողջական և արդիական միասնական բազայի ձևավորումն ու վարումը՝ անդամ պետությունների տարածքներում շրջանառության մեջ առկա անասնաբուժական նշանակության ապրանքների որակի ընտրողական հսկողություն կազմակերպելիս և անցկացնելիս լիազորված մարմինների ու Եվրասիական տնտեսական հանձնաժողովի (այսուհետ՝ Հանձնաժողով) միջև տեղեկատվական փոխգործակցության հիման վրա.
բ) ապահովել հարցման հիման վրա լիազորված մարմինների կողմից տվյալների միասնական բազայից տեղեկությունների ստացումը.
գ) ապահովել բոլոր շահագրգիռ անձանց համար տվյալների միասնական բազայից՝ Միության անդամ պետությունների տարածքներում անասնաբուժական նշանակության ապրանքների շրջանառության ոլորտում պետական հսկողության և վերահսկողության շրջանակներում հայտաբերված՝ անասնաբուժական նշանակության անորակ, կեղծված և (կամ) կոնտրաֆակտ ապրանքների մասին արդիական և հավաստի տեղեկությունների հրապարակումը Միության տեղեկատվական պորտալում՝ տրված պարամետրերով տեղեկությունների որոնման և տրամադրման, որոշակի ձևաչափերով տեղեկությունների դիտման, արտաբեռնման և պահպանման, Միության տեղեկատվական պորտալի տեղեկությունների թարմացման մասով բաժանորդագրության ձևակերպման և շահագրգիռ անձանց օպերատիվ տեղեկացման հնարավորությամբ.
դ) ապահովել ընդհանուր գործընթացի մասնակիցների կողմից միասնական դասակարգիչների և տեղեկագրքերի օգտագործումը։
2. Ընդհանուր գործընթացի մասնակիցները
9. Ընդհանուր գործընթացի մասնակիցների ցանկը բերված է 1-ին աղյուսակում:
Աղյուսակ 1
Ընդհանուր գործընթացի մասնակիցների ցանկը
|
Ծածկագրային նշագիրը |
Անվանումը |
Նկարագրությունը |
|
1 |
2 |
3 |
|
P.ACT.001 |
Հանձնաժողով |
Միության մարմին, որն իրականացնում է՝տվյալների միասնական բազայի ձևավորում և վարում, ինչպես նաև Միության տեղեկատվական պորտալում տվյալների միասնական բազայից տեղեկությունների հրապարակում. լիազորված մարմնին հարցման հիման վրա տվյալների միասնական բազայից տեղեկությունների տրամադրում |
|
P.SS.13.ACT.001 |
լիազորված մարմին |
անդամ պետության այն լիազորված մարմինը, որն իրականացնում է՝ազգային տեղեկատվական ռեսուրսի ձևավորում և վարում. Հանձնաժողովին անասնաբուժական նշանակության ապրանքների մասին տեղեկությունների տրամադրում՝ տվյալների միասնական բազայի ձևավորման համար. հարցման հիման վրա տվյալների միասնական բազայից տեղեկությունների ստացում |
|
P.SS.13.ACT.002 |
շահագրգիռ անձ |
Միության տեղեկատվական պորտալում տվյալների միասնական բազայից տեղեկություններ հայցող և ստացող՝ ֆիզիկական կամ իրավաբանական անձ, ինչպես նաև անդամ պետությունների պետական իշխանության մարմինների ներկայացուցիչներ |
3. Ընդհանուր գործընթացի կառուցվածքը
10. Ընդհանուր գործընթացը, ըստ իրենց նշանակության, խմբավորված ընթացակարգերի ամբողջություն է՝
ա) «Տվյալների միասնական բազայի ձևավորման և վարման ընթացակարգեր» (P.SS.13.PGR.001) ընթացակարգերը.
բ) «Տվյալների միասնական բազայում պարունակվող տեղեկությունների ստացման ընթացակարգեր» (P.SS.13.PGR.002) ընթացակարգերը:
11. Ընդհանուր գործընթացի ընթացակարգերի կատարման ժամանակ լիազորված մարմինները տրամադրում են անասնաբուժական նշանակության ապրանքների մասին տեղեկություններ պարունակող տվյալների միասնական բազան ձևավորելու և վարելու համար տեղեկություններ և նշված տեղեկությունները Հանձնաժողով են ներկայացնում՝ տվյալների միասնական բազան ձևավորելու և վարելու, ինչպես նաև շահագրգիռ անձանց համար Միության տեղեկատվական պորտալում տվյալների միասնական բազայից տեղեկություններ հրապարակելու նպատակով: Հանձնաժողովն ապահովում է տվյալների միասնական բազայից լիազորված մարմիններին հարցման հիման վրա տեղեկությունների տրամադրումը:
12. Ընդհանուր գործընթացի կառուցվածքի բերված նկարագրությունը ներկայացված է 1-ին նկարում։
Նկ. 1. Ընդհանուր գործընթացի կառուցվածքը
13. Ընդհանուր գործընթացի՝ ըստ իրենց նշանակության խմբավորված ընթացակարգերի կատարման կարգը, ներառյալ՝ գործառնությունների մանրամասն նկարագրությունը, բերված է սույն կանոնների VIII բաժնում։
14. Ընթացակարգերի յուրաքանչյուր խմբի համար բերվում է ընդհանուր գործընթացի ընթացակարգերի միջև առկա կապերը և դրանց կատարման կարգն արտացոլող ընդհանուր սխեման։ Ընթացակարգերի ընդհանուր սխեման կառուցված է UML գրաֆիկական նոտացիայի (մոդելավորման միասնականացված լեզու՝ Unified Modeling Language) օգտագործմամբ և ապահովված է տեքստային նկարագրությամբ։
4. «Տվյալների միասնական բազայի ձևավորման և վարման ընթացակարգեր» (P.SS.13.PGR.001) ընթացակարգերի խումբը
15. Տվյալների միասնական բազայի ձևավորման և վարման ընթացակարգերի կատարումն սկսվում է այն ժամանակ, երբ Հանձնաժողովը լիազորված մարմնից ստանում է անասնաբուժական նշանակության ապրանքների մասին տեղեկություններ՝ տվյալների միասնական բազայի թարմացման համար։
Տվյալների միասնական բազայում ներառելու համար անասնաբուժական նշանակության ապրանքների մասին տեղեկությունները լիազորված մարմնի կողմից Հանձնաժողով ներկայացնելիս կատարվում է «Տվյալների միասնական բազայում տեղեկությունների ներառում» (P.SS.13.PRC.001) ընթացակարգը։
Տվյալների միասնական բազայում փոփոխություններ կատարելու համար անասնաբուժական նշանակության ապրանքների մասին փոփոխված տեղեկությունները լիազորված մարմնի կողմից Հանձնաժողով ներկայացնելիս կատարվում է «Տվյալների միասնական բազայում պարունակվող տեղեկությունների փոփոխում» (P.SS.13.PRC.002) ընթացակարգը։
Նշված տեղեկությունները ներկայացվում են Եվրասիական տնտեսական հանձնաժողովի կոլեգիայի 2023 թվականի մայիսի 30-ի թիվ 69 որոշմամբ հաստատված՝ «Եվրասիական տնտեսական միության անդամ պետությունների տարածքներում անասնաբուժական դեղամիջոցների շրջանառության ոլորտում պետական հսկողության և վերահսկողության շրջանակներում հայտնաբերված՝ որակյալ և վատորակ անասնաբուժական դեղապատրաստուկների, ինչպես նաև կեղծված և (կամ) կոնտրաֆակտ անասնաբուժական դեղապատրաստուկների տվյալների միասնական տեղեկատվական բազայի ձևավորում, վարում և օգտագործում» ընդհանուր գործընթացը Եվրասիական տնտեսական միության ինտեգրված տեղեկատվական համակարգի միջոցներով իրագործելիս Եվրասիական տնտեսական միության անդամ պետությունների լիազորված մարմինների և Եվրասիական տնտեսական հանձնաժողովի միջև տեղեկատվական փոխգործակցության կանոնակարգին (այսուհետ՝ Տեղեկատվական փոխգործակցության կանոնակարգ) համապատասխան։
Ներկայացվող տեղեկությունների ձևաչափն ու կառուցվածքը պետք է համապատասխանեն Եվրասիական տնտեսական հանձնաժողովի կոլեգիայի 2023 թվականի մայիսի 30-ի թիվ 69 որոշմամբ հաստատված՝ «Եվրասիական տնտեսական միության անդամ պետությունների տարածքներում անասնաբուժական դեղամիջոցների շրջանառության ոլորտում պետական հսկողության և վերահսկողության շրջանակներում հայտնաբերված՝ որակյալ և վատորակ անասնաբուժական դեղապատրաստուկների, ինչպես նաև կեղծված և (կամ) կոնտրաֆակտ անասնաբուժական դեղապատրաստուկների տվյալների միասնական տեղեկատվական բազայի ձևավորում, վարում և օգտագործում» ընդհանուր գործընթացը Եվրասիական տնտեսական միության ինտեգրված տեղեկատվական համակարգի միջոցներով իրագործելու համար օգտագործվող էլեկտրոնային փաստաթղթերի և տեղեկությունների ձևաչափերի ու կառուցվածքների նկարագրությանը (այսուհետ՝ Էլեկտրոնային փաստաթղթերի և տեղեկությունների ձևաչափերի և կառուցվածքների նկարագրություն):
16. «Տվյալների միասնական բազայի ձևավորման և վարման ընթացակարգեր» (P.SS.14.PGR.001) ընթացակարգերի խմբի բերված նկարագրությունը ներկայացված է 2-րդ նկարում։
Նկ. 2. «Տվյալների միասնական բազայի ձևավորման և վարման ընթացակարգեր» (P.SS.13.PGR.001) ընթացակարգերի խմբի ընդհանուր սխեման
17. «Տվյալների միասնական բազայի ձևավորման և վարման ընթացակարգեր» (P.SS.13.PGR.001) ընթացակարգերի խմբում ներառված՝ ընդհանուր գործընթացի ընթացակարգերի ցանկը բերված է 2-րդ աղյուսակում։
Աղյուսակ 2
«Տվյալների միասնական բազայի ձևավորման և վարման ընթացակարգեր» (P.SS.13.PGR.001) ընթացակարգերի խմբում ներառված՝ ընդհանուր գործընթացի ընթացակարգերի ցանկը
|
Ծածկագրային նշագիրը |
Անվանումը |
Նկարագրությունը |
|
1 |
2 |
3 |
|
P.SS.13.PRC.001 |
տվյալների միասնական բազայում տեղեկությունների ներառում |
ընթացակարգի կատարման ընթացքում լիազորված մարմինը Հանձնաժողով է ներկայացնում անասնաբուժական նշանակության ապրանքների մասին տեղեկություններ՝ տվյալների միասնական բազայում ներառելու համար |
|
P.SS.13.PRC.002 |
տվյալների միասնական բազայում պարունակվող տեղեկությունների փոփոխում |
ընթացակարգի կատարման ընթացքում լիազորված մարմինը Հանձնաժողով է ներկայացնում անասնաբուժական նշանակության ապրանքների մասին տեղեկություններ՝ տվյալների միասնական բազայում փոփոխություններ կատարելու համար |
5. «Տվյալների միասնական բազայում պարունակվող տեղեկությունների ստացման ընթացակարգեր» (P.SS.13.PGR.002) ընթացակարգերի խումբը
18. Տվյալների միասնական բազայում պարունակվող տեղեկությունների ներկայացման ընթացակարգերն սկսվում են այն պահից, երբ Հանձնաժողովը լիազորված մարմնից ստանում է համապատասխան հարցումը։
Տվյալների միասնական բազայում պարունակվող տեղեկությունների ստացման ընթացակարգերի կատարման շրջանակներում մշակվում են հարցումների հետևյալ տեսակները.
տվյալների միասնական բազայի թարմացման ամսաթվի և ժամի մասին տեղեկությունների հարցում.
տվյալների միասնական բազայից տեղեկությունների հարցում.
տվյալների միասնական բազայից փոփոխված տեղեկությունների հարցում։
Տվյալների միասնական բազայի թարմացման ամսաթվի և ժամի մասին տեղեկությունների հարցումը լիազորված մարմնի կողմից կատարվում է լիազորված մարմնի ազգային տեղեկատվական ռեսուրսում պահվող՝ անասնաբուժական նշանակության ապրանքների մասին տեղեկությունները տվյալների միասնական բազայում պահվող տեղեկությունների հետ սինքրոնացնելու անհրաժեշտությունը գնահատելու նպատակով։ Նշված հարցումն իրականացնելիս կատարվում է «Տվյալների միասնական բազայի թարմացման ամսաթվի և ժամի մասին տեղեկությունների ստացում» (P.SS.13.PRC.003) ընթացակարգը։
Տվյալների միասնական բազայից տեղեկությունների հարցումը կատարվում է բոլոր անդամ պետությունների կամ, կախված հարցման պայմաններից՝ կոնկրետ անդամ պետության (պետությունների) մասով տվյալների միասնական բազայում պահվող՝ անասնաբուժական նշանակության բոլոր ապրանքների մասին արդիական տեղեկությունները լիազորված մարմնի կողմից ստանալու նպատակով: Տվյալների միասնական բազայում պարունակվող տեղեկությունները հարցվում են կամ ամբողջ ծավալով կամ որոշակի ամսաթվի և ժամի դրությամբ։ Նշված հարցումն իրականացնելիս կատարվում է «Տվյալների միասնական բազայից տեղեկությունների ստացում» (P.SS.13.PRC.004) ընթացակարգը։
Տվյալների միասնական բազայից փոփոխված տեղեկությունների հարցումը կատարվում է տվյալների միասնական բազայում պահվող՝ անասնաբուժական նշանակության ապրանքների մասին փոփոխված տեղեկությունները լիազորված մարմնի կողմից ստանալու նպատակով։ Հարցումը կատարելիս տվյալների միասնական բազայից ներկայացվում են փոփոխված տեղեկություններ, որոնց ավելացումը կամ փոփոխումը տեղի է ունեցել հարցման մեջ նշված ամսաթվից ու ժամից մինչև հարցումը կատարելու պահն ընկած ժամանակահատվածում: Տվյալների միասնական բազայից փոփոխված տեղեկությունները ներկայացվում են բոլոր անդամ պետությունների կամ կոնկրետ անդամ պետության (պետությունների) մասով՝ կախված հարցման պայմաններից։ Հարցումն իրականացնելիս կատարվում է «Տվյալների միասնական բազայից փոփոխված տեղեկությունների ստացում» (P.SS.13.PRC.005) ընթացակարգը։
Նշված տեղեկությունները ներկայացվում են Տեղեկատվական փոխգործակցության կանոնակարգին համապատասխան: Նշված տեղեկությունների ձևաչափն ու կառուցվածքը պետք է համապատասխանեն Էլեկտրոնային փաստաթղթերի և տեղեկությունների ձևաչափերի ու կառուցվածքների նկարագրությանը:
19. «Տվյալների միասնական բազայում պարունակվող տեղեկությունների ստացման ընթացակարգեր» (P.SS.13.PGR.002) ընթացակարգերի խմբի բերված նկարագրությունը ներկայացված է 3-րդ նկարում։
Նկ. 3. «Տվյալների միասնական բազայում պարունակվող տեղեկությունների ստացման ընթացակարգեր» (P.SS.13.PGR.002) ընթացակարգերի խմբի ընդհանուր սխեման
20. «Տվյալների միասնական բազայում պարունակվող տեղեկությունների ստացման ընթացակարգեր» (P.SS.13.PGR.002) ընթացակարգերի խմբում ներառված՝ ընդհանուր գործընթացի ընթացակարգերի ցանկը բերված է 3-րդ աղյուսակում:
Աղյուսակ 3
«Տվյալների միասնական բազայում պարունակվող տեղեկությունների ստացման ընթացակարգեր» (P.SS.13.PGR.002) ընթացակարգերի խմբում ներառված՝ ընդհանուր գործընթացի ընթացակարգերի ցանկը
|
Ծածկագրային նշագիրը |
Անվանումը |
Նկարագրությունը |
|
1 |
2 |
3 |
|
P.SS.13.PRC.003 |
տվյալների միասնական բազայի թարմացման ամսաթվի և ժամի մասին տեղեկությունների ստացում |
ընթացակարգի կատարման ընթացքում իրականացվում է լիազորված մարմնի ազգային տեղեկատվական ռեսուրսում պահվող՝ անասնաբուժական նշանակության ապրանքների մասին տեղեկությունները տվյալների միասնական բազայում պարունակվող տեղեկությունների հետ սինքրոնացնելու անհրաժեշտության գնահատում |
|
P.SS.13.PRC.004 |
տվյալների միասնական բազայից տեղեկությունների ստացում |
ընթացակարգի կատարման ընթացքում լիազորված մարմնի կողմից իրականացվում է հարցման հիման վրա տվյալների միասնական բազայում պարունակվող՝ անասնաբուժական նշանակության ապրանքների մասին տեղեկությունների ստացում |
|
P.SS.13.PRC.005 |
տվյալների միասնական բազայից փոփոխված տեղեկությունների ստացում |
ընթացակարգի կատարման ընթացքում լիազորված մարմնի կողմից իրականացվում է վերջինիս ազգային տեղեկատվական ռեսուրսում պահվող՝ անասնաբուժական նշանակության ապրանքների մասին տեղեկությունների սինքրոնացում տվյալների միասնական բազայում պարունակվող տեղեկությունների հետ |
V. Ընդհանուր գործընթացի տեղեկատվական օբյեկտները
21. Տեղեկատվական այն օբյեկտների ցանկը, որոնց մասին կամ որոնցից տեղեկությունները փոխանցվում են ընդհանուր գործընթացի մասնակիցների միջև տեղեկատվական փոխգործակցության ընթացքում, բերված է 4-րդ աղյուսակում։
Աղյուսակ 4
Տեղեկատվական օբյեկտների ցանկը
|
Ծածկագրային նշագիրը |
Անվանումը |
Նկարագրությունը |
|
1 |
2 |
3 |
|
P.SS.13.BEN.001 |
տվյալների միասնական բազայի տեղեկություններ |
անասնաբուժական նշանակության ապրանքների մասին տեղեկություններ, որոնք լիազորված մարմնի կողմից ներկայացվում են տվյալների միասնական բազայի ձևավորման և վարման համար և լիազորված մարմնի կողմից հարցվում են տվյալների միասնական բազայից |
VI. Ընդհանուր գործընթացի մասնակիցների պատասխանատվությունը
22. Տեղեկությունների ամբողջական ու ժամանակին փոխանցումն ապահովելուն ուղղված պահանջները չկատարելու համար Հանձնաժողովի՝ տեղեկատվական փոխգործակցությանը մասնակցող պաշտոնատար անձինք և աշխատակիցները կարգապահական պատասխանատվության են ենթարկվում «Եվրասիական տնտեսական միության մասին» 2014 թվականի մայիսի 29-ի պայմանագրին, Միության իրավունքը կազմող մյուս միջազգային պայմանագրերին և ակտերին համապատասխան, իսկ անդամ պետությունների պետական իշխանության մարմինների պաշտոնատար անձինք և աշխատակիցները՝ անդամ պետությունների օրենսդրությանը համապատասխան:
VII. Ընդհանուր գործընթացի տեղեկագրքերն ու դասակարգիչները
23. Ընդհանուր գործընթացի տեղեկագրքերի և դասակարգիչների ցանկը բերված է 5-րդ աղյուսակում:
Աղյուսակ 5
Ընդհանուր գործընթացի տեղեկագրքերի և դասակարգիչների ցանկը
|
Ծածկագրային նշագիրը |
Անվանումը |
Տիպը |
Նկարագրությունը |
|
1 |
2 |
3 |
4 |
|
P.CLS.001 |
աշխարհի երկրների դասակարգիչ |
տեղեկագիրք |
պարունակում է աշխարհի երկրների ծածկագրերի և անվանումների ցանկը՝ ISO 3166-1-ին համապատասխան |
|
P.CLS.008 |
կապի միջոցների (ուղիների) տեսակների ցանկ |
տեղեկագիրք |
պարունակում է կապի միջոցների (ուղիների) տեսակների ծածկագրերի ու անվանումների ցանկը (կիրառվում է Հանձնաժողովի կոլեգիայի 2022 թվականի դեկտեմբերի 6-ի թիվ 192 որոշմանը համապատասխան) |
|
P.CLS.038 |
դեղամիջոցների միջազգային չարտոնագրված անվանումների տեղեկագիրք |
տեղեկագիրք |
պարունակում է անասնաբուժական դեղապատրաստուկների ազդող նյութերի ծածկագրերի և անվանումների ցանկը |
|
P.CLS.041 |
դեղաձևերի անվանացանկ |
դասակարգիչ |
պարունակում է դեղաձևերի ծածկագրերի և անվանումների ցանկը (կիրառվում է Հանձնաժողովի կոլեգիայի 2019 թվականի սեպտեմբերի 17-ի թիվ 158 որոշմանը համապատասխան) |
|
P.CLS.048 |
հասցեի տեսակների ցանկ |
տեղեկագիրք |
պարունակում է հասցեի տեսակների ծածկագրերի և անվանումների ցանկը |
|
P.CLS.053 |
էլեկտրոնային փաստաթղթերի և տեղեկությունների մշակման արդյունքների տեղեկագիրք |
տեղեկագիրք |
պարունակում է էլեկտրոնային փաստաթղթերի և տեղեկությունների մշակման արդյունքների ծածկագրերի և անվանումների ցանկը |
|
P.CLS.054 |
Եվրասիական տնտեսական միության շրջանակներում տնտեսավարման կազմակերպաիրավական ձևերի դասակարգիչ |
դասակարգիչ |
պարունակում է կազմակերպաիրավական ձևերի ծածկագրերի և անվանումների ցանկը (կիրառվում է Եվրասիական տնտեսական հանձնաժողովի կոլեգիայի 2019 թվականի ապրիլի 2-ի թիվ 54 որոշմանը համապատասխան) |
|
P.CLS.055 |
տվյալների ձևաչափերի տեղեկագիրք |
տեղեկագիրք |
պարունակում է Համացանցային համարների նշանակման մարմնի կողմից շնորհված՝ տվյալների ձևաչափերի ծածկագրերի և անվանումների ցանկը |
|
P.CLS.068 |
Եվրասիական տնտեսական միության անդամ պետություններում պետական գրանցման ժամանակ տնտեսավարող սուբյեկտների նույնականացման մեթոդների տեղեկագիրք |
տեղեկագիրք |
պարունակում է տնտեսավարող սուբյեկտների պետական գրանցման ժամանակ դրանց նույնականացման մեթոդների նույնականացուցիչների և անվանումների ցանկը (կիրառվում է Եվրասիական տնտեսական հանձնաժողովի կոլեգիայի 2020 թվականի մարտի 10-ի թիվ 34 որոշմանը համապատասխան) |
|
P.SS.06.CLS.022 |
անասնաբուժական նշանակության ապրանքների տիպերի (տեսակների) տեղեկագիրք |
տեղեկագիրք |
պարունակում է անասնաբուժական նշանակության ապրանքների ծածկագրերի և անվանումների ցանկը |
|
P.SS.06.CLS.023 |
անասնաբուժական նշանակության ապրանքների կամ դրանց սերիաների շրջանառության կարգավիճակների ցանկ |
տեղեկագիրք |
պարունակում է անասնաբուժական նշանակության ապրանքների կամ դրանց սերիաների շրջանառության կարգավիճակների ծածկագրերի և անվանումների ցանկը |
|
P.SS.13.CLS.001 |
անասնաբուժական նշանակության ապրանքների որակի անհամապատասխանության ցուցանիշների տեղեկագիրք |
տեղեկագիրք |
պարունակում է անասնաբուժական նշանակության ապրանքների որակի անհամապատասխանության ցուցանիշների ծածկագրերի և անվանումների ցանկը |
VIII. Ընդհանուր գործընթացի ընթացակարգերը
1. «Տվյալների միասնական բազայի ձևավորման և վարման ընթացակարգեր» (P.SS.13.PGR.001) ընթացակարգերը
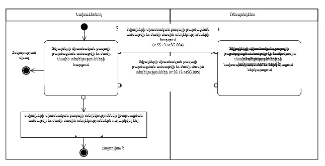
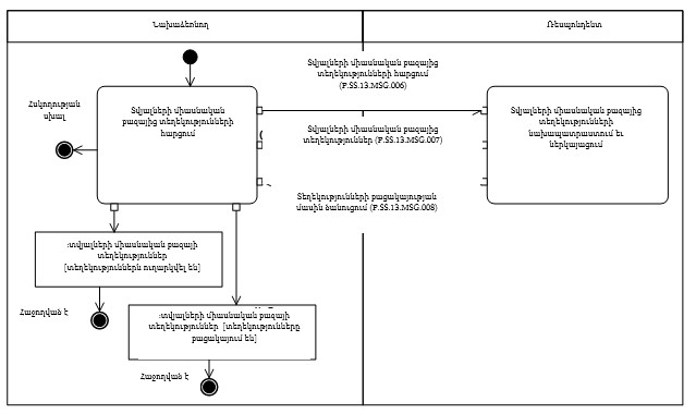
«Տվյալների միասնական բազայում տեղեկությունների ներառում» (P.SS.13.PRC.001) ընթացակարգը
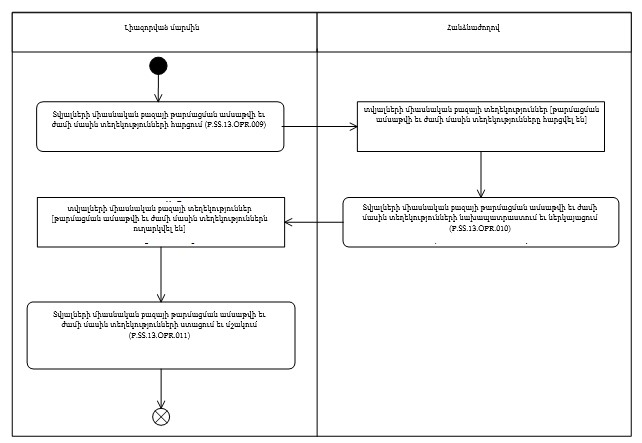
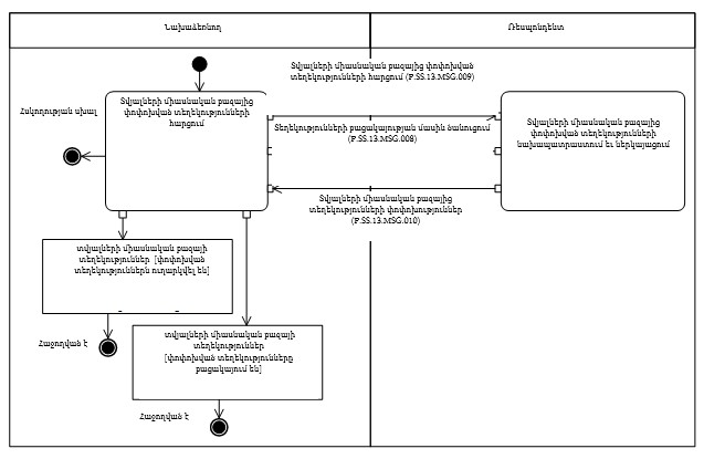
24. «Տվյալների միասնական բազայում տեղեկությունների ներառում» (P.SS.13.PRC.001) ընթացակարգի կատարման սխեման ներկայացված է 4-րդ նկարում։
Նկ. 4. «Տվյալների միասնական բազայում տեղեկությունների ներառում» (P.SS.13.PRC.001) ընթացակարգի կատարման սխեման
25. «Տվյալների միասնական բազայում տեղեկությունների ներառում» (P.SS.13.PRC.001) ընթացակարգը կատարվում է լիազորված մարմնի կողմից անասնաբուժական նշանակության ապրանքների մասին տեղեկությունները Հանձնաժողով ներկայացնելիս։
26. Առաջին հերթին կատարվում է «Տվյալների միասնական բազայում ներառելու համար տեղեկությունների ներկայացում» (P.SS.13.OPR.001) գործառնությունը, որի կատարման արդյունքում լիազորված մարմնի կողմից ձևավորվում և Հանձնաժողով են ուղարկվում անասնաբուժական նշանակության ապրանքների մասին տեղեկություններ՝ տվյալների միասնական բազայում ներառելու համար:
27. Տվյալների միասնական բազայի թարմացման համար անասնաբուժական նշանակության ապրանքների մասին տեղեկությունները Հանձնաժողովի կողմից ստանալիս կատարվում է «Տվյալների միասնական բազայում ներառելու համար տեղեկությունների ստացում և մշակում» (P.SS.13.OPR.002) գործառնությունը, որի կատարման արդյունքում անասնաբուժական նշանակության ապրանքների մասին տեղեկությունները ներառվում են տվյալների միասնական բազայում։ Տվյալների միասնական բազայում տեղեկություններ ներառելու արդյունքների մասին ծանուցումը փոխանցվում է լիազորված մարմնին։
28. Տվյալների միասնական բազայում տեղեկություններ ներառելու արդյունքների մասին ծանուցումը լիազորված մարմնի կողմից ստանալիս կատարվում է «Տվյալների միասնական բազայում տեղեկություններ ներառելու արդյունքների մասին ծանուցման ստացում» (P.SS.13.OPR.003) գործառնությունը, որի կատարման արդյունքում իրականացվում է նշված ծանուցման ընդունումն ու մշակումը:
29. «Տվյալների միասնական բազայում ներառելու համար տեղեկությունների ստացում և մշակում» (P.SS.13.OPR.002) գործառնությունը կատարելու դեպքում կատարվում է «Տվյալների միասնական բազայում ներառված տեղեկությունների հրապարակում» (P.SS.13.OPR.004) գործառնությունը, որի կատարման արդյունքում անասնաբուժական նշանակության ապրանքների մասին տեղեկությունները հրապարակվում են Միության տեղեկատվական պորտալում:
30. «Տվյալների միասնական բազայում տեղեկությունների ներառում» (P.SS.13.PRC.001) ընթացակարգի կատարման արդյունքն է տվյալների միասնական բազայում անասնաբուժական նշանակության ապրանքների մասին տեղեկությունների ներառումը և Միության տեղեկատվական պորտալում տվյալների միասնական բազայի տեղեկությունների հրապարակումը։
31. «Տվյալների միասնական բազայում տեղեկությունների ներառում» (P.SS.13.PRC.001) ընթացակարգի շրջանակներում կատարվող՝ ընդհանուր գործընթացի գործառնությունների ցանկը բերված է 6-րդ աղյուսակում։
Աղյուսակ 6
«Տվյալների միասնական բազայում տեղեկությունների ներառում» (P.SS.13.PRC.001) ընթացակարգի շրջանակներում կատարվող՝ ընդհանուր գործընթացի գործառնությունների ցանկը
|
Ծածկագրային նշագիրը |
Անվանումը |
Նկարագրությունը |
|
1 |
2 |
3 |
|
P.SS.13.OPR.001 |
տվյալների միասնական բազայում ներառելու համար տեղեկությունների ներկայացում |
բերված է սույն կանոնների 7 րդ աղյուսակում |
|
P.SS.13.OPR.002 |
տվյալների միասնական բազայում ներառելու համար տեղեկությունների ստացում և մշակում |
բերված է սույն կանոնների 8 րդ աղյուսակում |
|
P.SS.13.OPR.003 |
տվյալների միասնական բազայում տեղեկություններ ներառելու արդյունքների մասին ծանուցման ստացում |
բերված է սույն կանոնների 9 րդ աղյուսակում |
|
P.SS.13.OPR.004 |
տվյալների միասնական բազայում ներառված տեղեկությունների հրապարակում |
բերված է սույն կանոնների 10 րդ աղյուսակում |
Աղյուսակ 7
«Տվյալների միասնական բազայում ներառելու համար տեղեկությունների ներկայացում» (P.SS.13.OPR.001) գործառնության նկարագրությունը
|
Համարը՝ ը/կ |
Տարրի նշագիրը |
Նկարագրությունը |
|
1 |
2 |
3 |
|
1 |
Ծածկագրային նշագիրը |
P.SS.13.OPR.001 |
|
2 |
Գործառնության անվանումը |
տվյալների միասնական բազայում ներառելու համար տեղեկությունների ներկայացում |
|
3 |
Կատարողը |
լիազորված մարմին |
|
4 |
Կատարման պայմանները |
կատարվում է լիազորված մարմնի կողմից անասնաբուժական նշանակության ապրանքների մասին տեղեկությունները Հանձնաժողով ներկայացնելիս |
|
5 |
Սահմանափակումները |
ներկայացվող տեղեկությունների ձևաչափն ու կառուցվածքը պետք է համապատասխանեն Էլեկտրոնային փաստաթղթերի և տեղեկությունների ձևաչափերի ու կառուցվածքների նկարագրությանը |
|
6 |
Գործառնության նկարագրությունը |
կատարողը ձևավորում է անասնաբուժական նշանակության ապրանքների մասին տեղեկությունները և դրանք ուղարկում Հանձնաժողով՝ Տեղեկատվական փոխգործակցության կանոնակարգին համապատասխան |
|
7 |
Արդյունքները |
անասնաբուժական նշանակության ապրանքների մասին տեղեկություններն ուղարկվել են Հանձնաժողով |
Աղյուսակ 8
«Տվյալների միասնական բազայում ներառելու համար տեղեկությունների ստացում և մշակում» (P.SS.13.OPR.002) գործառնության նկարագրությունը
|
Համարը՝ ը/կ |
Տարրի նշագիրը |
Նկարագրությունը |
|
1 |
2 |
3 |
|
1 |
Ծածկագրային նշագիրը |
P.SS.13.OPR.002 |
|
2 |
Գործառնության անվանումը |
տվյալների միասնական բազայում ներառելու համար տեղեկությունների ստացում և մշակում |
|
3 |
Կատարողը |
Հանձնաժողով |
|
4 |
Կատարման պայմանները |
կատարվում է կատարողի կողմից անասնաբուժական նշանակության ապրանքների մասին տեղեկություններ ստանալու դեպքում («Տվյալների միասնական բազայում ներառելու համար տեղեկությունների ներկայացում» (P.SS.13.OPR.001) գործառնություն) |
|
5 |
Սահմանափակումները |
ներկայացվող տեղեկությունների ձևաչափն ու կառուցվածքը պետք է համապատասխանեն Էլեկտրոնային փաստաթղթերի և տեղեկությունների ձևաչափերի ու կառուցվածքների նկարագրությանը։ Էլեկտրոնային փաստաթղթի (տեղեկությունների) վավերապայմանները պետք է համապատասխանեն Տեղեկատվական փոխգործակցության կանոնակարգով նախատեսված պահանջներին |
|
6 |
Գործառնության նկարագրությունը |
կատարողն ընդունում է տեղեկությունները և ստուգում է դրանք՝ Տեղեկատվական փոխգործակցության կանոնակարգին համապատասխան: Ստուգումը հաջողությամբ կատարելու դեպքում կատարողը Տեղեկատվական փոխգործակցության կանոնակարգին համապատասխան իրականացնում է տվյալների միասնական բազայում նոր տեղեկությունների ներառումը, լրացնում է թարմացման ամսաթիվն ու ժամը և լիազորված մարմին է ուղարկում ծանուցում՝ տեղեկությունների ավելացմանը համապատասխանող մշակման արդյունքի ծածկագրով |
|
7 |
Արդյունքները |
անասնաբուժական նշանակության ապրանքների մասին տեղեկությունները ներառվել են տվյալների միասնական բազայում, լիազորված մարմին է ուղարկվել տվյալների միասնական բազայում տեղեկություններ ներառելու արդյունքների մասին ծանուցում |
Աղյուսակ 9
«Տվյալների միասնական բազայում տեղեկություններ ներառելու արդյունքների մասին ծանուցման ստացում» (P.SS.13.OPR.003) գործառնության նկարագրությունը
|
Համարը՝ ը/կ |
Տարրի նշագիրը |
Նկարագրությունը |
|
1 |
2 |
3 |
|
1 |
Ծածկագրային նշագիրը |
P.SS.13.OPR.003 |
|
2 |
Գործառնության անվանումը |
տվյալների միասնական բազայում տեղեկությունները ներառելու արդյունքների մասին ծանուցման ստացում |
|
3 |
Կատարողը |
լիազորված մարմին |
|
4 |
Կատարման պայմանները |
կատարվում է տվյալների միասնական բազայի թարմացման համար անասնաբուժական նշանակության ապրանքների մասին տեղեկությունները ներառելու արդյունքների մասին ծանուցումը լիազորված մարմնի կողմից ստանալիս («Միասնական բազայում ներառելու համար տեղեկությունների ստացում և մշակում» (P.SS.13.OPR.002) գործառնություն) |
|
5 |
Սահմանափակումները |
ներկայացվող տեղեկությունների ձևաչափն ու կառուցվածքը պետք է համապատասխանեն Էլեկտրոնային փաստաթղթերի և տեղեկությունների ձևաչափերի ու կառուցվածքների նկարագրությանը |
|
6 |
Գործառնության նկարագրությունը |
կատարողն ընդունում է ծանուցումը և այն ստուգում է ՝ Տեղեկատվական փոխգործակցության կանոնակարգին համապատասխան |
|
7 |
Արդյունքները |
լիազորված մարմնի կողմից մշակվել է տվյալների միասնական բազայում տեղեկություններ ներառելու արդյունքների մասին ծանուցումը |
Աղյուսակ 10
«Տվյալների միասնական բազայում ներառված տեղեկությունների հրապարակում» (P.SS.13.OPR.004) գործառնության նկարագրությունը
|
Համարը՝ ը/կ |
Տարրի նշագիրը |
Նկարագրությունը |
|
1 |
2 |
3 |
|
1 |
Ծածկագրային նշագիրը |
P.SS.13.OPR.004 |
|
2 |
Գործառնության անվանումը |
տվյալների միասնական բազայում ներառված տեղեկությունների հրապարակում |
|
3 |
Կատարողը |
Հանձնաժողով |
|
4 |
Կատարման պայմանները |
կատարողի կողմից կատարվում է տվյալների միասնական բազայում անասնաբուժական նշանակության ապրանքների մասին տեղեկությունները ներառելուց հետո («Տվյալների միասնական բազայում ներառելու համար տեղեկությունների ստացում և մշակում» (P.SS.13.OPR.002) գործառնություն) |
|
5 |
Սահմանափակումները |
տեղեկությունները հրապարակվում են այն ծավալով, որը սահմանված է՝ Անասնաբուժական դեղամիջոցների շրջանառության ոլորտում Եվրասիական տնտեսական միության ռեեստրների և տվյալների տեղեկատվական բազաների ձևավորման, վարման և օգտագործման կարգով (Եվրասիական տնտեսական միության մաքսային տարածքում անասնաբուժական դեղամիջոցների շրջանառության կարգավորման կանոնների թիվ 5 հավելված) ։Անասնաբուժական նշանակության ախտորոշիչ միջոցների շրջանառության ոլորտում Եվրասիական տնտեսական միության ռեեստրների և տվյալների տեղեկատվական բազաների ձևավորման, վարման և օգտագործման կարգով (Եվրասիական տնտեսական միության մաքսային տարածքում անասնաբուժական նշանակության ախտորոշիչ միջոցների շրջանառության կարգավորման կանոնների թիվ 3 հավելված) ։Անասնաբուժական նշանակության ախտահանիչ, միջատասպան և տիզասպան միջոցների շրջանառության ոլորտում Եվրասիական տնտեսական միության ռեեստրների և տվյալների տեղեկատվական բազաների ձևավորման, վարման և օգտագործման կարգով (Եվրասիական տնտեսական միության մաքսային տարածքում անասնաբուժական նշանակության ախտահանիչ, միջատասպան և տիզասպան միջոցների շրջանառության կարգավորման կանոնների թիվ 3 հավելված)։ Չեն հրապարակվում որակի այն ընտրողական հսկողության արդյունքների մասին տեղեկությունները, որի իրականացման արդյունքներով անասնաբուժական նշանակության ապրանքը որակյալ է ճանաչվել |
|
6 |
Գործառնության նկարագրությունը |
կատարողը Միության տեղեկատվական պորտալում հրապարակում է անասնաբուժական նշանակության ապրանքների մասին ներառված տեղեկությունները։ Պետք է իրագործվի Միության գրանցված անասնաբուժական դեղապատրաստուկների, կենդանիների համար նախատեսված կերային հավելումների և կենդանիների հետ անմիջական շփման մեջ չմտնող անասնաբուժական նշանակության ախտորոշիչ, ախտահանիչ, միջատասպան և տիզասպան միջոցների միասնական ռեեստրին անցում կատարելու հնարավորությունը |
|
7 |
Արդյունքները |
տվյալների միասնական բազայից ներառված տեղեկությունները հրապարակվել են Միության պորտալում |
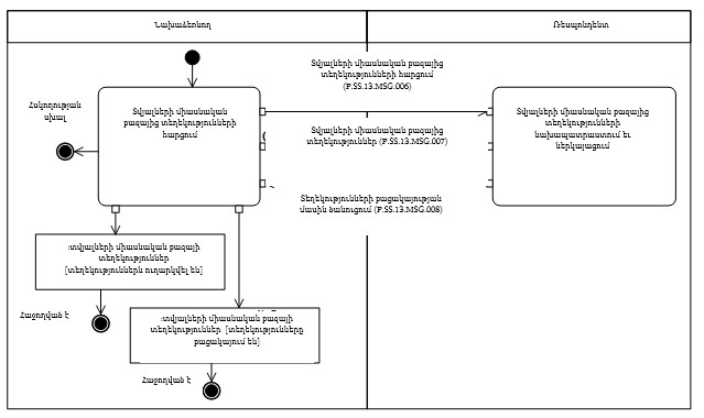
«Տվյալների միասնական բազայում պարունակվող տեղեկությունների փոփոխում» (P.SS.13.PRC.002) ընթացակարգը
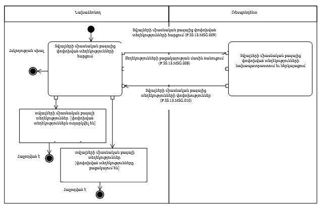
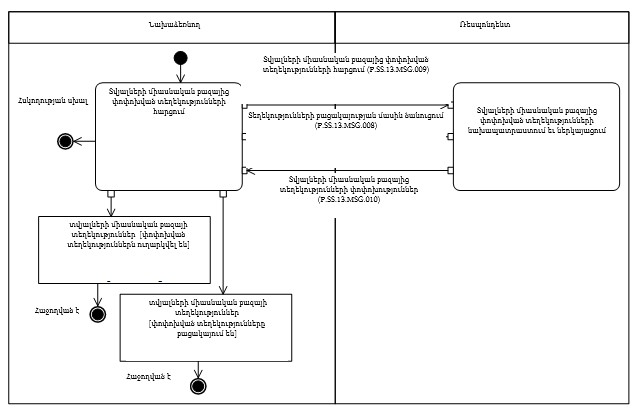
32. «Տվյալների միասնական բազայում պարունակվող տեղեկությունների փոփոխում» (P.SS.13.PRC.002) ընթացակարգի կատարման սխեման ներկայացված է 5-րդ նկարում։
Նկ. 5. «Տվյալների միասնական բազայում պարունակվող տեղեկությունների փոփոխում» (P.SS.13.PRC.002) ընթացակարգի կատարման սխեման
33. «Տվյալների միասնական բազայում պարունակվող տեղեկությունների փոփոխում» (P.SS.13.PRC.002) ընթացակարգը կատարվում է անասնաբուժական նշանակության ապրանքների մասին փոփոխված տեղեկությունները լիազորված մարմնի կողմից Հանձնաժողով ներկայացնելու դեպքում։
34. Առաջին հերթին կատարվում է «Տվյալների միասնական բազայում փոփոխման համար տեղեկությունների ներկայացում» (P.SS.13.OPR.005) գործառնությունը, որի կատարման արդյունքում լիազորված մարմնի կողմից ձևավորվում և Հանձնաժողով են ուղարկվում տվյալների միասնական բազայում փոփոխման ենթակա՝ անասնաբուժական նշանակության ապրանքների մասին տեղեկությունները:
35. Տվյալների միասնական բազայում փոփոխման ենթակա՝ անասնաբուժական նշանակության ապրանքների մասին տեղեկությունները Հանձնաժողովի կողմից ստանալիս կատարվում է «Տվյալների միասնական բազայում փոփոխման համար տեղեկությունների ստացում և մշակում» (P.SS.13.OPR.006) գործառնությունը, որի կատարման արդյունքում տեղեկությունները ենթակա են փոփոխման տվյալների միասնական բազայում։ Տվյալների միասնական բազայում տեղեկությունների փոփոխման արդյունքների մասին ծանուցումը փոխանցվում է լիազորված մարմին։
36. Տվյալների միասնական բազայում տեղեկությունների փոփոխման արդյունքների մասին ծանուցումը լիազորված մարմնի կողմից ստանալիս կատարվում է «Տվյալների միասնական բազայում տեղեկությունների փոփոխման արդյունքների մասին ծանուցման ստացում» (P.SS.13.OPR.007) գործառնությունը, որի կատարման արդյունքում իրականացվում են նշված ծանուցման ընդունումն ու մշակումը:
37. «Տվյալների միասնական բազայում փոփոխման համար տեղեկությունների ստացում և մշակում» (P.SS.13.OPR.006) գործառնությունը կատարելու դեպքում կատարվում է «Տեղեկությունները փոփոխելուց հետո տվյալների միասնական բազայի հրապարակում» (P.SS.13.OPR.008) գործառնությունը, որի կատարման արդյունքում անասնաբուժական նշանակության ապրանքների մասին փոփոխված տեղեկությունները հրապարակվում են Միության տեղեկատվական պորտալում:
38. «Տվյալների միասնական բազայում պարունակվող տեղեկությունների փոփոխում» (P.SS.13.PRC.002) ընթացակարգի կատարման արդյունքը թարմացված և հրապարակված տվյալների միասնական բազան է՝ փոփոխությունները դիտելու հնարավորությամբ։
39. «Տվյալների միասնական բազայում պարունակվող տեղեկությունների փոփոխում» (P.SS.13.PRC.002) ընթացակարգի շրջանակներում կատարվող՝ ընդհանուր գործընթացի գործառնությունների ցանկը բերված է 11-րդ աղյուսակում։
Աղյուսակ 11
«Տվյալների միասնական բազայում պարունակվող տեղեկությունների փոփոխում» (P.SS.13.PRC.002) ընթացակարգի շրջանակներում կատարվող՝ ընդհանուր գործընթացի գործառնությունների ցանկը
|
Ծածկագրային նշագիրը |
Անվանումը |
Նկարագրությունը |
|
1 |
2 |
3 |
|
P.SS.13.OPR.005 |
տվյալների միասնական բազայում փոփոխման համար տեղեկությունների ներկայացում |
բերված է սույն կանոնների 12-րդ աղյուսակում |
|
P.SS.13.OPR.006 |
տվյալների միասնական բազայում փոփոխման համար տեղեկությունների ստացում և մշակում |
բերված է սույն կանոնների 13-րդ աղյուսակում |
|
P.SS.13.OPR.007 |
տվյալների միասնական բազայում տեղեկությունների փոփոխման արդյունքների մասին ծանուցման ստացում |
բերված է սույն կանոնների 14-րդ աղյուսակում |
|
P.SS.13.OPR.008 |
տեղեկությունները փոփոխելուց հետո տվյալների միասնական բազայի հրապարակում |
բերված է սույն կանոնների 15-րդ աղյուսակում |
Աղյուսակ 12
«Տվյալների միասնական բազայում փոփոխման համար տեղեկությունների ներկայացում» (P.SS.13.OPR.005) գործառնության նկարագրությունը
|
Համարը՝ ը/կ |
Տարրի նշագիրը |
Նկարագրությունը |
|
1 |
2 |
3 |
|
1 |
Ծածկագրային նշագիրը |
P.SS.13.OPR.005 |
|
2 |
Գործառնության անվանումը |
տվյալների միասնական բազայում փոփոխման համար տեղեկությունների ներկայացում |
|
3 |
Կատարողը |
լիազորված մարմին |
|
4 |
Կատարման պայմանները |
կատարվում է անասնաբուժական նշանակության ապրանքների մասին փոփոխված տեղեկությունները լիազորված մարմնի կողմից Հանձնաժողով ներկայացնելու դեպքում |
|
5 |
Սահմանափակումները |
ներկայացվող տեղեկությունների ձևաչափն ու կառուցվածքը պետք է համապատասխանեն Էլեկտրոնային փաստաթղթերի և տեղեկությունների ձևաչափերի ու կառուցվածքների նկարագրությանը |
|
6 |
Գործառնության նկարագրությունը |
կատարողը ձևավորում է տվյալների միասնական բազայում փոփոխման ենթակա՝ անասնաբուժական նշանակության ապրանքների մասին տեղեկությունները և դրանք ուղարկում Հանձնաժողով՝ Տեղեկատվական փոխգործակցության կանոնակարգին համապատասխան |
|
7 |
Արդյունքները |
լիազորված մարմինն ուղարկել է տվյալների միասնական բազայում փոփոխման ենթակա տեղեկությունները |
Աղյուսակ 13
«Տվյալների միասնական բազայում փոփոխման համար տեղեկությունների ստացում և մշակում» (P.SS.13.OPR.006) գործառնության նկարագրությունը
|
Համարը՝ ը/կ |
Տարրի նշագիրը |
Նկարագրությունը |
|
1 |
2 |
3 |
|
1 |
Ծածկագրային նշագիրը |
P.SS.13.OPR.006 |
|
2 |
Գործառնության անվանումը |
տվյալների միասնական բազայում փոփոխման համար տեղեկությունների ստացում և մշակում |
|
3 |
Կատարողը |
Հանձնաժողով |
|
4 |
Կատարման պայմանները |
կատարվում է տվյալների միասնական բազայում փոփոխման ենթակա՝ անասնաբուժական նշանակության ապրանքների մասին տեղեկությունները կատարողի կողմից ստանալիս («Տվյալների միասնական բազայում փոփոխման համար տեղեկությունների ներկայացում» (P.SS.13.OPR.005) գործառնություն) |
|
5 |
Սահմանափակումները |
ներկայացվող տեղեկությունների ձևաչափն ու կառուցվածքը պետք է համապատասխանեն Էլեկտրոնային փաստաթղթերի և տեղեկությունների ձևաչափերի ու կառուցվածքների նկարագրությանը։ Էլեկտրոնային փաստաթղթի (տեղեկությունների) վավերապայմանները պետք է համապատասխանեն Տեղեկատվական փոխգործակցության կանոնակարգով նախատեսված պահանջներին |
|
6 |
Գործառնության նկարագրությունը |
կատարողն ընդունում է տվյալների միասնական բազայում փոփոխման ենթակա՝ անասնաբուժական նշանակության ապրանքների մասին տեղեկությունները և ստուգում է դրանք՝ Տեղեկատվական փոխգործակցության կանոնակարգին համապատասխան։ Ստուգումը հաջողությամբ անցնելու դեպքում կատարողը լրացնում է փոփոխվող տեղեկությունների գործողության ավարտի ամսաթիվը և ժամը՝ օգտագործելով փոխանցված տեղեկությունների կազմում նշված գործողության ավարտի ամսաթվի և ժամի արժեքները, ինչպես նաև գրանցում է տեղեկությունների թարմացման ամսաթիվը և ժամը։ Կատարողը լիազորված մարմին է ուղարկում տվյալների միասնական բազայում տեղեկությունների փոփոխման մասին ծանուցում՝ տեղեկությունների փոփոխությանը համապատասխանող մշակման արդյունքի ծածկագրով՝ Տեղեկատվական փոխգործակցության կանոնակարգին համապատասխան |
|
7 |
Արդյունքները |
անասնաբուժական նշանակության ապրանքների մասին փոփոխման ենթակա տեղեկությունները փոփոխվել են տվյալների միասնական բազայում, լիազորված մարմին է ուղարկվել տվյալների միասնական բազայում տեղեկությունների փոփոխման արդյունքների մասին ծանուցում։ |
Աղյուսակ 14
«Տվյալների միասնական բազայում տեղեկությունների փոփոխման արդյունքների մասին ծանուցման ստացում» (P.SS.13.OPR.007) գործառնության նկարագրությունը
|
Համարը՝ ը/կ |
Տարրի նշագիրը |
Նկարագրությունը |
|
1 |
2 |
3 |
|
1 |
Ծածկագրային նշագիրը |
P.SS.13.OPR.007 |
|
2 |
Գործառնության անվանումը |
տվյալների միասնական բազայում տեղեկությունների փոփոխման արդյունքների մասին ծանուցման ստացում |
|
3 |
Կատարողը |
լիազորված մարմին |
|
4 |
Կատարման պայմանները |
կատարվում է տվյալների միասնական բազայում անասնաբուժական նշանակության ապրանքների մասին տեղեկությունների փոփոխման արդյունքների մասին ծանուցումը լիազորված մարմնի կողմից ստանալիս («Տվյալների միասնական բազայում փոփոխման համար տեղեկությունների ստացում և մշակում» (P.SS.13.OPR.006) գործառնություն) |
|
5 |
Սահմանափակումները |
ներկայացվող տեղեկությունների ձևաչափն ու կառուցվածքը պետք է համապատասխանեն Էլեկտրոնային փաստաթղթերի և տեղեկությունների ձևաչափերի ու կառուցվածքների նկարագրությանը |
|
6 |
Գործառնության նկարագրությունը |
կատարողն ընդունում է ծանուցումը և այն ստուգում է ՝ Տեղեկատվական փոխգործակցության կանոնակարգին համապատասխան |
|
7 |
Արդյունքները |
լիազորված մարմնի կողմից մշակվել է տվյալների միասնական բազայում տեղեկությունների փոփոխման արդյունքների մասին ծանուցումը |
Աղյուսակ 15
«Տեղեկությունները փոփոխելուց հետո տվյալների միասնական բազայի հրապարակում» (P.SS.13.OPR.008) գործառնության նկարագրությունը
|
Համարը՝ ը/կ |
Տարրի նշագիրը |
Նկարագրությունը |
|
1 |
2 |
3 |
|
1 |
Ծածկագրային նշագիրը |
P.SS.13.OPR.008 |
|
2 |
Գործառնության անվանումը |
տեղեկությունները փոփոխելուց հետո տվյալների միասնական բազայի հրապարակում |
|
3 |
Կատարողը |
Հանձնաժողով |
|
4 |
Կատարման պայմանները |
կատարողի կողմից կատարվում է տվյալների միասնական բազայում անասնաբուժական նշանակության ապրանքների մասին փոփոխված տեղեկությունները ներառելուց հետո («Տվյալների միասնական բազայում փոփոխման համար տեղեկությունների ստացում և մշակում» (P.SS.13.OPR.007) գործառնություն) |
|
5 |
Սահմանափակումները |
տեղեկությունները հրապարակվում են այն ծավալով, որը սահմանված է՝։Անասնաբուժական դեղամիջոցների շրջանառության ոլորտում Եվրասիական տնտեսական միության ռեեստրների և տվյալների տեղեկատվական բազաների ձևավորման, վարման և օգտագործման կարգով (Եվրասիական տնտեսական միության մաքսային տարածքում անասնաբուժական դեղամիջոցների շրջանառության կարգավորման կանոնների թիվ 5 հավելված)։Անասնաբուժական նշանակության ախտորոշիչ միջոցների շրջանառության ոլորտում Եվրասիական տնտեսական միության ռեեստրների և տվյալների տեղեկատվական բազաների ձևավորման, վարման և օգտագործման կարգով (Եվրասիական տնտեսական միության մաքսային տարածքում անասնաբուժական նշանակության ախտորոշիչ միջոցների շրջանառության կարգավորման կանոնների թիվ 3 հավելված)։Անասնաբուժական նշանակության ախտահանիչ, միջատասպան և տիզասպան միջոցների շրջանառության ոլորտում Եվրասիական տնտեսական միության ռեեստրների և տվյալների տեղեկատվական բազաների ձևավորման, վարման և օգտագործման կարգով (Եվրասիական տնտեսական միության մաքսային տարածքում անասնաբուժական նշանակության ախտահանիչ, միջատասպան և տիզասպան միջոցների շրջանառության կարգավորման կանոնների թիվ 3 հավելված)։Չեն հրապարակվում որակի այն ընտրողական հսկողության արդյունքների մասին տեղեկությունները, որի իրականացման արդյունքներով անասնաբուժական նշանակության ապրանքը որակյալ է ճանաչվել |
|
6 |
Գործառնության նկարագրությունը |
կատարողը տվյալների միասնական բազայից ներառված տեղեկությունները հրապարակում է Միության տեղեկատվական պորտալում։ Պետք է իրագործվի Միության գրանցված անասնաբուժական դեղապատրաստուկների, կենդանիների համար նախատեսված կերային հավելումների և կենդանիների հետ անմիջական շփման մեջ չմտնող անասնաբուժական նշանակության ախտորոշիչ, ախտահանիչ, միջատասպան և տիզասպան միջոցների միասնական ռեեստրին անցում կատարելու հնարավորությունը |
|
7 |
Արդյունքները |
միասնական բազայից ներառված տեղեկությունները հրապարակվել են Միության տեղեկատվական պորտալում |
2. «Տվյալների միասնական բազայում պարունակվող տեղեկությունների ստացման ընթացակարգեր» (P.SS.13.PGR.002) ընթացակարգերը
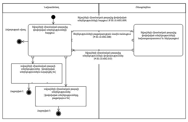
«Տվյալների միասնական բազայի թարմացման ամսաթվի և ժամի մասին տեղեկությունների ստացում» (P.SS.13.PRC.003) ընթացակարգը
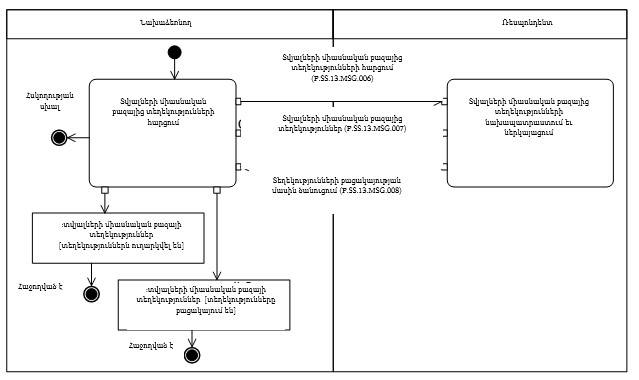
40. «Տվյալների միասնական բազայի թարմացման ամսաթվի և ժամի մասին տեղեկությունների ստացում» (P.SS.13.PRC.003) ընթացակարգի կատարման սխեման ներկայացված է 6-րդ նկարում։
Նկ. 6. «Տվյալների միասնական բազայի թարմացման ամսաթվի և ժամի մասին տեղեկությունների ստացում» (P.SS.13.PRC.003) ընթացակարգի կատարման սխեման
41. «Տվյալների միասնական բազայի թարմացման ամսաթվի և ժամի մասին տեղեկությունների ստացում» (P.SS.13.PRC.003) ընթացակարգը լիազորված մարմնի կողմից կատարվում է տվյալների միասնական բազայի թարմացման ամսաթվի և ժամի մասին տեղեկություններ ստանալու անհրաժեշտություն առաջանալու դեպքում։
42. Առաջինը կատարվում է «Տվյալների միասնական բազայի թարմացման ամսաթվի և ժամի մասին տեղեկությունների հարցում» (P.SS.13.OPR.009) գործառնությունը, որի կատարման արդյունքում լիազորված մարմինը ձևավորում ու Հանձնաժողով է ուղարկում տվյալների միասնական բազայի թարմացման ամսաթվի և ժամի մասին տեղեկություններ ներկայացնելու հարցումը։
43. Տվյալների միասնական բազայի թարմացման ամսաթվի և ժամի մասին տեղեկությունների հարցումը Հանձնաժողովի կողմից ստանալիս կատարվում է «Տվյալների միասնական բազայի թարմացման ամսաթվի և ժամի մասին տեղեկությունների նախապատրաստում և ուղարկում» (P.SS.13.OPR.010) գործառնությունը, որի կատարման արդյունքում ձևավորվում և լիազորված մարմին են ուղարկվում տվյալների միասնական բազայի թարմացման ամսաթվի և ժամի մասին տեղեկությունները:
44. Տվյալների միասնական բազայի թարմացման ամսաթվի և ժամի մասին տեղեկությունները լիազորված մարմնի կողմից ստանալիս կատարվում է «Տվյալների միասնական բազայի թարմացման ամսաթվի և ժամի մասին տեղեկությունների ստացում և մշակում» (P.SS.13.OPR.011) գործառնությունը։
45. «Տվյալների միասնական բազայի թարմացման ամսաթվի և ժամի մասին տեղեկությունների ստացում» (P.SS.13.PRC.003) ընթացակարգի կատարման արդյունքը տվյալների միասնական բազայի թարմացման ամսաթվի և ժամի մասին տեղեկությունների ստացումն է լիազորված մարմնի կողմից։
46. «Տվյալների միասնական բազայի թարմացման ամսաթվի և ժամի մասին տեղեկությունների ստացում» (P.SS.13.PRC.003) ընթացակարգի շրջանակներում կատարվող՝ ընդհանուր գործընթացի գործառնությունների ցանկը բերված է 16-րդ աղյուսակում։
Աղյուսակ 16
«Տվյալների միասնական բազայի թարմացման ամսաթվի և ժամի մասին տեղեկությունների ստացում» (P.SS.13.PRC.003) ընթացակարգի շրջանակներում կատարվող՝ ընդհանուր գործընթացի գործառնությունների ցանկը
|
Ծածկագրային նշագիրը |
Անվանումը |
Նկարագրությունը |
|
1 |
2 |
3 |
|
P.SS.13.OPR.009 |
տվյալների միասնական բազայի թարմացման ամսաթվի և ժամի մասին տեղեկությունների հարցում |
բերված է սույն կանոնների 17-րդ աղյուսակում |
|
P.SS.13.OPR.010 |
տվյալների միասնական բազայի թարմացման ամսաթվի և ժամի մասին տեղեկությունների նախապատրաստում և ներկայացում |
բերված է սույն կանոնների 18-րդ աղյուսակում |
|
P.SS.13.OPR.011 |
տվյալների միասնական բազայի թարմացման ամսաթվի և ժամի մասին տեղեկությունների ստացում և մշակում |
բերված է սույն կանոնների 19-րդ աղյուսակում |
Աղյուսակ 17
«Տվյալների միասնական բազայի թարմացման ամսաթվի և ժամի մասին տեղեկությունների հարցում» (P.SS.13.OPR.009) գործառնության նկարագրությունը
|
Համարը՝ ը/կ |
Տարրի նշագիրը |
Նկարագրությունը |
|
1 |
2 |
3 |
|
1 |
Ծածկագրային նշագիրը |
P.SS.13.OPR.009 |
|
2 |
Գործառնության անվանումը |
տվյալների միասնական բազայի թարմացման ամսաթվի և ժամի մասին տեղեկությունների հարցում |
|
3 |
Կատարողը |
լիազորված մարմին |
|
4 |
Կատարման պայմանները |
տվյալների միասնական բազայի թարմացման ամսաթվի և ժամի մասին տեղեկությունների ստացում լիազորված մարմնի կողմից |
|
5 |
Սահմանափակումները |
ներկայացվող տեղեկությունների ձևաչափն ու կառուցվածքը պետք է համապատասխանեն Էլեկտրոնային փաստաթղթերի և տեղեկությունների ձևաչափերի ու կառուցվածքների նկարագրությանը |
|
6 |
Գործառնության նկարագրությունը |
կատարողը Հանձնաժողով է ուղարկում տվյալների միասնական բազայի թարմացման ամսաթվի և ժամի մասին տեղեկություններ ներկայացնելու հարցում՝ Տեղեկատվական փոխգործակցության կանոնակարգին համապատասխան |
|
7 |
Արդյունքները |
տվյալների միասնական բազայի թարմացման ամսաթվի և ժամի մասին տեղեկություններ ներկայացնելու հարցումն ուղարկվել է Հանձնաժողով |
Աղյուսակ 18
«Տվյալների միասնական բազայի թարմացման ամսաթվի և ժամի մասին տեղեկությունների նախապատրաստում և ներկայացում» (P.SS.13.OPR.010) գործառնության նկարագրությունը
|
Համարը՝ ը/կ |
Տարրի նշագիրը |
Նկարագրությունը |
|
1 |
2 |
3 |
|
1 |
Ծածկագրային նշագիրը |
P.SS.13.OPR.010 |
|
2 |
Գործառնության անվանումը |
տվյալների միասնական բազայի թարմացման ամսաթվի և ժամի մասին տեղեկությունների նախապատրաստում և ներկայացում |
|
3 |
Կատարողը |
Հանձնաժողով |
|
4 |
Կատարման պայմանները |
կատարվում է տվյալների միասնական բազայի թարմացման ամսաթվի և ժամի մասին տեղեկություններ ներկայացնելու հարցումը կատարողի կողմից ստանալիս («Տվյալների միասնական բազայի թարմացման ամսաթվի և ժամի մասին տեղեկությունների հարցում» (P.SS.13.OPR.009) գործառնություն) |
|
5 |
Սահմանափակումները |
ներկայացվող տեղեկությունների ձևաչափն ու կառուցվածքը պետք է համապատասխանեն Էլեկտրոնային փաստաթղթերի և տեղեկությունների ձևաչափերի ու կառուցվածքների նկարագրությանը |
|
6 |
Գործառնության նկարագրությունը |
կատարողն ստուգում է ստացված հարցումը, ձևավորում և լիազորված մարմին է ուղարկում տվյալների միասնական բազայի թարմացման ամսաթվի և ժամի մասին տեղեկություններ՝ Տեղեկատվական փոխգործակցության կանոնակարգին համապատասխան |
|
7 |
Արդյունքները |
տվյալների միասնական բազայի թարմացման ամսաթվի և ժամի մասին տեղեկություններն ուղարկվել են լիազորված մարմին |
Աղյուսակ 19
«Տվյալների միասնական բազայի թարմացման ամսաթվի և ժամի մասին տեղեկությունների ստացում և մշակում» (P.SS.13.OPR.011) գործառնության նկարագրությունը
|
Համարը՝ ը/կ |
Տարրի նշագիրը |
Նկարագրությունը |
|
1 |
2 |
3 |
|
1 |
Ծածկագրային նշագիրը |
P.SS.13.OPR.011 |
|
2 |
Գործառնության անվանումը |
տվյալների միասնական բազայի թարմացման ամսաթվի և ժամի մասին տեղեկությունների ստացում և մշակում |
|
3 |
Կատարողը |
լիազորված մարմին |
|
4 |
Կատարման պայմանները |
կատարվում է տվյալների միասնական բազայի թարմացման ամսաթվի և ժամի մասին տեղեկություններ ստանալիս («Տվյալների միասնական բազայի թարմացման ամսաթվի և ժամի մասին տեղեկությունների նախապատրաստում և ներկայացում» (P.SS.13.OPR.010) գործառնություն) |
|
5 |
Սահմանափակումները |
ներկայացվող տեղեկությունների ձևաչափն ու կառուցվածքը պետք է համապատասխանեն Էլեկտրոնային փաստաթղթերի և տեղեկությունների ձևաչափերի ու կառուցվածքների նկարագրությանը |
|
6 |
Գործառնության նկարագրությունը |
կատարողն ստուգում է միասնական բազայի թարմացման ամսաթվի և ժամի մասին ստացված տեղեկությունները՝ Տեղեկատվական փոխգործակցության կանոնակարգին համապատասխան |
|
7 |
Արդյունքները |
լիազորված մարմինը մշակել է տվյալների միասնական բազայի թարմացման ամսաթվի և ժամի մասին տեղեկությունները |
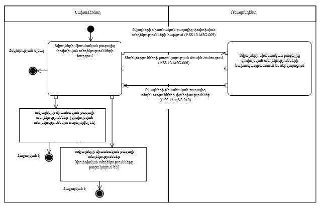
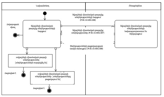
«Տվյալների միասնական բազայից տեղեկությունների ստացում» (P.SS.13.PRC.004) ընթացակարգը
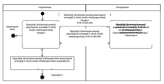
47. «Տվյալների միասնական բազայից տեղեկությունների ստացում» (P.SS.13.PRC.004) ընթացակարգի կատարման սխեման ներկայացված է 7-րդ նկարում։
Նկ. 7. «Տվյալների միասնական բազայից տեղեկությունների ստացում» (P.SS.13.PRC.004) ընթացակարգի կատարման սխեման
48. «Տվյալների միասնական բազայից տեղեկությունների ստացում» (P.SS.13.PRC.004) ընթացակարգը կատարվում է լիազորված մարմնի կողմից տվյալների միասնական բազայից տեղեկությունների ստացման անհրաժեշտություն առաջանալու դեպքում։
49. Առաջինը կատարվում է «Տվյալների միասնական բազայից տեղեկությունների հարցում» (P.SS.13.OPR.012) գործառնությունը, որի կատարման արդյունքում լիազորված մարմնի կողմից ձևավորվում ու Հանձնաժողով է ուղարկվում տվյալների միասնական բազայից տեղեկություններ ներկայացնելու հարցում։
50. Տվյալների միասնական բազայից տեղեկություններ ներկայացնելու հարցումը Հանձնաժողովում ստանալիս կատարվում է «Տվյալների միասնական բազայից տեղեկությունների նախապատրաստում և ներկայացում» (P.SS.13.OPR.013) գործառնությունը, որի կատարման արդյունքում ձևավորվում և լիազորված մարմին են ուղարկվում հարցվող տեղեկությունները, կամ ծանուցում է ուղարկվում հարցման պարամետրերին բավարարող տեղեկությունների բացակայության մասին։
51. Տվյալների միասնական բազայից տեղեկությունները կամ հարցման պարամետրերին բավարարող տեղեկությունների բացակայության մասին ծանուցումը լիազորված մարմնում ստանալիս կատարվում է «Տվյալների միասնական բազայից տեղեկությունների ստացում և մշակում» (P.SS.13.OPR.014) գործառնությունը։
52. «Տվյալների միասնական բազայից տեղեկությունների ստացում» (P.SS.13.PRC.004) ընթացակարգի կատարման արդյունքը լիազորված մարմնի կողմից տվյալների միասնական բազայից տեղեկությունների կամ տվյալների միասնական բազայում տեղեկությունների բացակայության մասին ծանուցման ստացումն է։
53. «Տվյալների միասնական բազայից տեղեկությունների ստացում» (P.SS.13.PRC.004) ընթացակարգի շրջանակներում կատարվող՝ ընդհանուր գործընթացի գործառնությունների ցանկը բերված է 20-րդ աղյուսակում։
Աղյուսակ 20
«Տվյալների միասնական բազայից տեղեկությունների ստացում» (P.SS.13.PRC.004) ընթացակարգի շրջանակներում կատարվող՝ ընդհանուր գործընթացի գործառնությունների ցանկը
|
Ծածկագրային նշագիրը |
Անվանումը |
Նկարագրությունը |
|
1 |
2 |
3 |
|
P.SS.13.OPR.012 |
տվյալների միասնական բազայից տեղեկությունների հարցում |
բերված է սույն կանոնների 21-րդ աղյուսակում |
|
P.SS.13.OPR.013 |
տվյալների միասնական բազայից տեղեկությունների նախապատրաստում և ներկայացում |
բերված է սույն կանոնների 22-րդ աղյուսակում |
|
P.SS.13.OPR.014 |
տվյալների միասնական բազայից տեղեկությունների ստացում և մշակում |
բերված է սույն կանոնների 23-րդ աղյուսակում |
Աղյուսակ 21
«Տվյալների միասնական բազայից տեղեկությունների հարցում» (P.SS.13.OPR.012) գործառնության նկարագրությունը
|
Համարը՝ ը/կ |
Տարրի նշագիրը |
Նկարագրությունը |
|
1 |
2 |
3 |
|
1 |
Ծածկագրային նշագիրը |
P.SS.13.OPR.012 |
|
2 |
Գործառնության անվանումը |
տվյալների միասնական բազայից տեղեկությունների հարցում |
|
3 |
Կատարողը |
լիազորված մարմին |
|
4 |
Կատարման պայմանները |
կատարվում է լիազորված մարմնի կողմից տվյալների միասնական բազայից տեղեկությունների ստացման անհրաժեշտություն առաջանալու դեպքում |
|
5 |
Սահմանափակումները |
տեղեկությունների հարցման ձևաչափն ու կառուցվածքը պետք է համապատասխանեն Էլեկտրոնային փաստաթղթերի և տեղեկությունների ձևաչափերի ու կառուցվածքների նկարագրությանը |
|
6 |
Գործառնության նկարագրությունը |
կատարողը Հանձնաժողով է ուղարկում տվյալների միասնական բազայից տեղեկություններ ներկայացնելու հարցում՝ Տեղեկատվական փոխգործակցության կանոնակարգին համապատասխան։ Կատարողն ուղարկում է բոլոր անդամ պետությունների կամ կոնկրետ անդամ պետության (պետությունների) մասով արդիական տեղեկությունների վերաբերյալ հարցում՝ հարցման մեջ նշելով դրա ծածկագիրը (ծածկագրերը)։ Հարցման մեջ նշվում է այն ամսաթիվը, որի դրությամբ անհրաժեշտ է ներկայացնել արդիական տեղեկությունները։ Եթե ամսաթիվը նշված չէ, ապա ներկայացվում են ընթացիկ ամսաթվի դրությամբ տվյալների միասնական բազայում պարունակվող բոլոր արդիական տեղեկությունները |
|
7 |
Արդյունքները |
լիազորված մարմնի կողմից հարցում է ուղարկվել տվյալների միասնական բազայից տեղեկություններ ներկայացնելու վերաբերյալ |
Աղյուսակ 22
«Տվյալների միասնական բազայից տեղեկությունների նախապատրաստում և ներկայացում» (P.SS.13.OPR.013) գործառնության նկարագրությունը
|
Համարը՝ ը/կ |
Տարրի նշագիրը |
Նկարագրությունը |
|
1 |
2 |
3 |
|
1 |
Ծածկագրային նշագիրը |
P.SS.13.OPR.013 |
|
2 |
Գործառնության անվանումը |
տվյալների միասնական բազայից տեղեկությունների նախապատրաստում և ներկայացում |
|
3 |
Կատարողը |
Հանձնաժողով |
|
4 |
Կատարման պայմանները |
կատարվում է տվյալների միասնական բազայից տեղեկություններ ներկայացնելու հարցում ստանալիս («Տվյալների միասնական բազայից տեղեկությունների հարցում» (P.SS.13.OPR.012) գործառնություն) |
|
5 |
Սահմանափակումները |
հարցման և ներկայացվող տեղեկությունների ձևաչափն ու կառուցվածքը պետք է համապատասխանեն Էլեկտրոնային փաստաթղթերի և տեղեկությունների ձևաչափերի ու կառուցվածքների նկարագրությանը |
|
6 |
Գործառնության նկարագրությունը |
կատարողն ստուգում է ստացված հարցումը՝ Տեղեկատվական փոխգործակցության կանոնակարգին համապատասխան։ Ստուգումը հաջողությամբ կատարելու դեպքում կատարողն ուղարկում է հարցման պատասխանը, որով կարող են ուղարկվել հաղորդագրություններ՝ տվյալների միասնական բազայից տեղեկություններով, տվյալների միասնական բազայում տեղեկությունների բացակայության մասին ծանուցմամբ՝ տեղեկությունների բացակայությանը համապատասխանող մշակման արդյունքի ծածկագրով։ Տվյալների միասնական բազայից տեղեկություններով պատասխան հաղորդագրությունների մեջ ներկայացվում են հարցման մեջ նշված ամսաթվի դրությամբ արդիական տեղեկությունները, այն է՝ տեղեկություններ, որոնց համար մեկնարկի ամսաթիվը փոքր է հարցման մեջ նշվածից, իսկ ավարտի ամսաթիվը մեծ է հարցման մեջ նշվածից կամ տրված չէ։ Եթե հարցման մեջ նշված է եղել երկրի ծածկագիրը, ապա պատասխան հաղորդագրության մեջ տվյալների միասնական բազայից տեղեկություններ են ներկայացվում կոնկրետ նշված անդամ պետության (պետությունների) մասով, հակառակ դեպքում՝ բոլոր անդամ պետությունների մասով |
|
7 |
Արդյունքները |
լիազորված մարմին են ուղարկվել տվյալների միասնական բազայից տեղեկություններ կամ հարցման պարամետրերին բավարարող տեղեկությունների բացակայության մասին ծանուցում |
Աղյուսակ 23
«Տվյալների միասնական բազայից տեղեկությունների ստացում և մշակում» (P.SS.13.OPR.014) գործառնության նկարագրությունը
|
Համարը՝ ը/կ |
Տարրի նշագիրը |
Նկարագրությունը |
|
1 |
2 |
3 |
|
1 |
Ծածկագրային նշագիրը |
P.SS.13.OPR.014 |
|
2 |
Գործառնության անվանումը |
տվյալների միասնական բազայից տեղեկությունների ստացում և մշակում |
|
3 |
Կատարողը |
լիազորված մարմին |
|
4 |
Կատարման պայմանները |
կատարվում է տվյալների միասնական բազայից տեղեկություններ կամ տվյալների միասնական բազայում հարցման պարամետրերին բավարարող տեղեկությունների բացակայության մասին ծանուցում ստանալիս («Տվյալների միասնական բազայից տեղեկությունների նախապատրաստում և ներկայացում» (P.SS.13.OPR.017) գործառնություն) |
|
5 |
Սահմանափակումները |
ներկայացվող տեղեկությունների ձևաչափն ու կառուցվածքը պետք է համապատասխանեն Էլեկտրոնային փաստաթղթերի և տեղեկությունների ձևաչափերի ու կառուցվածքների նկարագրությանը |
|
6 |
Գործառնության նկարագրությունը |
կատարողն ստուգում է ստացված տեղեկությունները՝ Տեղեկատվական փոխգործակցության կանոնակարգին համապատասխան |
|
7 |
Արդյունքները |
լիազորված մարմնի կողմից մշակվել են տվյալների միասնական բազայից տեղեկությունները կամ տվյալների միասնական բազայում տեղեկությունների բացակայության մասին ծանուցումը |
«Տվյալների միասնական բազայից փոփոխված տեղեկությունների ստացում» (P.SS.13.PRC.005) ընթացակարգը
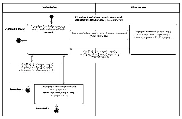
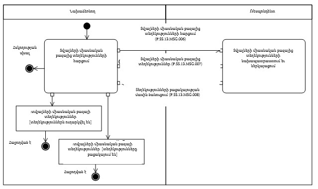
54. Տվյալների միասնական բազայից փոփոխված տեղեկությունների ստացում» (P.SS.13.PRC.005) ընթացակարգի կատարման սխեման ներկայացված է 8-րդ նկարում։
Նկ 8. «Տվյալների միասնական բազայից փոփոխված տեղեկությունների ստացում» (P.SS.13.PRC.005) ընթացակարգի կատարման սխեման
55. «Տվյալների միասնական բազայից փոփոխված տեղեկությունների ստացում» (P.SS.13.PRC.005) ընթացակարգը լիազորված մարմնի կողմից կատարվում է տվյալների միասնական բազայից այն փոփոխված տեղեկություններն ստանալու նպատակով, որոնց ավելացումը տվյալների միասնական բազայում, կամ որոնցում փոփոխությունների կատարումը տեղի է ունեցել հարցման մեջ նշված պահից մինչև այդ հարցումը կատարելու պահն ընկած ժամանակահատվածում։
56. Առաջինը կատարվում է «Տվյալների միասնական բազայից փոփոխված տեղեկությունների հարցում» (P.SS.13.OPR.015) գործառնությունը, որի կատարման արդյունքում լիազորված մարմնի կողմից ձևավորվում ու Հանձնաժողով է ուղարկվում տվյալների միասնական բազայից փոփոխված տեղեկություններ ներկայացնելու հարցում։
57. Տվյալների միասնական բազայից փոփոխված տեղեկություններ ներկայացնելու հարցում ստանալիս կատարվում է «Տվյալների միասնական բազայից փոփոխված տեղեկությունների նախապատրաստում և ներկայացում» (P.SS.13.OPR.016) գործառնությունը, որի կատարման արդյունքում ձևավորվում և լիազորված մարմին են ուղարկվում տվյալների միասնական բազայից փոփոխված տեղեկություններ կամ հարցման պարամետրերին բավարարող տեղեկությունների բացակայության մասին ծանուցում:
58. Տվյալների միասնական բազայից փոփոխված տեղեկություններ կամ հարցման պարամետրերին բավարարող տեղեկությունների բացակայության մասին ծանուցում ստանալիս կատարվում է «Տվյալների միասնական բազայից փոփոխված տեղեկությունների ստացում և մշակում» (P.SS.13.OPR.017) գործառնությունը։
59. «Տվյալների միասնական բազայից փոփոխված տեղեկությունների ստացում» (P.SS.13.PRC.005) ընթացակարգի կատարման արդյունքը լիազորված մարմնի կողմից տվյալների միասնական բազայից փոփոխված տեղեկությունների կամ հարցման պարամետրերին բավարարող տեղեկությունների բացակայության մասին ծանուցման ստացումն է։
60. «Տվյալների միասնական բազայից փոփոխված տեղեկությունների ստացում» (P.SS.13.PRC.005) ընթացակարգի շրջանակներում կատարվող՝ ընդհանուր գործընթացի գործառնությունների ցանկը բերված է 24-րդ աղյուսակում։
Աղյուսակ 24
«Տվյալների միասնական բազայից փոփոխված տեղեկությունների ստացում» (P.SS.13.PRC.005) ընթացակարգի շրջանակներում կատարվող՝ ընդհանուր գործընթացի գործառնությունների ցանկը
|
Ծածկագրային նշագիրը |
Անվանումը |
Նկարագրությունը |
|
1 |
2 |
3 |
|
P.SS.13.OPR.015 |
տվյալների միասնական բազայից փոփոխված տեղեկությունների հարցում |
բերված է սույն կանոնների 25-րդ աղյուսակում |
|
P.SS.13.OPR.016 |
տվյալների միասնական բազայից փոփոխված տեղեկությունների նախապատրաստում և ներկայացում |
բերված է սույն կանոնների 26-րդ աղյուսակում |
|
P.SS.13.OPR.017 |
տվյալների միասնական բազայից փոփոխված տեղեկությունների ստացում և մշակում |
բերված է սույն կանոնների 27-րդ աղյուսակում |
Աղյուսակ 25
«Տվյալների միասնական բազայից փոփոխված տեղեկությունների հարցում» (P.SS.13.OPR.015) գործառնության նկարագրությունը
|
Համարը՝ ը/կ |
Տարրի նշագիրը |
Նկարագրությունը |
|
1 |
2 |
3 |
|
1 |
Ծածկագրային նշագիրը |
P.SS.13.OPR.015 |
|
2 |
Գործառնության անվանումը |
տվյալների միասնական բազայից փոփոխված տեղեկությունների հարցում |
|
3 |
Կատարողը |
լիազորված մարմին |
|
4 |
Կատարման պայմանները |
կատարվում է կատարողի կողմից տվյալների միասնական բազայից փոփոխված տեղեկություններ ստանալու անհրաժեշտություն առաջանալու դեպքում |
|
5 |
Սահմանափակումները |
ներկայացվող տեղեկությունների ձևաչափն ու կառուցվածքը պետք է համապատասխանեն Էլեկտրոնային փաստաթղթերի և տեղեկությունների ձևաչափերի ու կառուցվածքների նկարագրությանը |
|
6 |
Գործառնության նկարագրությունը |
կատարողը Հանձնաժողով է ուղարկում հարցման մեջ նշված ամսաթվից և ժամից սկսած՝ տվյալների միասնական բազայից փոփոխված տեղեկություններ ներկայացնելու հարցում՝ Տեղեկատվական փոխգործակցության կանոնակարգին համապատասխան։ Տվյալների միասնական բազայից փոփոխված տեղեկություններն ամբողջ ծավալով ներկայացնելու հարցման համար հարցման մեջ ամսաթիվը և ժամը չեն լրացվում։ Կոնկրետ անդամ պետության (պետությունների) մասով փոփոխված տեղեկությունների հարցման անհրաժեշտություն առաջանալու դեպքում հարցման մեջ պետք է նշվի դրա ծածկագիրը (ծածկագրերը)։ Եթե երկրի ծածկագիրը հարցման մեջ նշված չէ, ապա ներկայացվում են բոլոր անդամ պետությունների մասով փոփոխված տեղեկությունները |
|
7 |
Արդյունքները |
տվյալների միասնական բազայից փոփոխված տեղեկություններ ներկայացնելու հարցումն ուղարկվել է Հանձնաժողով |
Աղյուսակ 26
«Տվյալների միասնական բազայից փոփոխված տեղեկությունների նախապատրաստում և ներկայացում» (P.SS.13.OPR.016) գործառնության նկարագրությունը
|
Համարը՝ ը/կ |
Տարրի նշագիրը |
Նկարագրությունը |
|
1 |
2 |
3 |
|
1 |
Ծածկագրային նշագիրը |
P.SS.13.OPR.016 |
|
2 |
Գործառնության անվանումը |
տվյալների միասնական բազայից փոփոխված տեղեկությունների նախապատրաստում և ներկայացում |
|
3 |
Կատարողը |
Հանձնաժողով |
|
4 |
Կատարման պայմանները |
կատարվում է տվյալների միասնական բազայից փոփոխված տեղեկություններ ներկայացնելու հարցումը կատարողի կողմից ստանալիս («Տվյալների միասնական բազայից փոփոխված տեղեկությունների հարցում» (P.SS.13.OPR.015) գործառնություն) |
|
5 |
Սահմանափակումները |
ներկայացվող տեղեկությունների ձևաչափն ու կառուցվածքը պետք է համապատասխանեն Էլեկտրոնային փաստաթղթերի և տեղեկությունների ձևաչափերի ու կառուցվածքների նկարագրությանը |
|
6 |
Գործառնության նկարագրությունը |
կատարողն ստուգում է ստացված հարցումը՝ Տեղեկատվական փոխգործակցության կանոնակարգին համապատասխան։ Ստուգումը հաջողությամբ կատարելու դեպքում կատարողն ուղարկում է հարցման պատասխանը։ Հարցմանն ի պատասխան՝ կարող են ուղարկվել հաղորդագրություններ՝ տվյալների միասնական բազայից փոփոխված տեղեկություններով՝ սկսած հարցման մեջ նշված ամսաթվից և ժամից. տեղեկությունների բացակայության (հարցման մեջ նշված ամսաթվից և ժամից սկսած փոփոխությունների բացակայություն) մասին ծանուցմամբ՝ տեղեկությունների բացակայությանը համապատասխանող մշակման արդյունքի ծածկագրով։ Պատասխան հաղորդագրության մեջ տվյալների միասնական բազայից տեղեկությունները ներկայացվում են բոլոր անդամ պետությունների կամ կոնկրետ անդամ պետության (պետությունների) մասով՝ կախված հարցման պայմաններից: Հարցումը կատարելու արդյունքում տվյալների միասնական բազայից տեղեկությունները ներկայացվում են՝ հաշվի առնելով փոփոխության պատմությունը |
|
7 |
Արդյունքները |
լիազորված մարմին են ուղարկվել տվյալների միասնական բազայից փոփոխված տեղեկություններ կամ հարցման պարամետրերին բավարարող տեղեկությունների բացակայության մասին ծանուցում |
Աղյուսակ 27
«Տվյալների միասնական բազայից փոփոխված տեղեկությունների ստացում և մշակում» (P.SS.13.OPR.017) գործառնության նկարագրությունը
|
Համարը՝ ը/կ |
Տարրի նշագիրը |
Նկարագրությունը |
|
1 |
2 |
3 |
|
1 |
Ծածկագրային նշագիրը |
P.SS.13.OPR.017 |
|
2 |
Գործառնության անվանումը |
տվյալների միասնական բազայից փոփոխված տեղեկությունների ստացում և մշակում |
|
3 |
Կատարողը |
լիազորված մարմին |
|
4 |
Կատարման պայմանները |
լիազորված մարմնի կողմից կատարվում է տվյալների միասնական բազայից փոփոխված տեղեկություններ ստանալիս («Տվյալների միասնական բազայից փոփոխված տեղեկությունների նախապատրաստում և ներկայացում» (P.SS.13.OPR.016) գործառնություն) |
|
5 |
Սահմանափակումները |
ներկայացվող տեղեկությունների ձևաչափն ու կառուցվածքը պետք է համապատասխանեն Էլեկտրոնային փաստաթղթերի և տեղեկությունների ձևաչափերի ու կառուցվածքների նկարագրությանը |
|
6 |
Գործառնության նկարագրությունը |
կատարողն ստուգում է ստացված տեղեկությունները ՝ Տեղեկատվական փոխգործակցության կանոնակարգին համապատասխան |
|
7 |
Արդյունքները |
լիազորված մարմնի կողմից մշակվել են տվյալների միասնական բազայից փոփոխած տեղեկությունները կամ հարցման պարամետրերին բավարարող տեղեկությունների բացակայության մասին ծանուցումը |
IX. Արտակարգ իրավիճակներում գործողությունների կարգը
61. Ընդհանուր գործընթացի ընթացակարգերը կատարելիս հնարավոր են բացառիկ իրավիճակներ, որոնց ժամանակ տվյալների մշակումը չի կարող կատարվել սովորական ռեժիմով: Դա կարող է տեղի ունենալ տեխնիկական խափանումների, կառուցվածքային և ձևաչափատրամաբանական հսկողության սխալների առաջացման և այլ դեպքերում:
62. Կառուցվածքային և ձևաչափատրամաբանական հսկողության սխալների առաջացման դեպքում լիազորված մարմինը, անդամ պետությունների լիազորված մարմինների և Հանձնաժողովի միջև տեղեկատվական փոխգործակցության կանոնակարգին համապատասխան, իրականացնում է Էլեկտրոնային փաստաթղթերի և տեղեկությունների ձևաչափերի ու կառուցվածքների նկարագրությանը և էլեկտրոնային փաստաթղթերի ու տեղեկությունների լրացմանը ներկայացվող պահանջներին համապատասխանության մասով այն հաղորդագրության ստուգումը, որի առնչությամբ ստացվել է սխալի մասին ծանուցումը: Նշված փաստաթղթերի պահանջներին տեղեկությունների անհամապատասխանությունը հայտնաբերելու դեպքում լիազորված մարմինն անհրաժեշտ միջոցներ է ձեռնարկում՝ հայտնաբերված սխալը սահմանված կարգով վերացնելու համար։
63. Արտակարգ իրավիճակների կարգավորման նպատակով անդամ պետությունները միմյանց և Հանձնաժողովին տեղեկացնում են այն լիազորված մարմինների մասին, որոնց իրավասությանն է վերապահված սույն կանոններով նախատեսված պահանջների կատարումը, ինչպես նաև ներկայացնում են տեղեկություններ այն անձանց մասին, որոնք պատասխանատու են ընդհանուր գործընթացն իրագործելիս տեխնիկական աջակցություն ապահովելու համար:».
գ) նշված որոշմամբ հաստատված՝ «Եվրասիական տնտեսական միության անդամ պետությունների տարածքներում անասնաբուժական դեղամիջոցների շրջանառության ոլորտում պետական հսկողության և վերահսկողության շրջանակներում հայտնաբերված՝ որակյալ և վատորակ անասնաբուժական դեղապատրաստուկների, ինչպես նաև կեղծված և (կամ) կոնտրաֆակտ անասնաբուժական դեղապատրաստուկների տվյալների միասնական տեղեկատվական բազայի ձևավորում, վարում և օգտագործում» ընդհանուր գործընթացը Եվրասիական տնտեսական միության ինտեգրված տեղեկատվական համակարգի միջոցներով իրագործելիս Եվրասիական տնտեսական միության անդամ պետությունների լիազորված մարմինների և Եվրասիական տնտեսական հանձնաժողովի միջև տեղեկատվական փոխգործակցության կանոնակարգը շարադրել հետևյալ խմբագրությամբ.
|
«ՀԱՍՏԱՏՎԱԾ Է Եվրասիական տնտեսական հանձնաժողովի կոլեգիայի 2023 թվականի մայիսի 30-ի թիվ 69 որոշմամբ (Եվրասիական տնտեսական հանձնաժողովի կոլեգիայի 2025 թվականի ապրիլի 8-ի թիվ 34 որոշման խմբագրությամբ) |
ԿԱՆՈՆԱԿԱՐԳ
«Եվրասիական տնտեսական միության անդամ պետությունների տարածքներում անասնաբուժական դեղամիջոցների շրջանառության ոլորտում պետական հսկողության և վերահսկողության շրջանակներում հայտնաբերված՝ անորակ, կեղծված և (կամ) կոնտրաֆակտ անասնաբուժական դեղամիջոցների տվյալների միասնական տեղեկատվական բազայի ձևավորում, վարում և օգտագործում» ընդհանուր գործընթացը Եվրասիական տնտեսական միության ինտեգրված տեղեկատվական համակարգի միջոցներով իրագործելիս Եվրասիական տնտեսական միության անդամ պետությունների լիազորված մարմինների և Եվրասիական տնտեսական հանձնաժողովի միջև տեղեկատվական փոխգործակցության
I. Ընդհանուր դրույթներ
1. Սույն կանոնակարգը մշակվել է Եվրասիական տնտեսական միության (այսուհետ՝ Միություն) իրավունքը կազմող հետևյալ միջազգային պայմանագրերին և ակտերին համապատասխան.
«Եվրասիական տնտեսական միության մասին» 2014 թվականի մայիսի 29-ի պայմանագիր.
Եվրասիական տնտեսական հանձնաժողովի խորհրդի 2022 թվականի հունվարի 21-ի «Եվրասիական տնտեսական միության մաքսային տարածքում անասնաբուժական դեղամիջոցների շրջանառության կարգավորման կանոնների մասին» թիվ 1 որոշում.
Եվրասիական տնտեսական հանձնաժողովի խորհրդի 2022 թվականի սեպտեմբերի 23-ի «Եվրասիական տնտեսական միության մաքսային տարածքում անասնաբուժական նշանակության ախտորոշիչ միջոցների շրջանառության կարգավորման կանոնների մասին» թիվ 140 որոշում.
Եվրասիական տնտեսական հանձնաժողովի խորհրդի 2023 թվականի դեկտեմբերի 12-ի «Եվրասիական տնտեսական միության մաքսային տարածքում անասնաբուժական նշանակության ախտահանիչ, միջատասպան և տիզասպան միջոցների շրջանառության կարգավորման կանոնների մասին» թիվ 150 որոշում.
Եվրասիական տնտեսական հանձնաժողովի կոլեգիայի 2014 թվականի նոյեմբերի 6-ի «Ընդհանուր գործընթացներն արտաքին և փոխադարձ առևտրի ինտեգրված տեղեկատվական համակարգի միջոցներով իրագործելիս տեղեկատվական փոխգործակցությունը կանոնակարգող տեխնոլոգիական փաստաթղթերի մասին» թիվ 200 որոշում.
Եվրասիական տնտեսական հանձնաժողովի կոլեգիայի 2015 թվականի հունվարի 27-ի «Արտաքին և փոխադարձ առևտրի ինտեգրված տեղեկատվական համակարգում տվյալների էլեկտրոնային փոխանակման կանոնները հաստատելու մասին» թիվ 5 որոշում.
Եվրասիական տնտեսական հանձնաժողովի կոլեգիայի 2015 թվականի ապրիլի 14-ի «Եվրասիական տնտեսական միության շրջանակներում ընդհանուր գործընթացների ցանկի և Եվրասիական տնտեսական հանձնաժողովի կոլեգիայի 2014 թվականի օգոստոսի 19-ի թիվ 132 որոշման մեջ փոփոխություն կատարելու մասին» թիվ 29 որոշում.
Եվրասիական տնտեսական հանձնաժողովի կոլեգիայի 2015 թվականի հունիսի 9-ի «Եվրասիական տնտեսական միության շրջանակներում ընդհանուր գործընթացների վերլուծության, օպտիմալացման, ներդաշնակեցման և նկարագրության մեթոդիկայի մասին» թիվ 63 որոշում.
Եվրասիական տնտեսական հանձնաժողովի կոլեգիայի 2015 թվականի սեպտեմբերի 28-ի «Եվրասիական տնտեսական միության անդամ պետությունների պետական իշխանության մարմինների` միմյանց միջև, և Եվրասիական տնտեսական հանձնաժողովի հետ անդրսահմանային փոխգործակցության ընթացքում էլեկտրոնային փաստաթղթերի փոխանակման մասին հիմնադրույթը հաստատելու մասին» թիվ 125 որոշում։
II. Կիրառման ոլորտը
2. Սույն կանոնակարգը մշակվել է ընդհանուր գործընթացի մասնակիցների կողմից «Եվրասիական տնտեսական միության անդամ պետությունների տարածքներում անասնաբուժական դեղամիջոցների շրջանառության ոլորտում պետական հսկողության և վերահսկողության շրջանակներում հայտնաբերված՝ որակյալ և վատորակ անասնաբուժական դեղապատրաստուկների, ինչպես նաև կեղծված և (կամ) կոնտրաֆակտ անասնաբուժական դեղապատրաստուկների տվյալների միասնական տեղեկատվական բազայի ձևավորում, վարում և օգտագործում» ընդհանուր գործընթացի (այսուհետ՝ ընդհանուր գործընթաց) տրանզակիաների կատարման կարգի և պայմանների միատեսակ կիրառումն ապահովելու նպատակով։
3. Սույն կանոնակարգով սահմանվում են ընդհանուր գործընթացի մասնակիցների միջև տեղեկատվական փոխգործակցության իրագործմանն անմիջականորեն ուղղված՝ ընդհանուր գործընթացի գործառնությունների կատարման կարգին ու պայմաններին ներկայացվող պահանջները։
4. Սույն կանոնակարգը կիրառվում է ընդհանուր գործընթացի մասնակիցների կողմից ընդհանուր գործընթացի շրջանակներում ընթացակարգերի և գործառնությունների կատարման կարգը վերահսկելիս, ինչպես նաև այդ ընդհանուր գործընթացի իրագործումն ապահովող տեղեկատվական համակարգերի բաղադրիչները նախագծելիս, մշակելիս և լրամշակելիս։
III. Հիմնական հասկացությունները
5. Սույն կանոնակարգի նպատակներով գործածվում են հասկացություններ, որոնք ունեն հետևյալ իմաստը.
լիազորում՝ ընդհանուր գործընթացի կոնկրետ մասնակցին որոշակի գործողություններ կատարելու իրավունքների տրամադրում.
էլեկտրոնային փաստաթղթի (տեղեկությունների) վավերապայման՝ էլեկտրոնային փաստաթղթի (տեղեկությունների) տվյալների միավոր, որը որոշակի համատեքստում համարվում է անբաժանելի.
ընդհանուր գործընթացի տեղեկատվական օբյեկտի վիճակ՝ հատկություն, որով բնորոշվում է տեղեկատվական օբյեկտը դրա կենսացիկլի որոշակի փուլում, և որը փոփոխվում է ընդհանուր գործընթացի գործառնություններն իրականացնելիս։
Սույն կանոնակարգում գործածվող «նախաձեռնող», «սկզբնավորող գործառնություն», «ընդունող գործառնություն», «ռեսպոնդենտ», «ընդհանուր գործընթացի հաղորդագրություն» և «ընդհանուր գործընթացի տրանզակցիա» հասկացությունները կիրառվում են Եվրասիական տնտեսական հանձնաժողովի կոլեգիայի 2015 թվականի հունիսի 9-ի թիվ 63 որոշմամբ հաստատված՝ Եվրասիական տնտեսական միության շրջանակներում ընդհանուր գործընթացների վերլուծության, օպտիմալացման, ներդաշնակեցման և նկարագրման մեթոդիկայով սահմանված իմաստներով։
Սույն կանոնակարգում օգտագործվող մյուս հասկացությունները կիրառվում են Եվրասիական տնտեսական հանձնաժողովի կոլեգիայի 2023 թվականի մայիսի 30-ի թիվ 69 որոշմամբ հաստատված՝ «Եվրասիական տնտեսական միության անդամ պետությունների տարածքներում անասնաբուժական դեղամիջոցների շրջանառության ոլորտում պետական հսկողության և վերահսկողության շրջանակներում հայտնաբերված՝ որակյալ և վատորակ անասնաբուժական դեղապատրաստուկների, ինչպես նաև կեղծված և (կամ) կոնտրաֆակտ անասնաբուժական դեղապատրաստուկների տվյալների միասնական տեղեկատվական բազայի ձևավորում, վարում և օգտագործում» ընդհանուր գործընթացը Եվրասիական տնտեսական միության ինտեգրված տեղեկատվական համակարգի միջոցներով իրագործելիս տեղեկատվական փոխգործակցության կանոնների (այսուհետ՝ Տեղեկատվական փոխգործակցության կանոններ) 4-րդ կետով սահմանված իմաստներով։
IV. Ընդհանուր գործընթացի շրջանակներում տեղեկատվական փոխգործակցության մասին հիմնական տեղեկությունները
1. Տեղեկատվական փոխգործակցության մասնակիցները
6. Ընդհանուր գործընթացի շրջանակներում տեղեկատվական փոխգործակցության մասնակիցների դերերի ցանկը բերված է 1-ին աղյուսակում։
Աղյուսակ 1
Տեղեկատվական փոխգործակցության մասնակիցների դերերի ցանկը
|
Դերի անվանումը |
Դերի նկարագրությունը |
Դերը կատարող մասնակիցը |
|
1 |
2 |
3 |
|
Տեղեկություններին տիրապետող |
իրականացնում է՝ազգային տեղեկատվական ռեսուրսի ձևավորումն ու վարումը .տվյալների միասնական բազայի ձևավորման համար անասնաբուժական նշանակության այն ապրանքների մասին տեղեկությունները Եվրասիական տնտեսական հանձնաժողով (այսուհետ՝ Հանձնաժողով) ներկայացնելը, որոնց առնչությամբ լիազորված մարմինը որոշում է ընդունել Միության մաքսային տարածքում շրջանառությունից հանելու կամ շրջանառությունը կասեցնելու վերաբերյալ՝ կապված դրանց անորակ, կեղծված լինելու և (կամ) դրանց ծագման կոնտրաֆակտ բնույթի հետ (այսուհետ՝ անասնաբուժական նշանակության ապրանքների մասին տեղեկություններ). արցման հիման վրա տվյալների միասնական բազայից տեղեկությունների ստացումն |
լիազորված մարմին (P.SS.13.ACT.001) |
|
Համակարգող |
իրականացնում է՝տվյալների միասնական բազայի ձևավորումն ու վարումը, ինչպես նաև Միության տեղեկատվական պորտալում տվյալների միասնական բազայից տեղեկությունների հրապարակումը.հարցման հիման վրա տվյալների միասնական բազայից տեղեկությունների ներկայացումը Միության անդամ պետության՝ անասնաբուժական նշանակության ապրանքների շրջանառության ոլորտում լիազորած մարմին և (կամ) անդամ պետության՝ այդ մարմնին ենթակա փորձագիտական հաստատություն (այսուհետ՝ լիազորված մարմին) |
Հանձնաժողով (P.ACT.001) |
2. Տեղեկատվական փոխգործակցության կառուցվածքը
7. Եվրասիական տնտեսական միության անդամ պետությունների լիազորված մարմինների և Եվրասիական տնտեսական հանձնաժողովի միջև ընդհանուր գործընթացի շրջանակներում տեղեկատվական փոխգործակցությունն իրականացվում է ընդհանուր գործընթացի ընթացակարգերին համապատասխան՝
ա) տեղեկատվական փոխգործակցություն՝ տվյալների միասնական բազան ձևավորելիս և վարելիս.
բ) տեղեկատվական փոխգործակցություն՝ տվյալների միասնական բազայում պարունակվող տեղեկություններ ստանալիս։
Անդամ պետությունների լիազորված մարմինների և Հանձնաժողովի միջև տեղեկատվական փոխգործակցության կառուցվածքը ներկայացված է 1-ին նկարում:
Նկ. 1. Անդամ պետությունների լիազորված մարմինների և Հանձնաժողովի միջև տեղեկատվական փոխգործակցության կառուցվածքը
8. Անդամ պետությունների լիազորված մարմինների և Հանձնաժողովի միջև տեղեկատվական փոխգործակցությունն իրագործվում է ընդհանուր գործընթացի շրջանակներում: Ընդհանուր գործընթացի կառուցվածքը սահմանված է Տեղեկատվական փոխգործակցության կանոններով:
9. Տեղեկատվական փոխգործակցությամբ սահմանվում է ընդհանուր գործընթացի այն տրանզակցիաների կատարման կարգը, որոնցից յուրաքանչյուրն ընդհանուր գործընթացի մասնակիցների միջև ընդհանուր գործընթացի տեղեկատվական օբյեկտի վիճակների սինքրոնացման նպատակով հաղորդագրությունների փոխանակում է։ Տեղեկատվական յուրաքանչյուր փոխգործակցության համար սահմանված են ընդհանուր գործընթացի գործառնությունների և այդ գործառնություններին համապատասխանող տրանզակցիաների միջև փոխադարձ կապերը:
10. Ընդհանուր գործընթացի տրանզակցիա կատարելիս նախաձեռնողն իր կողմից իրականացվող գործառնության (սկզբնավորող գործառնության) շրջանակներում ռեսպոնդենտին է ուղարկում հաղորդագրություն-հարցում, որին ի պատասխան՝ ռեսպոնդենտն իր կողմից իրականացվող գործառնության (ընդունող գործառնության) շրջանակներում կարող է ուղարկել կամ չուղարկել հաղորդագրություն-պատասխան՝ պայմանավորված ընդհանուր գործընթացի տրանզակցիայի ձևանմուշով։ Հաղորդագրության կազմում տվյալների կառուցվածը պետք է համապատասխանի Եվրասիական տնտեսական հանձնաժողովի կոլեգիայի 2023 թվականի մայիսի 30-ի թիվ 69 որոշմամբ հաստատված՝ «Եվրասիական տնտեսական միության անդամ պետությունների տարածքներում անասնաբուժական դեղամիջոցների շրջանառության ոլորտում պետական հսկողության և վերահսկողության շրջանակներում հայտնաբերված՝ որակյալ և վատորակ անասնաբուժական դեղապատրաստուկների, ինչպես նաև կեղծված և (կամ) կոնտրաֆակտ անասնաբուժական դեղապատրաստուկների տվյալների միասնական տեղեկատվական բազայի ձևավորում, վարում և օգտագործում» ընդհանուր գործընթացը Եվրասիական տնտեսական միության ինտեգրված տեղեկատվական համակարգի միջոցներով իրագործելու համար օգտագործվող էլեկտրոնային փաստաթղթերի և տեղեկությունների ձևաչափերի ու կառուցվածքների նկարագրությանը (այսուհետ՝ Էլեկտրոնային փաստաթղթերի և տեղեկությունների ձևաչափերի և կառուցվածքների նկարագրություն):
11. Ընդհանուր գործընթացի տրանզակցիաները կատարվում են ընդհանուր գործընթացի տրանզակցիաների տրված պարամետրերին համապատասխան, ինչպես սահմանված է սույն կանոնակարգով։
V. Տեղեկատվական փոխգործակցությունն ընթացակարգերի խմբերի շրջանակներում
1. Տեղեկատվական փոխգործակցություն՝ տվյալների միասնական բազան ձևավորելիս և վարելիս
12. Տվյալների միասնական բազան ձևավորելիս և վարելիս ընդհանուր գործընթացի տրանզակցիաների կատարման սխեման ներկայացված է 2-րդ նկարում։ Ընդհանուր գործընթացի յուրաքանչյուր ընթացակարգի համար 2-րդ աղյուսակում բերված է ընդհանուր գործընթացի գործառնությունների, տեղեկատվական օբյեկտների միջանկյալ և վերջնական վիճակների և ընդհանուր գործընթացի տրանզակցիաների միջև կապը:
Նկ. 2. Ընդհանուր գործընթացի տրանզակցիաների կատարման սխեման՝ տվյալների միասնական բազան ձևավորելիս և վարելիս
Աղյուսակ 2
Ընդհանուր գործընթացի տրանզակցիաների ցանկը՝ տվյալների միասնական բազան ձևավորելիս և վարելիս
|
Համարը՝ ը/կ |
Նախաձեռնողի կողմից կատարվող գործառնությունը |
Ընդհանուր գործընթացի տեղեկատվական օբյեկտի միջանկյալ վիճակը |
Ռեսպոնդենտի կողմից կատարվող գործառնությունը |
Ընդհանուր գործընթացի տեղեկատվական օբյեկտի վերջնական վիճակը |
Ընդհանուր գործընթացի տրանզակցիան |
|
1 |
2 |
3 |
4 |
5 |
6 |
|
1 |
Տվյալների միասնական բազայում տեղեկությունների ներառում (P.SS.13.PRC.001) | ||||
|
1.1 |
Տվյալների միասնական բազայում ներառելու համար տեղեկությունների ներկայացում (P.SS.13.OPR.001): Տվյալների միասնական բազայում տեղեկություններ ներառելու արդյունքների մասին ծանուցման ստացում (P.SS.13.OPR.003) |
տվյալների միասնական բազայի տեղեկություններ (P.SS.13.BEN.001)՝ տեղեկություններն ուղարկվել են |
տվյալների միասնական բազայում ներառելու համար տեղեկությունների ստացում և մշակում (P.SS.13.OPR.002) |
տվյալների միասնական բազայի տեղեկություններ (P.SS.13.BEN.001)՝ տեղեկությունները ներառվել են |
տվյալների միասնական բազայում ներառելու համար տեղեկությունների փոխանցում (P.SS.13.TRN.001) |
|
2 |
Տվյալների միասնական բազայում պարունակվող տեղեկությունների փոփոխում (P.SS.13.PRC.002) | ||||
|
2.1 |
Տվյալների միասնական բազայում փոփոխման համար տեղեկությունների ներկայացում (P.SS.13.OPR.005)։ Տվյալների միասնական բազայում տեղեկությունների փոփոխման արդյունքների մասին ծանուցման ստացում (P.SS.13.OPR.007) |
տվյալների միասնական բազայի տեղեկություններ (P.SS.13.BEN.001)՝ փոփոխման համար տեղեկություններն ուղարկվել են |
տվյալների միասնական բազայում փոփոխման համար տեղեկությունների ստացում և մշակում (P.SS.13.OPR.006) |
տվյալների միասնական բազայի տեղեկություններ (P.SS.13.BEN.001)՝ տեղեկությունները փոփոխվել են |
տվյալների միասնական բազայում փոփոխման համար տեղեկությունների փոխանցում (P.SS.13.TRN.002) |
2. Տեղեկատվական փոխգործակցություն՝ տվյալների միասնական բազայում պարունակվող տեղեկություններ ստանալիս
13. Տվյալների միասնական բազայում պարունակվող տեղեկություններն ստանալիս ընդհանուր գործընթացի տրանզակցիաների կատարման սխեման ներկայացված է 3-րդ նկարում։ Ընդհանուր գործընթացի յուրաքանչյուր ընթացակարգի համար 3-րդ աղյուսակում բերված է ընդհանուր գործընթացի գործառնությունների, տեղեկատվական օբյեկտների միջանկյալ և վերջնական վիճակների և ընդհանուր գործընթացի տրանզակցիաների միջև կապը:
Նկ. 3. Տվյալների միասնական բազայում պարունակվող տեղեկություններն ստանալիս ընդհանուր գործընթացի տրանզակցիաների կատարման սխեման
Աղյուսակ 3
Տվյալների միասնական բազայում պարունակվող տեղեկություններն ստանալիս ընդհանուր գործընթացի տրանզակցիաների ցանկը
|
Համարը՝ ը/կ |
Նախաձեռնողի կողմից կատարվող գործառնությունը |
Ընդհանուր գործընթացի տեղեկատվական օբյեկտի միջանկյալ վիճակը |
Ռեսպոնդենտի կողմից կատարվող գործառնությունը |
Ընդհանուր գործընթացի տեղեկատվական օբյեկտի վերջնական վիճակը |
Ընդհանուր գործընթացի տրանզակցիան |
|
1 |
2 |
3 |
4 |
5 |
6 |
|
1 |
Տվյալների միասնական բազայի թարմացման ամսաթվի և ժամի մասին տեղեկությունների ստացում (P.SS.13.PRC.003) | ||||
|
1.1 |
Տվյալների միասնական բազայի թարմացման ամսաթվի և ժամի մասին տեղեկությունների հարցում (P.SS.13.OPR.009)։ Տվյալների միասնական բազայի թարմացման ամսաթվի և ժամի մասին տեղեկությունների ստացում և մշակում (P.SS.13.OPR.011) |
տվյալների միասնական բազայի տեղեկություններ (P.SS.13.BEN.001)՝ թարմացման ամսաթվի և ժամի մասին տեղեկությունները հարցվել են |
տվյալների միասնական բազայի թարմացման ամսաթվի և ժամի մասին տեղեկությունների նախապատրաստում և ներկայացում (P.SS.13.OPR.010) |
տվյալների միասնական բազայի տեղեկություններ (P.SS.13.BEN.001)՝ թարմացման ամսաթվի և ժամի մասին տեղեկություններն ուղարկվել են |
տվյալների միասնական բազայի թարմացման ամսաթվի և ժամի մասին տեղեկությունների ստացում (P.SS.13.TRN.003) |
|
2 |
Տվյալների միասնական բազայից տեղեկությունների ստացում (P.SS.13.PRC.004) | ||||
|
2.1 |
Տվյալների միասնական բազայից տեղեկությունների հարցում (P.SS.13.OPR.012): Տվյալների միասնական բազայից տեղեկությունների ստացում և մշակում (P.SS.13.OPR.014) |
տվյալների միասնական բազայի տեղեկություններ (P.SS.13.BEN.001)՝ տեղեկությունները հարցվել են |
տվյալների միասնական բազայից տեղեկությունների նախապատրաստում և ներկայացում (P.SS.13.OPR.013) |
տվյալների միասնական բազայի տեղեկություններ (P.SS.13.BEN.001)՝ տեղեկություններն ուղարկվել են։ Տվյալների միասնական բազայի տեղեկություններ (P.SS.13.BEN.001)՝ տեղեկությունները բացակայում են |
տվյալների միասնական բազայից տեղեկությունների ստացում (P.SS.13.TRN.004) |
|
3 |
Տվյալների միասնական բազայից փոփոխված տեղեկությունների ստացում (P.SS.13.PRC.005) | ||||
|
3.1 |
Տվյալների միասնական բազայից փոփոխված տեղեկությունների հարցում (P.SS.13.OPR.015)։ Տվյալների միասնական բազայից փոփոխված տեղեկությունների ստացում և մշակում (P.SS.13.OPR.017) |
տվյալների միասնական բազայի տեղեկություններ (P.SS.13.BEN.001)՝ փոփոխված տեղեկությունները հարցվել են |
տվյալների միասնական բազայից փոփոխված տեղեկությունների նախապատրաստում և ներկայացում (P.SS.13.OPR.016) |
տվյալների միասնական բազայի տեղեկություններ (P.SS.13.BEN.001)՝ փոփոխված տեղեկություններն ուղարկվել են։ Տվյալների միասնական բազայի տեղեկություններ (P.SS.13.BEN.001)՝ փոփոխված տեղեկությունները բացակայում են |
տվյալների միասնական բազայից փոփոխված տեղեկությունների ստացում (P.SS.13.TRN.005) |
VI. Ընդհանուր գործընթացի հաղորդագրությունների նկարագրությունը
14. Ընդհանուր գործընթացն իրագործելիս տեղեկատվական փոխգործակցության շրջանակներում փոխանցվող՝ ընդհանուր գործընթացի հաղորդագրությունների ցանկը բերված է 4-րդ աղյուսակում։ Հաղորդագրության կազմում տվյալների կառուցվածքը պետք է համապատասխանի Էլեկտրոնային փաստաթղթերի և տեղեկությունների ձևաչափերի ու կառուցվածքների նկարագրությանը։ Էլեկտրոնային փաստաթղթերի և տեղեկությունների ձևաչափերի ու կառուցվածքների նկարագրության մեջ համապատասխան կառուցվածքին հղումը սահմանվում է ըստ 4-րդ աղյուսակի 3-րդ սյունակի արժեքի:
Աղյուսակ 4
Ընդհանուր գործընթացի հաղորդագրությունների ցանկը
|
Ծածկագրային նշագիրը |
Անվանումը |
Էլեկտրոնային փաստաթղթի (տեղեկությունների) կառուցվածքը |
|
1 |
2 |
3 |
|
P.SS.13.MSG.001 |
տվյալների միասնական բազայում ներառելու համար անասնաբուժական նշանակության ապրանքների մասին տեղեկություններ |
անասնաբուժական նշանակության ապրանքի որակի հսկողության մասին տեղեկություններ (R.HC.SS.13.001) |
|
P.SS.13.MSG.002 |
տվյալների միասնական բազայում փոփոխման համար անասնաբուժական նշանակության ապրանքների մասին տեղեկություններ |
անասնաբուժական նշանակության ապրանքի որակի հսկողության մասին տեղեկություններ (R.HC.SS.13.001) |
|
P.SS.13.MSG.003 |
տեղեկությունների մշակման մասին ծանուցում |
մշակման արդյունքի մասին ծանուցում (R.006) |
|
P.SS.13.MSG.004 |
տվյալների միասնական բազայի թարմացման ամսաթվի և ժամի մասին տեղեկությունների հարցում |
ընդհանուր ռեսուրսի արդիականացման վիճակ (R.007) |
|
P.SS.13.MSG.005 |
տվյալների միասնական բազայի թարմացման ամսաթվի և ժամի մասին տեղեկություններ |
ընդհանուր ռեսուրսի արդիականացման վիճակ (R.007) |
|
P.SS.13.MSG.006 |
տվյալների միասնական բազայից տեղեկությունների հարցում |
ընդհանուր ռեսուրսի արդիականացման վիճակ (R.007) |
|
P.SS.13.MSG.007 |
տվյալների միասնական բազայից տեղեկություններ |
անասնաբուժական նշանակության ապրանքի որակի հսկողության մասին տեղեկություններ (R.HC.SS.13.001) |
|
P.SS.13.MSG.008 |
տեղեկությունների բացակայության մասին ծանուցում |
մշակման արդյունքի մասին ծանուցում (R.006) |
|
P.SS.13.MSG.009 |
տվյալների միասնական բազայից փոփոխված տեղեկությունների հարցում |
ընդհանուր ռեսուրսի արդիականացման վիճակ (R.007) |
|
P.SS.13.MSG.010 |
տվյալների միասնական բազայից տեղեկությունների փոփոխություններ |
անասնաբուժական նշանակության ապրանքի որակի հսկողության մասին տեղեկություններ (R.HC.SS.13.001) |
VII. Ընդհանուր գործընթացի տրանզակցիաների նկարագրությունը
1. Ընդհանուր գործընթացի «Տվյալների միասնական բազայում ներառելու համար տեղեկությունների փոխանցում» (P.SS.13.TRN.001) տրանզակցիան
15. Ընդհանուր գործընթացի «Տվյալների միասնական բազայում ներառելու համար տեղեկությունների փոխանցում» (P.SS.13.TRN.001) տրանզակցիան կատարվում է համապատասխան տեղեկությունները նախաձեռնողի կողմից ռեսպոնդենտին փոխանցելու համար: Ընդհանուր գործընթացի նշված տրանզակցիայի կատարման սխեման ներկայացված է 4-րդ նկարում։ Ընդհանուր գործընթացի տրանզակցիայի պարամետրերը բերված են 5-րդ աղյուսակում։
Նկ. 4. Ընդհանուր գործընթացի «Տվյալների միասնական բազայում ներառելու համար տեղեկությունների փոխանցում» (P.SS.13.TRN.001) տրանզակցիայի կատարման սխեման
Աղյուսակ 5
Ընդհանուր գործընթացի «Տվյալների միասնական բազայում ներառելու համար տեղեկությունների փոխանցում» (P.SS.13.TRN.001) տրանզակցիայի նկարագրությունը
|
Համարը՝ ը/կ |
Պարտադիր տարրը |
Նկարագրությունը |
|
1 |
2 |
3 |
|
1 |
Ծածկագրային նշագիրը |
P.SS.13.TRN.001 |
|
2 |
Ընդհանուր գործընթացի տրանզակցիայի անվանումը |
տվյալների միասնական բազայում ներառելու համար տեղեկությունների փոխանցում |
|
3 |
Ընդհանուր գործընթացի տրանզակցիայի ձևանմուշը |
հարցում/պատասխան |
|
4 |
Սկզբնավորող դերը |
նախաձեռնող |
|
5 |
Սկզբնավորող գործառնությունը |
տվյալների միասնական բազայում ներառելու համար տեղեկությունների ներկայացում |
|
6 |
Արձագանքող դերը |
ռեսպոնդենտ |
|
7 |
Ընդունող գործառնությունը |
տվյալների միասնական բազայում ներառելու համար տեղեկությունների ստացում և մշակում |
|
8 |
Ընդհանուր գործընթացի տրանզակցիայի կատարման արդյունքը |
տվյալների միասնական բազայի տեղեկություններ (P.SS.13.BEN.001)՝ տեղեկությունները ներառվել են |
|
9 |
Ընդհանուր գործընթացի տրանզակցիայի պարամետրերը՝ |
|
|
ստացումը հաստատելու ժամանակը |
– | |
|
մշակման համար ընդունումը հաստատելու ժամանակը |
20 րոպե | |
|
պատասխանին սպասելու ժամանակը |
4 ժամ | |
|
լիազորման հատկանիշը |
այո | |
|
կրկնությունների քանակը |
3 | |
|
10 |
Ընդհանուր գործընթացի տրանզակցիայի հաղորդագրությունները՝ |
|
|
սկզբնավորող հաղորդագրությունը |
տվյալների միասնական բազայում ներառելու համար անասնաբուժական նշանակության ապրանքների մասին տեղեկություններ (P.SS.13.MSG.001) | |
|
պատասխան հաղորդագրությունը |
տեղեկությունների մշակման մասին ծանուցում (P.SS.13.MSG.003) | |
|
11 |
Ընդհանուր գործընթացի տրանզակցիայի հաղորդագրությունների պարամետրերը՝ |
|
|
ԷԹՍ-ի հատկանիշը |
ոչ | |
|
ոչ ճշգրիտ ԷԹՍ-ով էլեկտրոնային փաստաթղթի փոխանցումը |
– |
2. Ընդհանուր գործընթացի «Տվյալների միասնական բազայում փոփոխման համար տեղեկությունների փոխանցում» (P.SS.13.TRN.002) տրանզակցիան
16. Ընդհանուր գործընթացի «Տվյալների միասնական բազայում փոփոխման համար տեղեկությունների փոխանցում» (P.SS.13.TRN.002) տրանզակցիան կատարվում է համապատասխան տեղեկությունները նախաձեռնողի կողմից ռեսպոնդենտին փոխանցելու համար: Ընդհանուր գործընթացի նշված տրանզակցիայի կատարման սխեման ներկայացված է 5-րդ նկարում։ Ընդհանուր գործընթացի տրանզակցիայի պարամետրերը բերված են 6-րդ աղյուսակում։
Նկ. 5. Ընդհանուր գործընթացի «Տվյալների միասնական բազայում փոփոխման համար տեղեկությունների փոխանցում» (P.SS.13.TRN.002) տրանզակցիայի կատարման սխեման
Աղյուսակ 6
Ընդհանուր գործընթացի «Տվյալների միասնական բազայում փոփոխման համար տեղեկությունների փոխանցում» (P.SS.13.TRN.002) տրանզակցիայի նկարագրությունը
|
Համարը՝ ը/կ |
Պարտադիր տարրը |
Նկարագրությունը |
|
1 |
2 |
3 |
|
1 |
Ծածկագրային նշագիրը |
P.SS.13.TRN.002 |
|
2 |
Ընդհանուր գործընթացի տրանզակցիայի անվանումը |
տվյալների միասնական բազայում փոփոխման համար տեղեկությունների փոխանցում |
|
3 |
Ընդհանուր գործընթացի տրանզակցիայի ձևանմուշը |
հարցում/պատասխան |
|
4 |
Սկզբնավորող դերը |
նախաձեռնող |
|
5 |
Սկզբնավորող գործառնությունը |
տվյալների միասնական բազայում փոփոխման համար տեղեկությունների ներկայացում |
|
6 |
Արձագանքող դերը |
ռեսպոնդենտ |
|
7 |
Ընդունող գործառնությունը |
տվյալների միասնական բազայում փոփոխման համար տեղեկությունների ստացում և մշակում |
|
8 |
Ընդհանուր գործընթացի տրանզակցիայի կատարման արդյունքը |
տվյալների միասնական բազայի տեղեկություններ (P.SS.13.BEN.001)՝ տեղեկությունները փոփոխվել են |
|
9 |
Ընդհանուր գործընթացի տրանզակցիայի պարամետրերը՝ |
|
|
ստացումը հաստատելու ժամանակը |
– | |
|
մշակման համար ընդունումը հաստատելու ժամանակը |
20 րոպե | |
|
պատասխանին սպասելու ժամանակը |
4 ժամ | |
|
լիազորման հատկանիշը |
այո | |
|
կրկնությունների քանակը |
3 | |
|
10 |
Ընդհանուր գործընթացի տրանզակցիայի հաղորդագրությունները՝ |
|
|
սկզբնավորող հաղորդագրությունը |
տվյալների միասնական բազայում փոփոխման համար անասնաբուժական նշանակության ապրանքների մասին տեղեկություններ (P.SS.13.MSG.002) | |
|
պատասխան հաղորդագրությունը |
տեղեկությունների մշակման մասին ծանուցում (P.SS.13.MSG.003) | |
|
11 |
Ընդհանուր գործընթացի տրանզակցիայի հաղորդագրությունների պարամետրերը՝ |
|
|
ԷԹՍ հատկանիշը |
ոչ | |
|
ոչ ճշգրիտ ԷԹՍ-ով էլեկտրոնային փաստաթղթի փոխանցումը |
– |
3. Ընդհանուր գործընթացի «Տվյալների միասնական բազայի թարմացման ամսաթվի և ժամի մասին տեղեկությունների ստացում» (P.SS.13.TRN.003) տրանզակցիան
17. Ընդհանուր գործընթացի «Տվյալների միասնական բազայի թարմացման ամսաթվի և ժամի մասին տեղեկությունների ստացում» (P.SS.13.TRN.003) տրանզակցիան կատարվում է նախաձեռնողի հարցմամբ ռեսպոնդենտի կողմից համապատասխան տեղեկությունների ներկայացման համար։ Ընդհանուր գործընթացի նշված տրանզակցիայի կատարման սխեման ներկայացված է 6-րդ նկարում։ Ընդհանուր գործընթացի տրանզակցիայի պարամետրերը բերված են 7 րդ աղյուսակում։
Նկ. 6. Ընդհանուր գործընթացի «Տվյալների միասնական բազայի թարմացման ամսաթվի և ժամի մասին տեղեկությունների ստացում» (P.SS.13.TRN.003) տրանզակցիայի կատարման սխեման
Աղյուսակ 7
Ընդհանուր գործընթացի «Տվյալների միասնական բազայի թարմացման ամսաթվի և ժամի մասին տեղեկությունների ստացում» (P.SS.13.TRN.003) տրանզակցիայի նկարագրությունը
|
Համարը՝ ը/կ |
Պարտադիր տարրը |
Նկարագրությունը |
|
1 |
2 |
3 |
|
1 |
Ծածկագրային նշագիրը |
P.SS.13.TRN.003 |
|
2 |
Ընդհանուր գործընթացի տրանզակցիայի անվանումը |
տվյալների միասնական բազայի թարմացման ամսաթվի և ժամի մասին տեղեկությունների ստացում |
|
3 |
Ընդհանուր գործընթացի տրանզակցիայի ձևանմուշը |
հարցում/պատասխան |
|
4 |
Սկզբնավորող դերը |
նախաձեռնող |
|
5 |
Սկզբնավորող գործառնությունը |
տվյալների միասնական բազայի թարմացման ամսաթվի և ժամի մասին տեղեկությունների հարցում |
|
6 |
Արձագանքող դերը |
ռեսպոնդենտ |
|
7 |
Ընդունող գործառնությունը |
տվյալների միասնական բազայի թարմացման ամսաթվի և ժամի մասին տեղեկությունների նախապատրաստում և ներկայացում |
|
8 |
Ընդհանուր գործընթացի տրանզակցիայի կատարման արդյունքը |
տվյալների միասնական բազայի տեղեկություններ (P.SS.13.BEN.001)՝ թարմացման ամսաթվի և ժամի մասին տեղեկություններն ուղարկվել են |
|
9 |
Ընդհանուր գործընթացի տրանզակցիայի պարամետրերը՝ |
|
|
ստացումը հաստատելու ժամանակը |
– | |
|
մշակման համար ընդունումը հաստատելու ժամանակը |
– | |
|
պատասխանին սպասելու ժամանակը |
4 ժամ | |
|
լիազորման հատկանիշը |
այո | |
|
կրկնությունների քանակը |
3 | |
|
10 |
Ընդհանուր գործընթացի տրանզակցիայի հաղորդագրությունները՝ |
|
|
սկզբնավորող հաղորդագրությունը |
տվյալների միասնական բազայի թարմացման ամսաթվի և ժամի մասին տեղեկությունների հարցում (P.SS.13.MSG.004) | |
|
պատասխան հաղորդագրությունը |
տվյալների միասնական բազայի թարմացման ամսաթվի և ժամի մասին տեղեկություններ (P.SS.13.MSG.005) | |
|
11 |
Ընդհանուր գործընթացի տրանզակցիայի հաղորդագրությունների պարամետրերը՝ |
|
|
ԷԹՍ հատկանիշը |
ոչ | |
|
ոչ ճշգրիտ ԷԹՍ-ով էլեկտրոնային փաստաթղթի փոխանցումը |
– |
4. Ընդհանուր գործընթացի «Տվյալների միասնական բազայից տեղեկությունների ստացում» (P.SS.13.TRN.004) տրանզակցիան
18. Ընդհանուր գործընթացի «Տվյալների միասնական բազայից տեղեկությունների ստացում» (P.SS.13.TRN.004) տրանզակցիան կատարվում է նախաձեռնողի հարցմամբ ռեսպոնդենտի կողմից համապատասխան տեղեկությունների ներկայացման համար։ Ընդհանուր գործընթացի նշված տրանզակցիայի կատարման սխեման ներկայացված է 7-րդ նկարում։ Ընդհանուր գործընթացի տրանզակցիայի պարամետրերը բերված են 8-րդ աղյուսակում։
Նկ. 7. Ընդհանուր գործընթացի «Տվյալների միասնական բազայից տեղեկությունների ստացում» (P.SS.13.TRN.004) տրանզակցիայի կատարման սխեման
Աղյուսակ 8
Ընդհանուր գործընթացի «Տվյալների միասնական բազայից տեղեկությունների ստացում» (P.SS.13.TRN.004) տրանզակցիայի նկարագրությունը
|
Համարը՝ ը/կ |
Պարտադիր տարրը |
Նկարագրությունը |
|
1 |
2 |
3 |
|
1 |
Ծածկագրային նշագիրը |
P.SS.13.TRN.004 |
|
2 |
Ընդհանուր գործընթացի տրանզակցիայի անվանումը |
տվյալների միասնական բազայից տեղեկությունների ստացում |
|
3 |
Ընդհանուր գործընթացի տրանզակցիայի ձևանմուշը |
հարցում/պատասխան |
|
4 |
Սկզբնավորող դերը |
նախաձեռնող |
|
5 |
Սկզբնավորող գործառնությունը |
տվյալների միասնական բազայից տեղեկությունների հարցում |
|
6 |
Արձագանքող դերը |
ռեսպոնդենտ |
|
7 |
Ընդունող գործառնությունը |
տվյալների միասնական բազայից տեղեկությունների նախապատրաստում և ներկայացում |
|
8 |
Ընդհանուր գործընթացի տրանզակցիայի կատարման արդյունքը |
տվյալների միասնական բազայի տեղեկություններ (P.SS.13.BEN.001)՝ տեղեկություններն ուղարկվել են տվյալների միասնական բազայի տեղեկություններ (P.SS.13.BEN.001)՝ տեղեկությունները բացակայում են |
|
9 |
Ընդհանուր գործընթացի տրանզակցիայի պարամետրերը՝ |
|
|
ստացումը հաստատելու ժամանակը |
– | |
|
մշակման համար ընդունումը հաստատելու ժամանակը |
20 րոպե | |
|
պատասխանին սպասելու ժամանակը |
4 ժամ | |
|
լիազորման հատկանիշը |
այո | |
|
կրկնությունների քանակը |
3 | |
|
10 |
Ընդհանուր գործընթացի տրանզակցիայի հաղորդագրությունները՝ |
|
|
սկզբնավորող հաղորդագրությունը |
տվյալների միասնական բազայից տեղեկությունների հարցում (P.SS.13.MSG.006) | |
|
պատասխան հաղորդագրությունը |
տվյալների միասնական բազայից տեղեկություններ (P.SS.13.MSG.007) տեղեկությունների բացակայության մասին ծանուցում (P.SS.13.MSG.008) | |
|
11 |
Ընդհանուր գործընթացի տրանզակցիայի հաղորդագրությունների պարամետրերը՝ |
|
|
ԷԹՍ հատկանիշը |
ոչ | |
|
ոչ ճշգրիտ ԷԹՍ-ով էլեկտրոնային փաստաթղթի փոխանցումը |
– |
5. Ընդհանուր գործընթացի «Տվյալների միասնական բազայից փոփոխված տեղեկությունների ստացում» (P.SS.13.TRN.005) տրանզակցիան
19. Ընդհանուր գործընթացի «Տվյալների միասնական բազայից փոփոխված տեղեկությունների ստացում» (P.SS.13.TRN.005) տրանզակցիան կատարվում է նախաձեռնողի հարցմամբ ռեսպոնդենտի կողմից համապատասխան տեղեկությունների ներկայացման համար։ Ընդհանուր գործընթացի նշված տրանզակցիայի կատարման սխեման ներկայացված է 8-րդ նկարում։ Ընդհանուր գործընթացի տրանզակցիայի պարամետրերը բերված են 9-րդ աղյուսակում։
Նկ. 8. Ընդհանուր գործընթացի «Տվյալների միասնական բազայից փոփոխված տեղեկությունների ստացում» (P.SS.13.TRN.005) տրանզակցիայի կատարման սխեման
Աղյուսակ 9
Ընդհանուր գործընթացի «Տվյալների միասնական բազայից փոփոխված տեղեկությունների ստացում» (P.SS.13.TRN.005) տրանզակցիայի նկարագրությունը
|
Համարը՝ ը/կ |
Պարտադիր տարրը |
Նկարագրությունը |
|
1 |
2 |
3 |
|
1 |
Ծածկագրային նշագիրը |
P.SS.13.TRN.005 |
|
2 |
Ընդհանուր գործընթացի տրանզակցիայի անվանումը |
տվյալների միասնական բազայից փոփոխված տեղեկությունների ստացում |
|
3 |
Ընդհանուր գործընթացի տրանզակցիայի ձևանմուշը |
հարցում/պատասխան |
|
4 |
Սկզբնավորող դերը |
նախաձեռնող |
|
5 |
Սկզբնավորող գործառնությունը |
տվյալների միասնական բազայից փոփոխված տեղեկությունների հարցում |
|
6 |
Արձագանքող դերը |
ռեսպոնդենտ |
|
7 |
Ընդունող գործառնությունը |
տվյալների միասնական բազայից փոփոխված տեղեկությունների նախապատրաստում և ներկայացում |
|
8 |
Ընդհանուր գործընթացի տրանզակցիայի կատարման արդյունքը |
տվյալների միասնական բազայի տեղեկություններ (P.SS.13.BEN.001)՝ փոփոխված տեղեկություններն ուղարկվել են տվյալների միասնական բազայի տեղեկություններ (P.SS.13.BEN.001)՝ փոփոխված տեղեկությունները բացակայում են |
|
9 |
Ընդհանուր գործընթացի տրանզակցիայի պարամետրերը՝ |
|
|
ստացումը հաստատելու ժամանակը |
– | |
|
մշակման համար ընդունումը հաստատելու ժամանակը |
20 րոպե | |
|
պատասխանին սպասելու ժամանակը |
4 ժամ | |
|
լիազորման հատկանիշը |
այո | |
|
կրկնությունների քանակը |
3 | |
|
10 |
Ընդհանուր գործընթացի տրանզակցիայի հաղորդագրությունները՝ |
|
|
սկզբնավորող հաղորդագրությունը |
տվյալների միասնական բազայից փոփոխված տեղեկությունների հարցում (P.SS.13.MSG.009) | |
|
պատասխան հաղորդագրությունը |
տեղեկությունների բացակայության մասին ծանուցում (P.SS.13.MSG.008) տվյալների միասնական բազայից տեղեկությունների փոփոխություններ (P.SS.13.MSG.010) | |
|
11 |
Ընդհանուր գործընթացի տրանզակցիայի հաղորդագրությունների պարամետրերը՝ |
|
|
ԷԹՍ հատկանիշը |
ոչ | |
|
ոչ ճշգրիտ ԷԹՍ-ով էլեկտրոնային փաստաթղթի փոխանցումը |
– |
VIII. Արտակարգ իրավիճակներում գործողությունների կարգը
20. Ընդհանուր գործընթացի շրջանակներում տեղեկատվական փոխգործակցության ժամանակ հնարավոր են այնպիսի արտակարգ իրավիճակներ, երբ տվյալների մշակումը չի կարող կատարվել սովորական ռեժիմով։ Արտակարգ իրավիճակներն առաջանում են տեխնիկական խափանումների, սպասման ժամանակը լրանալու և այլ դեպքերում: Ընդհանուր գործընթացի մասնակցի կողմից արտակարգ իրավիճակի առաջացման պատճառների մասին մեկնաբանություններ և այն կարգավորելու վերաբերյալ առաջարկություններ ստանալու համար նախատեսված է Եվրասիական տնտեսական միության ինտեգրված տեղեկատվական համակարգի աջակցության ծառայությանը համապատասխան հարցում ուղարկելու հնարավորությունը: Արտակարգ իրավիճակի կարգավորման վերաբերյալ ընդհանուր առաջարկությունները բերված են 10-րդ աղյուսակում:
21. Լիազորված մարմինը կատարում է Էլեկտրոնային փաստաթղթերի և տեղեկությունների ձևաչափերի ու կառուցվածքների նկարագրությանը և սույն կանոնակարգի IX բաժնում նշված՝ հաղորդագրությունների վերահսկմանը ներկայացվող պահանջներին այն հաղորդագրության համապատասխանության ստուգում, որի առնչությամբ ստացվել է սխալի մասին ծանուցումը: Նշված պահանջներին անհամապատասխանություն հայտնաբերելու դեպքում լիազորված մարմինը ձեռնարկում է բոլոր անհրաժեշտ միջոցները՝ հայտնաբերված սխալը վերացնելու համար։ Անհամապատասխանություն չհայտնաբերելու դեպքում լիազորված մարմինն այդ արտակարգ իրավիճակի նկարագրությամբ հաղորդագրություն է ուղարկում Եվրասիական տնտեսական միության ինտեգրված տեղեկատվական համակարգի աջակցության ծառայություն։
Աղյուսակ 10
Գործողություններն արտակարգ իրավիճակներում
|
Արտակարգ իրավիճակի ծածկագիրը |
Արտակարգ իրավիճակի նկարագրությունը |
Արտակարգ իրավիճակի պատճառները |
Արտակարգ իրավիճակի առաջացման դեպքում գործողությունների նկարագրությունը |
|
1 |
2 |
3 |
4 |
|
P.EXC.002 |
ընդհանուր գործընթացի երկկողմ տրանզակցիան նախաձեռնողը կրկնությունների համաձայնեցված քանակը լրանալուց հետո հաղորդագրություն-պատասխան չի ստացել |
տրանսպորտային համակարգում տեխնիկական խափանումներ կամ ծրագրային ապահովման համակարգային սխալ |
անհրաժեշտ է հարցում ուղարկել այն ազգային հատվածի տեխնիկական աջակցության ծառայություն, որտեղ ձևավորվել է հաղորդագրությունը |
|
P.EXC.004 |
ընդհանուր գործընթացի տրանզակցիան նախաձեռնողը ծանուցում է ստացել սխալի մասին |
տեղեկագրքերն ու դասակարգիչները չեն սինքրոնացվել, կամ էլեկտրոնային փաստաթղթերի (տեղեկությունների) XML սխեմաները չեն թարմացվել |
ընդհանուր գործընթացի տրանզակցիան նախաձեռնողին անհրաժեշտ է սինքրոնացնել օգտագործվող տեղեկագրքերն ու դասակարգիչները կամ թարմացնել էլեկտրոնային փաստաթղթերի (տեղեկությունների) XML սխեմաները։ Եթե տեղեկագրքերն ու դասակարգիչները սինքրոնացվել են, էլեկտրոնային փաստաթղթերի (տեղեկությունների) XML սխեմաները՝ թարմացվել, ապա անհրաժեշտ է հարցում ուղարկել ընդունող մասնակցի աջակցության ծառայություն |
IX. Էլեկտրոնային փաստաթղթերի և տեղեկությունների լրացմանը ներկայացվող պահանջները
22. «Տվյալների միասնական բազայում ներառելու համար անասնաբուժական նշանակության ապրանքների մասին տեղեկություններ» (P.SS.13.MSG.001) հաղորդագրությամբ փոխանցվող՝ «Անասնաբուժական նշանակության ապրանքի որակի հսկողության մասին տեղեկություններ» (R.HC.SS.13.001) էլեկտրոնային փաստաթղթերի (տեղեկությունների) վավերապայմանների լրացմանը ներկայացվող պահանջները բերված են 11-րդ աղյուսակում:
Աղյուսակ 11
«Տվյալների միասնական բազայում ներառելու համար անասնաբուժական նշանակության ապրանքների մասին տեղեկություններ» (P.SS.13.MSG.001) հաղորդագրությամբ փոխանցվող՝ «Անասնաբուժական նշանակության ապրանքի որակի հսկողության մասին տեղեկություններ» (R.HC.SS.13.001) էլեկտրոնային փաստաթղթերի (տեղեկությունների) վավերապայմանների լրացմանը ներկայացվող պահանջները
|
Պահանջի ծածկագիրը |
Պահանջի ձևակերպումը |
|
1 |
էլեկտրոնային հաղորդագրությունը պետք է պարունակի «Անասնաբուժական նշանակության ապրանքի որակի հսկողության մասին տեղեկություններ» (hccdo:VeterinaryItemMonitoringDetails) վավերապայմանի 1 օրինակ |
|
2 |
«Անասնաբուժական նշանակության ապրանքի տեսակի ծածկագիրը» (hcsdo:VeterinaryItemKindCode) վավերապայմանը պետք է լրացվի, դրա արժեքը պետք է համապատասխանի հետևյալ արժեքներից մեկին՝ 01՝ անասնաբուժական դեղապատրաստուկ. 02՝ ախտորոշիչ միջոց. 03՝ ախտահանիչ միջոց. 04՝ միջատասպան միջոց. 05՝ տիզասպան միջոց. 06՝ կերային հավելում |
|
3 |
«Կարգավիճակի ծածկագիրը» (csdo:StatusCode) վավերապայմանի արժեքը «Անասնաբուժական նշանակության ապրանքի որակի հսկողության մասին տեղեկություններ» (hccdo:VeterinaryItemMonitoringDetails) բարդ վավերապայմանի կազմում պետք է համապատասխանի անասնաբուժական դեղապատրաստուկի կարգավիճակի ծածկագրի արժեքին՝ «ազատ շրջանառություն», «կեղծված ապրանք», «կոնտրաֆակտ ապրանք», «շրջանառությունը կասեցվել է», «սերիայի շրջանառությունը կասեցվել է», «հանվել է շրջանառությունից». «սերիան հանվել է շրջանառությունից»՝ անասնաբուժական նշանակության ապրանքների կամ դրանց սերիաների շրջանառության կարգավիճակների ցանկից, իսկ դրա կազմում «Տեղեկագրքի (դասակարգչի) նույնանականացուցիչը» (codeListId ատրիբուտ) ատրիբուտի արժեքը պետք է համապատասխանի Միության նորմատիվ տեղեկատվական տեղեկությունների ռեեստրում նշված տեղեկագրքի ծածկագրի արժեքին։ Միության նորմատիվ տեղեկատվական տեղեկությունների ռեեստրում «Անասնաբուժական նշանակության ապրանքների կամ դրանց սերիաների կարգավիճակների ցանկը» տեղեկագրքի բացակայության դեպքում «Կարգավիճակի ծածկագիրը» (csdo:StatusCode) վավերապայմանը «Անասնաբուժական դեղապատրաստուկի որակի հսկողության մասին տեղեկություններ» (hccdo:VeterinaryItemMonitoringDetails) բարդ վավերապայմանի կազմում պետք է համապատասխանի հետևյալ արժեքներից մեկին՝ «05»՝ ազատ շրջանառություն. «06»՝ կեղծված ապրանք. «07»՝ կոնտրաֆակտ ապրանք. «08»՝ շրջանառությունը կասեցվել է. «09»՝ սերիայի շրջանառությունը կասեցվել է. «10»՝ հանվել է շրջանառությունից. «11»՝ սերիան հանվել է շրջանառությունից |
|
4 |
«Ընդհանուր ռեսուրսի գրառման տեխնոլոգիական բնութագրերը» (ccdo:ResourceItemStatusDetails) բարդ վավերապայմանի կազմում «Մեկնարկի ամսաթիվն ու ժամը» (csdo:StartDateTime) վավերապայմանը ենթակա է պարտադիր լրացման |
|
5 |
«Ընդհանուր ռեսուրսի գրառման տեխնոլոգիական բնութագրերը» (ccdo:ResourceItemStatusDetails) բարդ վավերապայմանի կազմում «Ավարտի ամսաթիվն ու ժամը» (csdo:EndDateTime) վավերապայմանը չի լրացվում |
|
6 |
եթե «Անասնաբուժական նշանակության ապրանքի կազմում բաղադրիչի գործառույթի ծածկագիրը» (hcsdo:VeterinaryItemRoleComponentCode) վավերապայմանը լրացված է, ապա դրա արժեքը պետք է համապատասխանի հետևյալ արժեքներից մեկին՝ 01՝ ակտիվ դեղագործական բաղադրամաս. 02՝ դեղագործական բաղադրամաս. 03՝ ազդող նյութ |
|
7 |
«Անասնաբուժական նշանակության ապրանքի մասին տեղեկություններ» (hccdo:VeterinaryItemDetails) բարդ վավերապայմանի կազմում «Արտադրանքի պիտանիության ժամկետի ավարտի ամսաթիվը» (csdo:ProductShelfLifeEndDate) վավերապայմանը պետք է լրացվի, իսկ «Անասնաբուժական նշանակության ապրանքի կամ դրա բաղկացուցիչ մասի արտադրական հարթակի մասին տեղեկություններ» (hccdo:VeterinaryItemManufacturingAreaDetails), «Արտադրանքի հատուկ բնութագրի ծածկագիրը» (hcsdo:SpecialCharacteristicsProductCode), «Դեղաբուժական խմբի ծածկագիրը» (hcsdo:PharmacologicalGroupCode), «Դեղաբուժական խմբի անվանումը» (hcsdo:PharmacologicalGroupName), «Անասնաբուժական նշանակության ապրանքի նշանակության (կիրառման ոլորտի) մասին տեղեկություններ» (hccdo:VeterinaryItemApplicationFieldDetails) վավերապայանները չեն լրացվում |
|
8 |
«Գրառման գրանցման համարը» (hcsdo:RecordRegistrationNumberId) վավերապայմանը պարտադիր լրացվում է |
|
9 |
«Անասնաբուժական նշանակության ապրանքը կամ դրա բաղկացուցիչ մասն արտադրողի մասին տեղեկություններ» (hccdo:VeterinaryItemManufacturingAuthorizationHolderDetails) բարդ վավերապայմանի կազմում լրացվում են միայն «Երկրի ծածկագիրը» (csdo:UnifiedCountryCode) և «Տնտեսավարող սուբյեկտի անվանումը» (csdo:BusinessEntityName) վավերապայմանները |
|
10 |
«Հասցեն» (ccdo:AddressDetails) վավերապայմանը լրացնելիս դրա կազմում պետք է լրացվեն «Հասցեի տեսակի ծածկագիրը» (csdo:AddressKindCode), «Երկրի ծածկագիրը» (csdo:UnifiedCountryCode), «Քաղաքը» (csdo:CityName) կամ «Բնակավայրը» (csdo:SettlementName), «Փողոցը» (csdo:StreetName) և «Շենքի համարը» (csdo:BuildingNumberId) վավերապայմանները |
|
11 |
«Հասցեն» (ccdo:SubjectAddressDetails) բարդ վավերապայմանի կազմում «Հասցեի տեսակի ծածկագիրը» (csdo:AddressKindCode) վավերապայմանի արժեքը պետք է համապատասխանի հետևյալ արժեքներից որևէ մեկին՝ «1»՝ գրանցման հասցե. «2»՝ փաստացի հասցե |
|
12 |
եթե ցանկացած բարդ վավերապայմանի կազմում «Կապի տեսակի ծածկագիրը» (csdo:CommunicationChannelCode) վավերապայմանը լրացված է, ապա դրա արժեքը պետք է համապատասխանի Տեղեկատվական փոխգործակցության կանոնների VII բաժնում նշված՝ կապի միջոցների (ուղիների) տեսակների ցանկից կապի տեսակի ծածկագրին |
|
13 |
եթե «Անասնաբուժական նշանակության ապրանքի մասին տեղեկություններ» (hccdo:VeterinaryItemDetails) բարդ վավերապայմանի կազմում «Տնտեսավարող սուբյեկտի մասին տեղեկություններ» (hccdo:BusinessEntityDetails) վավերապայմանը լրացված է, ապա դրա կազմում «Տնտեսավարող սուբյեկտի անվանումը» (csdo:BusinessEntityName) և «Հասցեն» (ccdo:SubjectAddressDetails) վավերապայմանները պարտադիր լրացվում են |
|
14 |
եթե «Անասնաբուժական դեղապատրաստուկի որակի հսկողության մասին տեղեկություններ» (hccdo:VeterinaryItemMonitoringDetails) բարդ վավերապայմանի կազմում «Կարգավիճակի ծածկագիրը» (csdo:StatusCode) վավերապայմանի արժեքը համապատասխանում է «սերիայի շրջանառությունը կասեցվել է», «սերիան հանվել է շրջանառությունից» արժեքին, ապա «Անասնաբուժական նշանակության ապրանքի մասին տեղեկություններ» (hccdo:VeterinaryItemDetails) բարդ վավերապայմանի կազմում «Անասնաբուժական նշանակության ապրանքի սերիայի համարը» (hcsdo:VeterinaryItemBatchNumberId) վավերապայմանը պետք է լրացվի |
|
15 |
եթե «Անասնաբուժական նշանակության ապրանքի որակի հսկողության մասին տեղեկություններ» (hccdo:VeterinaryItemMonitoringDetails) բարդ վավերապայմանի կազմում «Կարգավիճակի ծածկագիրը» (csdo:StatusCode) վավերապայմանի արժեքը համապատասխանում է «ազատ շրջանառություն» արժեքին, ապա «Տնտեսավարող սուբյեկտի մասին տեղեկություններ» (hccdo:BusinessEntityDetails) վավերապայմանը չի լրացվում |
|
16 |
եթե «Անասնաբուժական նշանակության ապրանքի որակի հսկողության մասին տեղեկություններ» (hccdo:VeterinaryItemMonitoringDetails) բարդ վավերապայմանի կազմում «Կարգավիճակի ծածկագիրը» (csdo:StatusCode) վավերապայմանի արժեքը համապատասխանում է «կեղծված ապրանք», «կոնտրաֆակտ ապրանք», «շրջանառությունը կասեցվել է», «սերիայի շրջանառությունը կասեցվել է», «հանվել է շրջանառությունից», «սերիան հանվել է շրջանառությունից» արժեքին, ապա «Տնտեսավարող սուբյեկտի մասին տեղեկություններ» (hccdo:BusinessEntityDetails) վավերապայմանը պետք է լրացվի |
|
17 |
եթե «Անասնաբուժական նշանակության ապրանքի որակի հսկողության մասին տեղեկություններ» (hccdo:VeterinaryItemMonitoringDetails) բարդ վավերապայմանի կազմում «Կարգավիճակի ծածկագիրը» (csdo:StatusCode) վավերապայմանի արժեքը համապատասխանում է «ազատ շրջանառություն» արժեքին, ապա «Անասնաբուժական նշանակության ապրանքի հայտնաբերված անհամապատասխանության մասին տեղեկություններ» (hccdo:VeterinaryItemIdentifiedDiscrepancyDetails) վավերապայմանը չի լրացվում |
|
18 |
եթե «Անասնաբուժական նշանակության ապրանքի որակի հսկողության մասին տեղեկություններ» (hccdo:VeterinaryItemMonitoringDetails) բարդ վավերապայմանի կազմում «Կարգավիճակի ծածկագիրը» (csdo:StatusCode) վավերապայմանի արժեքը համապատասխանում է «կեղծված ապրանք», «կոնտրաֆակտ ապրանք», «շրջանառությունը կասեցվել է», «սերիայի շրջանառությունը կասեցվել է», «հանվել է շրջանառությունից», «սերիան հանվել է շրջանառությունից» արժեքին, ապա «Որակի վերաբերյալ այն նորմատիվ փաստաթղթի ցուցանիշի մասին տեղեկություններ, որի մասով անհամապատասխանություններ են հայտնաբերվել անասնաբուժական նշանակության ապրանքի համար» (hccdo:VeterinaryItemLowQualityDetails) վավերապայմանը պարտադիր լրացվում է |
|
19 |
եթե «Անասնաբուժական նշանակության ապրանքի որակի հսկողության մասին տեղեկություններ» (hccdo:VeterinaryItemMonitoringDetails) բարդ վավերապայմանի կազմում «Կարգավիճակի ծածկագիրը» (csdo:StatusCode) վավերապայմանի արժեքը համապատասխանում է «շրջանառությունը կասեցվել է», «սերիայի շրջանառությունը կասեցվել է», «հանվել է շրջանառությունից», «սերիան հանվել է շրջանառությունից» արժեքին, ապա «Որակի վերաբերյալ այն նորմատիվ փաստաթղթի ցուցանիշի մասին տեղեկություններ, որի մասով անհամապատասխանություններ են հայտնաբերվել անասնաբուժական նշանակության ապրանքի համար» (hccdo:VeterinaryItemLowQualityDetails) բարդ վավերապայմանի կազմում պետք է լրացվի «Սահմանված պահանջներին անասնաբուժական նշանակության ապրանքի որակի անհամապատասխանության ցուցանիշի ծածկագիրը» (hcsdo:VeterinaryItemLowQualityCode) վավերապայմանը կամ «Սահմանված պահանջներին անասնաբուժական նշանակության ապրանքի որակի անհամապատասխանության ցուցանիշի անվանումը» (hcsdo:VeterinaryItemLowQualityName) վավերապայմանը |
|
20 |
եթե «Անասնաբուժական նշանակության ապրանքի որակի հսկողության մասին տեղեկություններ» (hccdo:VeterinaryItemMonitoringDetails) բարդ վավերապայմանի կազմում «Կարգավիճակի ծածկագիրը» (csdo:StatusCode) վավերապայմանի արժեքը համապատասխանում է «կեղծված ապրանք» կամ «կոնտրաֆակտ ապրանք» արժեքին, ապա «Անասնաբուժական նշանակության ապրանքի հայտնաբերված անհամապատասխանության մասին տեղեկություններ» (hccdo:VeterinaryItemIdentifiedDiscrepancyDetails) բարդ վավերապայմանի կազմում «Հայտնաբերված խախտումների նկարագրությունը» (hcsdo:IdentifiedFalsificationsText) վավերապայմանը պետք է լրացվի |
|
21 |
եթե «Անասնաբուժական նշանակության ապրանքի որակի հսկողության մասին տեղեկություններ» (hccdo:VeterinaryItemMonitoringDetails) բարդ վավերապայմանի կազմում «Կարգավիճակի ծածկագիրը» (csdo:StatusCode) վավերապայմանի արժեքը համապատասխանում է «կեղծված ապրանք» կամ «կոնտրաֆակտ ապրանք» արժեքին, ապա «Անասնաբուժական նշանակության ապրանքի որակի հսկողության մասին տեղեկություններ» (hccdo:VeterinaryItemMonitoringDetails) բարդ վավերապայմանի կազմում «Անասնաբուժական նշանակության կեղծված և (կամ) կոնտրաֆակտ ապրանքի փաթեթվածքի պատկերը» (hcsdo:VeterinaryItemFalsificationSignPicture) վավերապայմանը պետք է լրացվի, և դրա կազմում պետք է լրացվի «Տվյալների ձևաչափի ծածկագիրը» (mediaTypeCode ատրիբուտ) ատրիբուտը |
|
22 |
եթե «Անասնաբուժական նշանակության կեղծված և (կամ) կոնտրաֆակտ ապրանքի փաթեթվածքի պատկերը» (hcsdo:VeterinaryItemFalsificationSignPicture) վավերապայմանի կազմում «Տվյալների ձևաչափի ծածկագիրը» (mediaTypeCode ատրիբուտ) ատրիբուտը լրացվել է, ապա դրա արժեքը պետք է ընդունի հետևյալ արժեքներից մեկը՝ «image/bmp»՝ տվյալների BMP ձևաչափ, «image/gif»՝ տվյալների GIF ձևաչափ, «image/png»՝ տվյալների PNG ձևաչափ, «image/jpeg»՝ տվյալների JPEG ձևաչափ |
|
23 |
եթե «Կազմակերպաիրավական ձևի ծածկագիրը» (csdo:BusinessEntityTypeCode) վավերապայմանը լրացված է, ապա դրա արժեքը պետք է համապատասխանի Տեղեկատվական փոխգործակցության կանոնների VII բաժնում նշված՝ կազմակերպաիրավական ձևերի դասակարգչից ծածկագրին |
|
24 |
«Կազմակերպաիրավական ձևի ծածկագիրը» (csdo:BusinessEntityTypeCode) լրացված վավերապայմանի կազմում «տեղեկագրքի (դասակարգչի) նույնականացուցիչը» (codeListId ատրիբուտ) ատրիբուտի արժեքը պետք է պարունակի «2049» ծածկագրային նշագիրը |
|
25 |
«Անասնաբուժական նշանակության ապրանքի բացթողման ձևի մասին տեղեկություններ» (hccdo:VeterinaryItemPackageFormDetails) բարդ վավերապայմանի կազմում «Անասնաբուժական նշանակության ապրանքի առաջնային փաթեթվածքի տեսակի ծածկագիրը» (hcsdo:VeterinaryItemPackageFirstlyKindCode), «Անասնաբուժական նշանակության ապրանքի առաջնային փաթեթվածքի տեսակի անվանումը» (hcsdo:VeterinaryItemPackageFirstlyKindName), «Անասնաբուժական նշանակության ապրանքի առաջնային փաթեթվածքի նյութի նկարագրությունը» (hcsdo:VeterinaryItemPackageMaterialText) վավերապայմանները լրացվում են |
|
26 |
«Անասնաբուժական նշանակության ապրանքի բացթողման ձևի մասին տեղեկություններ» (hccdo:VeterinaryItemPackageFormDetails) բարդ վավերապայմանի կազմում «Անասնաբուժական նշանակության ապրանքի երկրորդային (սպառողական) փաթեթվածքի կազմում լրակազմող սարքվածքի մասին տեղեկություններ» (hccdo:VeterinaryItemComponentDetails), «Անասնաբուժական նշանակության ապրանքի երկրորդային (սպառողական) փաթեթվածքի տեսակի ծածկագիրը» (hcsdo:VeterinaryItemSecondaryPackageKindCode), «Անասնաբուժական նշանակության ապրանքի երկրորդային (սպառողական) փաթեթվածքի տեսակի անվանումը» (hcsdo:VeterinaryItemSecondaryPackageKindName) վավերապայմանները չեն լրացվում |
|
27 |
«Անասնաբուժական նշանակության ապրանքի բացթողման ձևի մասին տեղեկություններ» (hccdo:VeterinaryItemPackageFormDetails) բարդ վավերապայմանի կազմում «Անասնաբուժական նշանակության ապրանքի երկրորդային (սպառողական) փաթեթվածքի կազմում լրակազմող սարքվածքի մասին տեղեկություններ» (hccdo:VeterinaryItemComponentDetails), «Անասնաբուժական նշանակության ապրանքի երկրորդային (սպառողական) փաթեթվածքի տեսակի ծածկագիրը» (hcsdo:VeterinaryItemSecondaryPackageKindCode), «Անասնաբուժական նշանակության ապրանքի երկրորդային (սպառողական) փաթեթվածքի տեսակի անվանումը» (hcsdo:VeterinaryItemSecondaryPackageKindName) վավերապայմանները չեն լրացվում |
|
28 |
եթե «նույնականացման մեթոդը» (kindId ատրիբուտ) ատրիբուտը լրացվել է, ապա դրա արժեքը պետք է համապատասխանի Տեղեկատվական փոխգործակցության կանոնների VII բաժնում նշված՝ Եվրասիական տնտեսական միության անդամ պետություններում տնտեսավարող սուբյեկտների պետական գրանցման ժամանակ դրանց նույնականացման մեթոդների տեղեկագրքից ծածկագրին |
|
29 |
եթե «Երկրի ծածկագիրը» (csdo:UnifiedCountryCode) վավերապայմանը ցանկացած բարդ վավերապայմանի կազմում լրացված է, ապա դրա արժեքը պետք է համապատասխանի Տեղեկատվական փոխգործակցության կանոնների VII բաժնում նշված՝ աշխարհի երկրների դասակարգչից երկրի ծածկագրին |
|
30 |
ցանկացած բարդ վավերապայմանի կազմի մեջ մտնող՝ «Երկրի ծածկագիրը» (csdo:UnifiedCountryCode) լրացված վավերապայմանի կազմում «տեղեկագրքի (դասակարգչի) նույնականացուցիչը» (codeListId ատրիբուտ) ատրիբուտի արժեքը պետք է պարունակի «2021» ծածկագրային նշագիրը |
|
31 |
եթե «Ակտիվ դեղագործական բաղադրամասի անվանման ծածկագիրը» (hcsdo:DrugCode) վավերապայմանը լրացվել է, ապա դրա արժեքը պետք է համապատասխանի Տեղեկատվական փոխգործակցության կանոնների VII բաժնում նշված՝ դեղամիջոցների միջազգային չարտոնագրված անվանումների տեղեկագրքից դեղագործական բաղադրամասի ծածկագրին |
|
32 |
«Ակտիվ դեղագործական բաղադրամասի անվանման ծածկագիրը» (hcsdo:DrugCode) լրացված վավերապայմանի կազմում «տեղեկագրքի (դասակարգչի) նույնականացուցիչը» (codeListId ատրիբուտ) ատրիբուտի արժեքը պետք է պարունակի «1016» ծածկագրային նշագիրը |
|
33 |
եթե «Անասնաբուժական նշանակության ապրանքի տեսակի ծածկագիրը» (hcsdo:VeterinaryItemKindCode) վավերապայմանի արժեքը համապատասխանում է «01», «03», «04», «05» արժեքներին, ապա «Դեղապատրաստուկի (դեղամիջոցի) անվանման մասին տեղեկություններ» (hccdo:DrugNameDetails) բարդ վավերապայմանի կազմում «Ակտիվ դեղագործական բաղադրամասի անվանման ծածկագիրը» (hcsdo:DrugCode) վավերապայմանը կամ «Ակտիվ դեղագործական բաղադրամասի անվանումը» (hcsdo:DrugName) վավերապայմանը պետք է լրացվի |
|
34 |
եթե «Անասնաբուժական նշանակության ապրանքի տեսակի ծածկագիրը» (hcsdo:VeterinaryItemKindCode) վավերապայմանի արժեքը համապատասխանում է «01» արժեքին, ապա «Դեղաձևի ծածկագիրը» (hcsdo:DosageFormCode) վավերապայմանը պետք է լրացվի |
|
35 |
եթե «Դեղաձևի ծածկագիրը» (hcsdo:DosageFormCode) վավերապայմանը լրացված է, ապա դրա արժեքը պետք է համապատասխանի Տեղեկատվական փոխգործակցության կանոնների VII բաժնում նշված՝ դեղաձևերի անվանացանկից ծածկագրին |
|
36 |
«Դեղաձևի ծածկագիրը» (hcsdo:DosageFormCode) լրացված վավերապայմանի կազմում «տեղեկագրքի (դասակարգչի) նույնականացուցիչը» (codeListId ատրիբուտ) ատրիբուտի արժեքը պետք է պարունակի «2057» ծածկագրային նշագիրը |
|
37 |
«Իրավատիրոջ մասին տեղեկություններ» (hccdo:RightholderDetails) և «Անասնաբուժական նշանակության ապրանքի գրանցման համարը» (hcsdo:VeterinaryItemRegistrationId) վավերապայմանները պետք է լրացվեն «Եվրասիական տնտեսական միության գրանցված անասնաբուժական դեղապատրաստուկների, կենդանիների համար նախատեսված կերային հավելումների և կենդանիների հետ անմիջական շփման մեջ չմտնող անասնաբուժական նշանակության ախտորոշիչ, ախտահանիչ, միջատասպան և տիզասպան միջոցների միասնական ռեեստրի ձևավորում, վարում և օգտագործում» ընդհանուր գործընթացի շրջանակներում ձևավորվող միասնական ռեեստրի կազմում առկա տեղեկություններով |
23. «Տվյալների միասնական բազայում փոփոխման համար անասնաբուժական նշանակության ապրանքների մասին տեղեկություններ» (P.SS.13.MSG.002) հաղորդագրությամբ փոխանցվող՝ «Անասնաբուժական նշանակության ապրանքի որակի հսկողության մասին տեղեկություններ» (R.HC.SS.13.001) էլեկտրոնային փաստաթղթերի (տեղեկությունների) վավերապայմանների լրացմանը ներկայացվող պահանջները բերված են 12-րդ աղյուսակում:
Աղյուսակ 12
«Տվյալների միասնական բազայում փոփոխման համար անասնաբուժական նշանակության ապրանքների մասին տեղեկություններ» (P.SS.13.MSG.002) հաղորդագրությամբ փոխանցվող՝ «Անասնաբուժական նշանակության ապրանքի որակի հսկողության մասին տեղեկություններ» (R.HC.SS.13.001) էլեկտրոնային փաստաթղթերի (տեղեկությունների) վավերապայմանների լրացմանը ներկայացվող պահանջները
|
Պահանջի ծածկագիրը |
Պահանջի ձևակերպումը |
|
1 |
էլեկտրոնային հաղորդագրությունը պետք է պարունակի «Անասնաբուժական նշանակության ապրանքի որակի հսկողության մասին տեղեկություններ» (hccdo:VeterinaryItemMonitoringDetails) վավերապայմանի 1 օրինակ |
|
2-37 |
համապատասխանում են սույն կանոնակարգի 11-րդ աղյուսակի 2-37 պահանջներին (11-րդ աղյուսակի և 12-րդ աղյուսակի պահանջների ծածկագրերի արժեքները համընկնում են) |
|
38 |
տվյալների միասնական բազան պետք է պարունակի գրառում, որում «Երկրի ծածկագիրը» (csdo: UnifiedCountryCode) և «Գրառման գրանցման համարը» (hcsdo:RecordRegistrationNumberId) վավերապայմանների արժեքների ամբողջությունը «Անասնաբուժական նշանակության ապրանքի որակի հսկողության մասին տեղեկություններ» (hccdo:VeterinaryItemMonitoringDetails) բարդ վավերապայմանի կազմում համընկնում է հաղորդագրությամբ փոխանցվածների հետ, «Ընդհանուր ռեսուրսի գրառման տեխնոլոգիական բնութագրերը» (ccdo:ResourceItemStatusDetails) բարդ վավերապայմանի կազմում «Ավարտի ամսաթիվը և ժամը» (csdo։EndDateTime) վավերապայմանը լրացված չէ, իսկ «Մեկնարկի ամսաթիվը և ժամը» (csdo:StartDateTime) վավերապայմանի արժեքը փոքր է հաղորդագրության մեջ առկա արժեքից |
դ) նշված որոշմամբ հաստատված՝ «Եվրասիական տնտեսական միության անդամ պետությունների տարածքներում անասնաբուժական դեղամիջոցների շրջանառության ոլորտում պետական հսկողության և վերահսկողության շրջանակներում հայտնաբերված՝ որակյալ և վատորակ անասնաբուժական դեղապատրաստուկների, ինչպես նաև կեղծված և (կամ) կոնտրաֆակտ անասնաբուժական դեղապատրաստուկների տվյալների միասնական տեղեկատվական բազայի ձևավորում, վարում և օգտագործում» ընդհանուր գործընթացը Եվրասիական տնտեսական միության ինտեգրված տեղեկատվական համակարգի միջոցներով իրագործելու համար օգտագործվող էլեկտրոնային փաստաթղթերի և տեղեկությունների ձևաչափերի ու կառուցվածքների նկարագրությունը շարադրել հետևյալ խմբագրությամբ.
|
«ՀԱՍՏԱՏՎԱԾ Է
Եվրասիական տնտեսական հանձնաժողովի կոլեգիայի 2023 թվականի մայիսի 30-ի թիվ 69 որոշմամբ (Եվրասիական տնտեսական հանձնաժողովի կոլեգիայի 2025 թվականի ապրիլի 8-ի թիվ 34 որոշման խմբագրությամբ) |
ՆԿԱՐԱԳՐՈՒԹՅՈՒՆ
«Եվրասիական տնտեսական միության անդամ պետությունների տարածքներում անասնաբուժական դեղամիջոցների շրջանառության ոլորտում պետական հսկողության և վերահսկողության շրջանակներում հայտնաբերված՝ անորակ, կեղծված և (կամ) կոնտրաֆակտ անասնաբուժական դեղամիջոցների տվյալների միասնական տեղեկատվական բազայի ձևավորում, վարում և օգտագործում» ընդհանուր գործընթացը Եվրասիական տնտեսական միության ինտեգրված տեղեկատվական համակարգի միջոցներով իրագործելու համար օգտագործվող էլեկտրոնային փաստաթղթերի և տեղեկությունների ձևաչափերի ու կառուցվածքների
I. Ընդհանուր դրույթներ
1. Սույն նկարագրությունը մշակվել է Եվրասիական տնտեսական միության (այսուհետ՝ Միություն) իրավունքը կազմող հետևյալ միջազգային պայմանագրերին և ակտերին համապատասխան.
«Եվրասիական տնտեսական միության մասին» 2014 թվականի մայիսի 29-ի պայմանագիր.
Եվրասիական տնտեսական հանձնաժողովի խորհրդի 2022 թվականի հունվարի 21-ի «Եվրասիական տնտեսական միության մաքսային տարածքում անասնաբուժական դեղամիջոցների շրջանառության կարգավորման կանոնների մասին» թիվ 1 որոշում.
Եվրասիական տնտեսական հանձնաժողովի խորհրդի 2022 թվականի սեպտեմբերի 23-ի «Եվրասիական տնտեսական միության մաքսային տարածքում անասնաբուժական նշանակության ախտորոշիչ միջոցների շրջանառության կարգավորման կանոնների մասին» թիվ 140 որոշում.
Եվրասիական տնտեսական հանձնաժողովի խորհրդի 2023 թվականի դեկտեմբերի 12-ի «Եվրասիական տնտեսական միության մաքսային տարածքում անասնաբուժական նշանակության ախտահանիչ, միջատասպան և տիզասպան միջոցների շրջանառության կարգավորման կանոնների մասին» թիվ 150 որոշում.
Եվրասիական տնտեսական հանձնաժողովի կոլեգիայի 2014 թվականի նոյեմբերի 6-ի «Ընդհանուր գործընթացներն արտաքին և փոխադարձ առևտրի ինտեգրված տեղեկատվական համակարգի միջոցներով իրագործելիս տեղեկատվական փոխգործակցությունը կանոնակարգող տեխնոլոգիական փաստաթղթերի մասին» թիվ 200 որոշում.
Եվրասիական տնտեսական հանձնաժողովի կոլեգիայի 2015 թվականի հունվարի 27-ի «Արտաքին և փոխադարձ առևտրի ինտեգրված տեղեկատվական համակարգում տվյալների էլեկտրոնային փոխանակման կանոնները հաստատելու մասին» թիվ 5 որոշում.
Եվրասիական տնտեսական հանձնաժողովի կոլեգիայի 2015 թվականի ապրիլի 14-ի «Եվրասիական տնտեսական միության շրջանակներում ընդհանուր գործընթացների ցանկի և Եվրասիական տնտեսական հանձնաժողովի կոլեգիայի 2014 թվականի օգոստոսի 19-ի թիվ 132 որոշման մեջ փոփոխություն կատարելու մասին» թիվ 29 որոշում.
Եվրասիական տնտեսական հանձնաժողովի կոլեգիայի 2015 թվականի հունիսի 9-ի «Եվրասիական տնտեսական միության շրջանակներում ընդհանուր գործընթացների վերլուծության, օպտիմալացման, ներդաշնակեցման և նկարագրության մեթոդիկայի մասին» թիվ 63 որոշում.
Եվրասիական տնտեսական հանձնաժողովի կոլեգիայի 2015 թվականի սեպտեմբերի 28-ի «Եվրասիական տնտեսական միության անդամ պետությունների պետական իշխանության մարմինների` միմյանց միջև, և Եվրասիական տնտեսական հանձնաժողովի հետ անդրսահմանային փոխգործակցության ընթացքում էլեկտրոնային փաստաթղթերի փոխանակման մասին հիմնադրույթը հաստատելու մասին» թիվ 125 որոշում։
II. Կիրառման ոլորտը
2. Սույն նկարագրությամբ սահմանվում են «Եվրասիական տնտեսական միության անդամ պետությունների տարածքներում անասնաբուժական դեղամիջոցների շրջանառության ոլորտում պետական հսկողության և վերահսկողության շրջանակներում հայտնաբերված՝ որակյալ և վատորակ անասնաբուժական դեղապատրաստուկների, ինչպես նաև կեղծված և (կամ) կոնտրաֆակտ անասնաբուժական դեղապատրաստուկների տվյալների միասնական տեղեկատվական բազայի ձևավորում, վարում և օգտագործում» ընդհանուր գործընթացի (այսուհետ՝ ընդհանուր գործընթաց) շրջանակներում տեղեկատվական փոխգործակցության ժամանակ օգտագործվող էլեկտրոնային փաստաթղթերի և տեղեկությունների ձևաչափերին և կառուցվածքներին ներկայացվող պահանջները։
3. Սույն նկարագրությունը կիրառվում է ընդհանուր գործընթացի ընթացակարգերը Եվրասիական տնտեսական միության ինտեգրված տեղեկատվական համակարգի (այսուհետ՝ ինտեգրված համակարգ) միջոցներով իրագործելիս տեղեկատվական համակարգերի բաղադրիչների նախագծման, մշակման և լրամշակման ժամանակ։
4. Էլեկտրոնային փաստաթղթերի և տեղեկությունների ձևաչափերի ու կառուցվածքների նկարագրությունը բերվում է աղյուսակի ձևով՝ նշելով վավերապայմանների ամբողջական կազմը՝ հաշվի առնելով ստորակարգության մակարդակներն ընդհուպ մինչև պարզ (անտրոհելի) վավերապայմանները:
5. Աղյուսակում նկարագրված է էլեկտրոնային փաստաթղթերի (տեղեկությունների) վավերապայմանների (այսուհետ՝ վավերապայմաններ) և տվյալների մոդելի տարրերի միանշանակ համապատասխանությունը:
6. Աղյուսակում ձևավորվում են հետևյալ դաշտերը (սյունակները).
«ստորակարգային համարը»՝ վավերապայմանի հերթական համարը.
«վավերապայմանի անվանումը»՝ վավերապայմանի ընդունված կամ պաշտոնական բառային նշագիրը.
«վավերապայմանի նկարագրությունը»՝ վավերապայմանի իմաստը (իմաստաբանությունը) պարզաբանող տեքստ.
«նույնականացուցիչը»՝ վավերապայմանին համապատասխանող՝ տվյալների մոդելում տվյալների տարրի նույնականացուցիչը.
«արժեքների տիրույթը»՝ վավերապայմանի հնարավոր արժեքների բառային նկարագրությունը.
«բազմ.»՝ վավերապայմանների բազմաքանակությունը՝ վավերապայմանի պարտադիր (կամընտրական) լինելը և հնարավոր կրկնությունների քանակը:
6. Վավերապայմանների բազմաքանակությունը նշելու համար օգտագործվում են հետևյալ նշագրերը՝
1՝ վավերապայմանը պարտադիր է, կրկնություններ չեն թույլատրվում.
n՝ վավերապայմանը պարտադիր է, պետք է կրկնվի n անգամ (n > 1).
1..*՝ վավերապայմանը պարտադիր է, կարող է կրկնվել առանց սահմանափակումների.
n..*` վավերապայմանը պարտադիր է, պետք է կրկնվի ոչ պակաս, քան n անգամ (n > 1).
n..m՝ վավերապայմանը պարտադիր է, պետք է կրկնվի ոչ պակաս, քան n անգամ և ոչ ավելի, քան m անգամ (n > 1, m > n).
0..1՝ վավերապայմանը կամընտրական է, կրկնություններ չեն թույլատրվում.
0..*՝ վավերապայմանը կամընտրական է, կարող է կրկնվել առանց սահմանափակումների.
0..m՝ վավերապայմանը կամընտրական է, կարող է կրկնվել ոչ ավելի, քան m անգամ (m > 1):
III. Հիմնական հասկացությունները
8. Սույն նկարագրության նպատակներով օգտագործվում են հասկացություններ, որոնք ունեն հետևյալ իմաստը.
անդամ պետություն՝ Միության անդամ հանդիսացող պետություն.
վավերապայման՝ էլեկտրոնային փաստաթղթի (տեղեկությունների) տվյալների միավոր, որը որոշակի համատեքստում համարվում է անբաժանելի:
Սույն նկարագրության մեջ «տվյալների բազիսային մոդել», «տվյալների մոդել», «առարկայական ոլորտի տվյալների մոդել», «առարկայական ոլորտ» և «էլեկտրոնային փաստաթղթերի և տեղեկությունների կառուցվածքների ռեեստր» հասկացություններն օգտագործվում են Եվրասիական տնտեսական հանձնաժողովի կոլեգիայի 2015 թվականի հունիսի 9-ի թիվ 63 որոշմամբ հաստատված՝ Եվրասիական տնտեսական միության շրջանակներում ընդհանուր գործընթացների վերլուծության, օպտիմալացման, ներդաշնակեցման և նկարագրության մեթոդիկայով սահմանված իմաստներով։
Սույն նկարագրության մեջ օգտագործվող մյուս հասկացությունները կիրառվում են Եվրասիական տնտեսական հանձնաժողովի կոլեգիայի 2023 թվականի մայիսի 30-ի թիվ 69 որոշմամբ հաստատված՝ «Եվրասիական տնտեսական միության անդամ պետությունների տարածքներում անասնաբուժական դեղամիջոցների շրջանառության ոլորտում պետական հսկողության և վերահսկողության շրջանակներում հայտնաբերված՝ որակյալ և վատորակ անասնաբուժական դեղապատրաստուկների, ինչպես նաև կեղծված և (կամ) կոնտրաֆակտ անասնաբուժական դեղապատրաստուկների տվյալների միասնական տեղեկատվական բազայի ձևավորում, վարում և օգտագործում» ընդհանուր գործընթացը Եվրասիական տնտեսական միության ինտեգրված տեղեկատվական համակարգի միջոցներով իրագործելիս տեղեկատվական փոխգործակցության կանոնների 4-րդ կետով սահմանված իմաստներով։
Սույն նկարագրության 4-րդ, 7-րդ, 10-րդ աղյուսակներում «Տեղեկատվական փոխգործակցության կանոնակարգ» ասելով հասկանում ենք Եվրասիական տնտեսական հանձնաժողովի կոլեգիայի 2023 թվականի մայիսի 30-ի թիվ 69 որոշմամբ հաստատված՝ «Եվրասիական տնտեսական միության անդամ պետությունների տարածքներում անասնաբուժական դեղամիջոցների շրջանառության ոլորտում պետական հսկողության և վերահսկողության շրջանակներում հայտնաբերված՝ որակյալ և վատորակ անասնաբուժական դեղապատրաստուկների, ինչպես նաև կեղծված և (կամ) կոնտրաֆակտ անասնաբուժական դեղապատրաստուկների տվյալների միասնական տեղեկատվական բազայի ձևավորում, վարում և օգտագործում» ընդհանուր գործընթացը Եվրասիական տնտեսական միության ինտեգրված տեղեկատվական համակարգի միջոցներով իրագործելիս Եվրասիական տնտեսական միության անդամ պետությունների լիազորված մարմինների և Եվրասիական տնտեսական հանձնաժողովի միջև տեղեկատվական փոխգործակցության կանոնակարգը։
IV. Էլեկտրոնային փաստաթղթերի և տեղեկությունների կառուցվածքները
9. Էլեկտրոնային փաստաթղթերի և տեղեկությունների կառուցվածքների ցանկը բերված է 1-ին աղյուսակում։
Աղյուսակ 1
Էլեկտրոնային փաստաթղթերի և տեղեկությունների կառուցվածքների ցանկը
|
Համարը՝ ը/կ |
Նույնականացուցիչը |
Անվանումը |
Անվանումների տարածությունը |
|
1 |
2 |
3 |
4 |
|
1 |
Բազիսային մոդելում էլեկտրոնային փաստաթղթերի և տեղեկությունների կառուցվածքները | ||
|
1.1 |
R.006 |
մշակման արդյունքի մասին ծանուցում |
urn:EEC:R:ProcessingResultDetails:vY.Y.Y |
|
1.2 |
R.007 |
ընդհանուր ռեսուրսի արդիականացման վիճակ |
urn:EEC:R:ResourceStatusDetails:vY.Y.Y |
|
2 |
Էլեկտրոնային փաստաթղթերի և տեղեկությունների կառուցվածքներն առարկայական ոլորտում | ||
|
2.1 |
R.HC.SS.13.001 |
անասնաբուժական նշանակության ապրանքի որակի հսկողության մասին տեղեկություններ |
urn:EEC:R:HC:SS:13:VeterinaryItemsMonitoringDetails:v2.0.0 |
Էլեկտրոնային փաստաթղթերի և տեղեկությունների կառուցվածքների անվանումների տարածություններում «Y.Y.Y» պայմանանշանները համապատասխանում են էլեկտրոնային փաստաթղթի (տեղեկությունների) կառուցվածքի այն տարբերակի համարին, որը սահմանվում է ինտեգրված համակարգում տեղեկատվական փոխգործակցություն իրագործելիս օգտագործվող էլեկտրոնային փաստաթղթերի և տեղեկությունների կառուցվածքների ռեեստրում (այսուհետ՝ էլեկտրոնային փաստաթղթերի և տեղեկությունների կառուցվածքների ռեեստր) ներառման ենթակա՝ էլեկտրոնային փաստաթղթի (տեղեկությունների) կառուցվածքի տեխնիկական սխեման սույն նկարագրությանը համապատասխան մշակելիս օգտագործված՝ տվյալների բազիսային մոդելի տարբերակի համարին համապատասխան:
1. Բազիսային մոդելում էլեկտրոնային փաստաթղթերի և տեղեկությունների կառուցվածքները
10. «Մշակման արդյունքի մասին ծանուցում» (R.006) էլեկտրոնային փաստաթղթի (տեղեկությունների) կառուցվածքի նկարագրությունը բերված է 2-րդ աղյուսակում:
Աղյուսակ 2
«Մշակման արդյունքի մասին ծանուցում» (R.006) էլեկտրոնային փաստաթղթի (տեղեկությունների) կառուցվածքի նկարագրությունը
|
Համարը՝ ը/կ |
Տարրի նշագիրը |
Նկարագրությունը |
|
1 |
2 |
3 |
|
1 |
Անվանումը |
մշակման արդյունքի մասին ծանուցում |
|
2 |
Նույնականացուցիչը |
R.006 |
|
3 |
Տարբերակը |
Y.Y.Y |
|
4 |
Սահմանումը |
ռեսպոնդենտի կողմից հարցումը մշակելու արդյունքի մասին տեղեկություններ |
|
5 |
Օգտագործումը |
– |
|
6 |
Անվանումների տարածության նույնականացուցիչը |
urn:EEC:R:ProcessingResultDetails:vY.Y.Y |
|
7 |
XML փաստաթղթի արմատական տարրը |
ProcessingResultDetails |
|
8 |
XML սխեմայի նիշքի անվանումը |
EEC_R_ProcessingResultDetails_vY.Y.Y.xsd |
Էլեկտրոնային փաստաթղթերի և տեղեկությունների կառուցվածքների անվանումների տարածություններում «Y.Y.Y» պայմանանշանները համապատասխանում են էլեկտրոնային փաստաթղթի (տեղեկությունների) կառուցվածքի այն տարբերակի համարին, որը սահմանվում է էլեկտրոնային փաստաթղթերի և տեղեկությունների կառուցվածքների ռեեստրում ներառման ենթակա՝ էլեկտրոնային փաստաթղթի (տեղեկությունների) կառուցվածքի տեխնիկական սխեման սույն նկարագրությանը համապատասխան մշակելիս օգտագործված՝ Միության տվյալների բազիսային մոդելի տարբերակի համարին համապատասխան:
11. Ներմուծվող անվանումների տարածությունները բերված են 3-րդ աղյուսակում:
Աղյուսակ 3
Ներմուծվող անվանումների տարածությունները
|
Համարը՝ ը/կ |
Անվանումների տարածության նույնականացուցիչը |
Նախածանցը |
|
1 |
2 |
3 |
|
1 |
urn:EEC:M:ComplexDataObjects:vX.X.X |
ccdo |
|
2 |
urn:EEC:M:SimpleDataObjects:vX.X.X |
csdo |
Ներմուծվող անվանումների տարածություններում «X.X.X» պայմանանշանները համապատասխանում են էլեկտրոնային փաստաթղթերի ու տեղեկությունների կառուցվածքների ռեեստրում ներառման ենթակա՝ էլեկտրոնային փաստաթղթի (տեղեկությունների) կառուցվածքի տեխնիկական սխեման սույն նկարագրությանը համապատասխան մշակելիս օգտագործված՝ տվյալների բազիսային մոդելի տարբերակի համարին:
12. «Մշակման արդյունքի մասին ծանուցում» (R.006) էլեկտրոնային փաստաթղթի (տեղեկությունների) կառուցվածքի վավերապայմանների կազմը բերված է 4-րդ աղյուսակում:
Աղյուսակ 4
«Մշակման արդյունքի մասին ծանուցում» (R.006) էլեկտրոնային փաստաթղթի (տեղեկությունների) կառուցվածքի վավերապայմանների կազմը
|
Վավերապայմանի անվանումը |
Վավերապայմանի նկարագրությունը |
Նույնականացուցիչը |
Տվյալների տիպը |
Բազմ. | |
|
1. Էլեկտրոնային փաստաթղթի (տեղեկությունների) վերնագիրը (ccdo:EDocHeader) |
էլեկտրոնային փաստաթղթի (տեղեկությունների) տեխնոլոգիական վավերապայմանների ամբողջություն |
M.CDE.90001 |
ccdo:EDocHeaderType (M.CDT.90001) Որոշվում է ներդրված տարրերի արժեքների տիրույթներով |
1 | |
|
1.1. Ընդհանուր գործընթացի հաղորդագրության ծածկագիրը (csdo:InfEnvelopeCode) |
ընդհանուր գործընթացի հաղորդագրության ծածկագրային նշագիրը |
M.SDE.90010 |
csdo:InfEnvelopeCodeType (M.SDT.90004) Ծածկագրի արժեքը՝ Տեղեկատվական փոխգործակցության կանոնակարգին համապատասխան: Ձևանմուշը՝ P\.[A-Z]{2}\.[0-9]{2}\.MSG\.[0-9]{3} |
1 | |
|
1.2. Էլեկտրոնային փաստաթղթի (տեղեկությունների) ծածկագիրը (csdo:EDocCode) |
էլեկտրոնային փաստաթղթի (տեղեկությունների) ծածկագրային նշագիրը՝ էլեկտրոնային փաստաթղթերի և տեղեկությունների կառուցվածքների ռեեստրին համապատասխան |
M.SDE.90001 |
csdo:EDocCodeType (M.SDT.90001) Ծածկագրի արժեքը՝ էլեկտրոնային փաստաթղթերի և տեղեկությունների կառուցվածքների ռեեստրին համապատասխան: Ձևանմուշը՝ R(\.[A-Z] {2}\.[A-Z] {2}\.[0-9]{2})?\.[0-9]{3} |
1 | |
|
1.3. Էլեկտրոնային փաստաթղթի (տեղեկությունների) նույնականացուցիչը (csdo:EDocId) |
էլեկտրոնային փաստաթուղթը (տեղեկությունները) միանշանակ նույնականացնող պայմանանշանների տողը |
M.SDE.90007 |
csdo:UniversallyUniqueIdType (M.SDT.90003) Նույնականացուցչի արժեքը՝ ISO/IEC 9834-8-ին համապատասխան։ Ձևանմուշը՝ [0-9a-fA-F]{8}-[0-9a-fA-F]{4}-[0-9a-fA-F]{4}-[0-9a-fA-F]{4}-[0-9a-fA-F]{12} |
1 | |
|
1.4. Սկզբնական էլեկտրոնային փաստաթղթի (տեղեկությունների) նույնականացուցիչը (csdo:EDocRefId) |
էլեկտրոնային փաստաթղթի (տեղեկությունների) նույնականացուցիչը, որին ի պատասխան ձևավորվել է տվյալ էլեկտրոնային փաստաթուղթը (տեղեկությունները) |
M.SDE.90008 |
csdo:UniversallyUniqueIdType (M.SDT.90003) Նույնականացուցչի արժեքը՝ ISO /IEC 9834-8-ին համապատասխան։ Ձևանմուշը՝ [0-9a-fA-F]{8}-[0-9a-fA-F]{4}-[0-9a-fA-F]{4}-[0-9a-fA-F]{4}-[0-9a-fA-F]{12} |
0..1 | |
|
1.5. Էլեկտրոնային փաստաթղթի (տեղեկությունների) ամսաթիվը և ժամը (csdo:EDocDateTime) |
էլեկտրոնային փաստաթղթի (տեղեկությունների) ստեղծման ամսաթիվը և ժամը |
M.SDE.90002 |
bdt:DateTimeType (M.BDT.00006) Ամսաթվի և ժամի նշագիրը՝ ISO 8601 ստանդարտների սերիային համապատասխան |
1 | |
|
1.6. Լեզվի ծածկագիրը (csdo:LanguageCode) |
լեզվի ծածկագրային նշագիրը |
M.SDE.00051 |
csdo:LanguageCodeType (M.SDT.00051) Լեզվի երկտառ ծածկագիրը՝ ISO 639-1-ին համապատասխան: Ձևանմուշը՝ [a-z]{2} |
0..1 | |
|
2. Ամսաթիվը և ժամը (csdo:EventDateTime) |
տեղեկությունների մշակման ավարտի ամսաթիվը և ժամը |
M.SDE.00132 |
bdt:DateTimeType (M.BDT.00006) Ամսաթվի և ժամի նշագիրը՝ ISO 8601 ստանդարտների սերիային համապատասխան |
1 | |
|
3. Մշակման արդյունքի ծածկագիրը (csdo:ProcessingResultV2Code) |
ստացված էլեկտրոնային փաստաթուղթը (տեղեկությունները) ընդհանուր գործընթացի մասնակցի տեղեկատվական համակարգի միջոցով մշակելու արդյունքի ծածկագրային նշագիրը |
M.SDE.90014 |
csdo:ProcessingResultCodeV2Type (M.SDT.90006) Ծածկագրի արժեքը՝ էլեկտրոնային փաստաթղթերի և տեղեկությունների մշակման արդյունքների տեղեկագրքին համապատասխան: Նվազագույն երկարությունը՝ 1: Առավելագույն երկարությունը՝ 20 |
1 | |
|
4. Նկարագրությունը (csdo:DescriptionText) |
տեղեկությունների մշակման արդյունքի նկարագրությունը՝ ազատ ձևով |
M.SDE.00002 |
csdo:Text4000Type (M.SDT.00088) Պայմանանշանների տողը: Նվազագույն երկարությունը՝ 1: Առավելագույն երկարությունը՝ 4000 |
0..1 | |
13. «Ընդհանուր ռեսուրսի արդիականացման վիճակ» (R.007) էլեկտրոնային փաստաթղթի (տեղեկությունների) կառուցվածքի նկարագրությունը բերված է 5-րդ աղյուսակում:
Աղյուսակ 5
«Ընդհանուր ռեսուրսի արդիականացման վիճակ» (R.007) էլեկտրոնային փաստաթղթի (տեղեկությունների) կառուցվածքի նկարագրությունը
|
Համարը՝ ը/կ |
Տարրի նշագիրը |
Նկարագրությունը |
|
1 |
2 |
3 |
|
1 |
Անվանումը |
ընդհանուր ռեսուրսի արդիականացման վիճակ |
|
2 |
Նույնականացուցիչը |
R.007 |
|
3 |
Տարբերակը |
Y.Y.Y |
|
4 |
Սահմանումը |
ընդհանուր ռեսուրսի արդիականացման համար տեղեկություններ |
|
5 |
Օգտագործումը |
օգտագործվում է ընդհանուր ռեսուրսի թարմացման ամսաթվի և ժամի հարցման և այդ հարցման պատասխանի համար, ինչպես նաև ընդհանուր ռեսուրսից արդիական կամ ամբողջական (փոփոխված, թարմացված) տեղեկությունների հարցման համար |
|
6 |
Անվանումների տարածության նույնականացուցիչը |
urn:EEC:R:ResourceStatusDetails:vY.Y.Y |
|
7 |
XML փաստաթղթի արմատական տարրը |
ResourceStatusDetails |
|
8 |
XML սխեմայի նիշքի անվանումը |
EEC_R_ResourceStatusDetails_vY.Y.Y.xsd |
Էլեկտրոնային փաստաթղթերի և տեղեկությունների կառուցվածքների անվանումների տարածություններում «Y.Y.Y» պայմանանշանները համապատասխանում են էլեկտրոնային փաստաթղթի (տեղեկությունների) կառուցվածքի այն տարբերակի համարին, որը սահմանվում է էլեկտրոնային փաստաթղթերի և տեղեկությունների կառուցվածքների ռեեստրում ներառման ենթակա՝ էլեկտրոնային փաստաթղթի (տեղեկությունների) կառուցվածքի տեխնիկական սխեման սույն նկարագրությանը համապատասխան մշակելիս օգտագործված՝ Միության տվյալների բազիսային մոդելի տարբերակի համարին համապատասխան:
14. Ներմուծվող անվանումների տարածությունները բերված են 6-րդ աղյուսակում:
Աղյուսակ 6
Ներմուծվող անվանումների տարածությունները
|
Համարը՝ ը/կ |
Անվանումների տարածության նույնականացուցիչը |
Նախածանցը |
|
1 |
2 |
3 |
|
1 |
urn:EEC:M:ComplexDataObjects:vX.X.X |
ccdo |
|
2 |
urn:EEC:M:SimpleDataObjects:vX.X.X |
csdo |
Ներմուծվող անվանումների տարածություններում «X.X.X» պայմանանշանները համապատասխանում են էլեկտրոնային փաստաթղթերի ու տեղեկությունների կառուցվածքների ռեեստրում ներառման ենթակա՝ էլեկտրոնային փաստաթղթի (տեղեկությունների) կառուցվածքի տեխնիկական սխեման սույն նկարագրությանը համապատասխան մշակելիս օգտագործված՝ տվյալների բազիսային մոդելի տարբերակի համարին:
15. «Ընդհանուր ռեսուրսի արդիականացման վիճակ» (R.007) էլեկտրոնային փաստաթղթի (տեղեկությունների) կառուցվածքի վավերապայմանների կազմը բերված է 7-րդ աղյուսակում:
Աղյուսակ 7
«Ընդհանուր ռեսուրսի արդիականացման վիճակ» (R.007) Էլեկտրոնային փաստաթղթի (տեղեկությունների) կառուցվածքի վավերապայմանների կազմը
|
Վավերապայմանի անվանումը |
Վավերապայմանի նկարագրությունը |
Նույնականացուցիչը |
Տվյալների տիպը |
Բազմ. | |
|
1. էլեկտրոնային փաստաթղթի (տեղեկությունների) վերնագիրը (ccdo:EDocHeader) |
էլեկտրոնային փաստաթղթի (տեղեկությունների) տեխնոլոգիական վավերապայմանների ամբողջություն |
M.CDE.90001 |
ccdo:EDocHeaderType (M.CDT.90001) Որոշվում է ներդրված տարրերի արժեքների տիրույթներով |
1 | |
|
1.1. Ընդհանուր գործընթացի հաղորդագրության ծածկագիրը (csdo:InfEnvelopeCode) |
ընդհանուր գործընթացի հաղորդագրության ծածկագրային նշագիրը |
M.SDE.90010 |
csdo:InfEnvelopeCodeType (M.SDT.90004) Ծածկագրի արժեքը՝ Տեղեկատվական փոխգործակցության կանոնակարգին համապատասխան: Ձևանմուշը՝ P\.[A-Z]{2}\.[0-9]{2}\.MSG\.[0-9]{3} |
1 | |
|
1.2. Էլեկտրոնային փաստաթղթի (տեղեկությունների) ծածկագիրը (csdo:EDocCode) |
էլեկտրոնային փաստաթղթի (տեղեկությունների) ծածկագրային նշագիրը՝ էլեկտրոնային փաստաթղթերի և տեղեկությունների կառուցվածքների ռեեստրին համապատասխան |
M.SDE.90001 |
csdo:EDocCodeType (M.SDT.90001) Ծածկագրի արժեքը՝ էլեկտրոնային փաստաթղթերի և տեղեկությունների կառուցվածքների ռեեստրին համապատասխան: Ձևանմուշը՝ R(\.[A-Z] {2}\.[A-Z] {2}\.[0-9]{2})?\.[0-9]{3} |
1 | |
|
1.3. Էլեկտրոնային փաստաթղթի (տեղեկությունների) նույնականացուցիչը (csdo:EDocId) |
էլեկտրոնային փաստաթուղթը (տեղեկությունները) միանշանակ նույնականացնող պայմանանշանների տողը |
M.SDE.90007 |
csdo:UniversallyUniqueIdType (M.SDT.90003) Նույնականացուցչի արժեքը՝ ISO /IEC 9834-8-ին համապատասխան։ Ձևանմուշը՝ [0-9a-fA-F]{8}-[0-9a-fA-F]{4}-[0-9a-fA-F]{4}-[0-9a-fA-F]{4}-[0-9a-fA-F]{12} |
1 | |
|
1.4. Սկզբնական էլեկտրոնային փաստաթղթի (տեղեկությունների) նույնականացուցիչը (csdo:EDocRefId) |
էլեկտրոնային փաստաթղթի (տեղեկությունների) նույնականացուցիչը, որին ի պատասխան ձևավորվել է տվյալ էլեկտրոնային փաստաթուղթը (տեղեկությունները) |
M.SDE.90008 |
csdo:UniversallyUniqueIdType (M.SDT.90003) Նույնականացուցչի արժեքը՝ ISO /IEC 9834-8-ին համապատասխան։ Ձևանմուշը՝ [0-9a-fA-F]{8}-[0-9a-fA-F]{4}-[0-9a-fA-F]{4}-[0-9a-fA-F]{4}-[0-9a-fA-F]{12} |
0..1 | |
|
1.5. Էլեկտրոնային փաստաթղթի (տեղեկությունների) ամսաթիվը և ժամը (csdo:EDocDateTime) |
էլեկտրոնային փաստաթղթի (տեղեկությունների) ստեղծման ամսաթիվը և ժամը |
M.SDE.90002 |
bdt:DateTimeType (M.BDT.00006) Ամսաթվի և ժամի նշագիրը՝ ISO 8601 ստանդարտների սերիային համապատասխան |
1 | |
|
1.6. Լեզվի ծածկագիրը (csdo:LanguageCode) |
լեզվի ծածկագրային նշագիրը |
M.SDE.00051 |
csdo:LanguageCodeType (M.SDT.00051) Լեզվի երկտառ ծածկագիրը՝ ISO 639-1-ին համապատասխան: Ձևանմուշը՝ [a-z]{2} |
0..1 | |
|
2. Թարմացման ամսաթիվը և ժամը (csdo:UpdateDateTime) |
ընդհանուր ռեսուրսի (ռեեստրի, ցանկի, տվյալների բազայի) թարմացման ամսաթիվն ու ժամը |
M.SDE.00079 |
bdt:DateTimeType (M.BDT.00006) Ամսաթվի և ժամի նշագիրը՝ ISO 8601 ստանդարտների սերիային համապատասխան |
0..1 | |
|
3. Երկրի ծածկագիրը (csdo:UnifiedCountryCode) |
տեղեկություններն ընդհանուր ռեսուրս (ռեեստր, ցանկ, տվյալների բազա) ներկայացրած երկրի ծածկագրային նշագիրը |
M.SDE.00162 |
csdo:UnifiedCountryCodeType (M.SDT.00112) Երկրի երկտառ ծածկագրի արժեքն այն տեղեկագրքին (դասակարգչին) համապատասխան, որի նույնականացուցիչը սահմանված է «Տեղեկագրքի (դասակարգչի) նույնականացուցիչը» ատրիբուտում: Ձևանմուշը՝ [A-Z]{2} |
0..* | |
|
ա) տեղեկագրքի (դասակարգչի) նույնականացուցիչը (codeListId ատրիբուտ) |
այն տեղեկագրքի (դասակարգչի) նշագիրը, որին համապատասխան նշված է ծածկագիրը |
– |
csdo:ReferenceDataIdType (M.SDT.00091) Պայմանանշանների նորմալացված տողը։ Նվազագույն երկարությունը՝ 1։ Առավելագույն երկարությունը՝ 20 |
1 | |
|
4. Ընդհանուր գործընթացի տեղեկատվական օբյեկտի նույնականացուցիչը (csdo:InformationResourceId) |
ընդհանուր ռեսուրսը (ռեեստրը, ցանկը, տվյալների բազան) նույնականացնող պայմանանշանների տողը |
M.SDE.00326 |
csdo:InformationResourceIdType (M.SDT.00330) Պայմանանշանների նորմալացված տողը: Նվազագույն երկարությունը՝ 1։ Առավելագույն երկարությունը՝ 20 |
0..1 | |
2. Առարկայական ոլորտում էլեկտրոնային փաստաթղթերի և տեղեկությունների կառուցվածքները
16. «Անասնաբուժական նշանակության ապրանքի որակի հսկողության մասին տեղեկություններ» (R.HC.SS.13.001) էլեկտրոնային փաստաթղթի (տեղեկությունների) կառուցվածքի նկարագրությունը բերված է 8-րդ աղյուսակում։
Աղյուսակ 8
«Անասնաբուժական նշանակության ապրանքի որակի հսկողության մասին տեղեկություններ» (R.HC.SS.13.001) էլեկտրոնային փաստաթղթի (տեղեկությունների) կառուցվածքի նկարագրությունը
|
Համարը՝ ը/կ |
Տարրի նշագիրը |
Նկարագրությունը |
|
1 |
2 |
3 |
|
1 |
Անվանումը |
անասնաբուժական նշանակության ապրանքի որակի հսկողության մասին տեղեկություններ |
|
2 |
Նույնականացուցիչը |
R.HC.SS.13.001 |
|
3 |
Տարբերակը |
2.0.0 |
|
4 |
Սահմանումը |
որակյալ և անորակ անասնաբուժական դեղապատրաստուկների, ինչպես նաև կեղծված և (կամ) կոնտրաֆակտ անասնաբուժական դեղապատրաստուկների մասին տեղեկություններ |
|
5 |
Օգտագործումը |
– |
|
6 |
Անվանումների տարածության նույնականացուցիչը |
urn:EEC:R:HC:SS:13:VeterinaryItemsMonitoringDetails:v2.0.0 |
|
7 |
XML փաստաթղթի արմատական տարրը |
VeterinaryItemsMonitoringDetails |
|
8 |
XML սխեմայի նիշքի անվանումը |
EEC_R_HC_SS_13_VeterinaryItemsMonitoringDetails_v2.0.0.xsd |
17. Ներմուծվող անվանումների տարածությունները բերված են 9-րդ աղյուսակում:
Աղյուսակ 9
Ներմուծվող անվանումների տարածությունները
|
Համարը՝ ը/կ |
Անվանումների տարածության նույնականացուցիչը |
Նախածանցը |
|
1 |
2 |
3 |
|
1 |
urn:EEC:M:ComplexDataObjects:vX.X.X |
ccdo |
|
2 |
urn:EEC:M:HC:ComplexDataObjects:vZ.Z.Z |
hccdo |
|
3 |
urn:EEC:M:HC:SimpleDataObjects:vZ.Z.Z |
hcsdo |
|
4 |
urn:EEC:M:SimpleDataObjects:vX.X.X |
csdo |
Ներմուծվող անվանումների տարածություններում «X.X.X» և «Z.Z.Z» պայմանանշանները համապատասխանում են էլեկտրոնային փաստաթղթերի և տեղեկությունների կառուցվածքների ռեեստրում ներառման ենթակա՝ էլեկտրոնային փաստաթղթի (տեղեկությունների) կառուցվածքի տեխնիկական սխեման սույն նկարագրությանը համապատասխան մշակելու ժամանակ օգտագործված՝ տվյալների բազիսային մոդելի և առարկայական ոլորտի տվյալների մոդելի տարբերակի համարին:
18. «Անասնաբուժական նշանակության ապրանքի որակի հսկողության մասին տեղեկություններ» (R.HC.SS.13.001) էլեկտրոնային փաստաթղթի (տեղեկությունների) կառուցվածքի վավերապայմանների կազմը բերված է 10-րդ աղյուսակում։
Աղյուսակ 10
«Անասնաբուժական նշանակության ապրանքի որակի հսկողության մասին տեղեկություններ» (R.HC.SS.13.001) էլեկտրոնային փաստաթղթի (տեղեկությունների) կառուցվածքի վավերապայմանների կազմը
|
Վավերապայմանի անվանումը |
Վավերապայմանի նկարագրությունը |
Նույնականացուցիչը |
Տվյալների տիպը |
Բազմ. | |||||
|
1. էլեկտրոնային փաստաթղթի (տեղեկությունների) վերնագիրը (ccdo:EDocHeader) |
էլեկտրոնային փաստաթղթի (տեղեկությունների) տեխնոլոգիական վավերապայմանների ամբողջություն |
M.CDE.90001 |
ccdo:EDocHeaderType (M.CDT.90001) Որոշվում է ներդրված տարրերի արժեքների տիրույթներով |
1 | |||||
|
1.1. Ընդհանուր գործընթացի հաղորդագրության ծածկագիրը (csdo:InfEnvelopeCode) |
ընդհանուր գործընթացի հաղորդագրության ծածկագրային նշագիրը |
M.SDE.90010 |
csdo:InfEnvelopeCodeType (M.SDT.90004) Ծածկագրի արժեքը՝ Տեղեկատվական փոխգործակցության կանոնակարգին համապատասխան: Ձևանմուշը՝ P\.[A-Z]{2}\.[0-9]{2}\.MSG\.[0-9]{3} |
1 | |||||
|
1.2. Էլեկտրոնային փաստաթղթի (տեղեկությունների) ծածկագիրը (csdo:EDocCode) |
էլեկտրոնային փաստաթղթի (տեղեկությունների) ծածկագրային նշագիրը՝ էլեկտրոնային փաստաթղթերի և տեղեկությունների կառուցվածքների ռեեստրին համապատասխան |
M.SDE.90001 |
csdo:EDocCodeType (M.SDT.90001) Ծածկագրի արժեքը՝ էլեկտրոնային փաստաթղթերի և տեղեկությունների կառուցվածքների ռեեստրին համապատասխան: Ձևանմուշը՝ R(\.[A-Z] {2}\.[A-Z] {2}\.[0-9]{2})?\.[0-9]{3} |
1 | |||||
|
1.3. Էլեկտրոնային փաստաթղթի (տեղեկությունների) նույնականացուցիչը (csdo:EDocId) |
էլեկտրոնային փաստաթուղթը (տեղեկությունները) միանշանակ նույնականացնող պայմանանշանների տողը |
M.SDE.90007 |
csdo:UniversallyUniqueIdType (M.SDT.90003) Նույնականացուցչի արժեքը՝ ISO /IEC 9834-8-ին համապատասխան։ Ձևանմուշը՝ [0-9a-fA-F]{8}-[0-9a-fA-F]{4}-[0-9a-fA-F]{4}-[0-9a-fA-F]{4}-[0-9a-fA-F]{12} |
1 | |||||
|
1.4. Սկզբնական էլեկտրոնային փաստաթղթի (տեղեկությունների) նույնականացուցիչը (csdo:EDocRefId) |
էլեկտրոնային փաստաթղթի (տեղեկությունների) նույնականացուցիչը, որին ի պատասխան ձևավորվել է տվյալ էլեկտրոնային փաստաթուղթը (տեղեկությունները) |
M.SDE.90008 |
csdo:UniversallyUniqueIdType (M.SDT.90003) Նույնականացուցչի արժեքը՝ ISO /IEC 9834-8-ին համապատասխան։ Ձևանմուշը՝ [0-9a-fA-F]{8}-[0-9a-fA-F]{4}-[0-9a-fA-F]{4}-[0-9a-fA-F]{4}-[0-9a-fA-F]{12} |
0..1 | |||||
|
1.5. Էլեկտրոնային փաստաթղթի (տեղեկությունների) ամսաթիվը և ժամը (csdo:EDocDateTime) |
էլեկտրոնային փաստաթղթի (տեղեկությունների) ստեղծման ամսաթիվը և ժամը |
M.SDE.90002 |
bdt:DateTimeType (M.BDT.00006) Ամսաթվի և ժամի նշագիրը՝ ISO 8601 ստանդարտների սերիային համապատասխան |
1 | |||||
|
1.6. Լեզվի ծածկագիրը (csdo:LanguageCode) |
լեզվի ծածկագրային նշագիրը |
M.SDE.00051 |
csdo:LanguageCodeType (M.SDT.00051) Լեզվի երկտառ ծածկագիրը՝ ISO 639-1-ին համապատասխան: Ձևանմուշը՝ [a-z]{2} |
0..1 | |||||
|
2. Անասնաբուժական նշանակության ապրանքի որակի հսկողության մասին տեղեկություններ (hccdo:VeterinaryItemMonitoringDetails) |
անասնաբուժական նշանակության անորակ ապրանքների, ինչպես նաև անասնաբուժական նշանակության կեղծված և (կամ) կոնտրաֆակտ ապրանքների մասին տեղեկություններ |
M.HC.CDE.00924 |
hccdo:VeterinaryItemMonitoringDetailsType (M.HC.CDT.00982) Որոշվում է ներդրված տարրերի արժեքների տիրույթներով |
1..* | |||||
|
2.1. Երկրի ծածկագիրը (csdo:UnifiedCountryCode) |
այն անդամ պետության ծածկագրային նշագիրը, որը տեղեկություններ է տրամադրել իր տարածքում անասնաբուժական նշանակության անորակ ապրանքի շրջանառության կամ անասնաբուժական նշանակության կեղծված կամ կոնտրաֆակտ ապրանքի հայտնաբերման դեպքի վերաբերյալ |
M.SDE.00162 |
csdo:UnifiedCountryCodeType (M.SDT.00112) Երկրի երկտառ ծածկագրի արժեքն այն տեղեկագրքին (դասակարգչին) համապատասխան, որի նույնականացուցիչը սահմանված է «Տեղեկագրքի (դասակարգչի) նույնականացուցիչը» ատրիբուտում: Ձևանմուշը՝ [A-Z]{2} |
1 | |||||
|
ա) տեղեկագրքի (դասակարգչի) նույնականացուցիչը (codeListId ատրիբուտ) |
այն տեղեկագրքի (դասակարգչի) նշագիրը, որին համապատասխան նշված է ծածկագիրը |
– |
csdo:ReferenceDataIdType (M.SDT.00091) Պայմանանշանների նորմալացված տողը։ Նվազագույն երկարությունը՝ 1։ Առավելագույն երկարությունը՝ 20 |
1 | |||||
|
2.2. Գրառման գրանցման համարը (hcsdo:RecordRegistrationNumberId) |
ազգային տեղեկատվական ռեսուրսից գրառման գրանցման համարը |
M.HC.SDE.01461 |
csdo:Id20Type (M.SDT.00092) Պայմանանշանների նորմալացված տողը։ Նվազագույն երկարությունը՝ 1։ Առավելագույն երկարությունը՝ 20 |
1 | |||||
|
2.3. Անասնաբուժական նշանակության ապրանքի տեսակի ծածկագիրը (hcsdo:VeterinaryItemKindCode) |
անասնաբուժական նշանակության ապրանքի տեսակի ծածկագրային նշագիրը |
M.HC.SDE.01574 |
csdo:Code2Type (M.SDT.00170) Պայմանանշանների նորմալացված տողը։ Երկարությունը՝ 2 |
1 | |||||
|
2.4. Անասնաբուժական նշանակության ապրանքի գրանցման համարը (hcsdo:VeterinaryItemRegistrationId) |
գրանցման հարցերով ռեֆերենտ մարմնի կողմից տրված՝ անասնաբուժական նշանակության ապրանքի գրանցման համարը |
M.HC.SDE.01463 |
hcsdo:VeterinaryItemRegistrationIdType (M.HC.SDT.00916) Պայմանանշանների նորմալացված տողը |
0..1 | |||||
|
2.5. Կարգավիճակը (ccdo:StatusV2Details) |
անասնաբուժական նշանակության ապրանքի շրջանառության կարգավիճակի մասին տեղեկություններ |
M.CDE.00071 |
ccdo:StatusDetailsV2Type (M.CDT.00074) Որոշվում է ներդրված տարրերի արժեքների տիրույթներով |
1 | |||||
|
2.5.1. Ամսաթիվը (csdo:EventDate) |
կարգավիճակի սահմանման ամսաթիվը |
M.SDE.00131 |
bdt:DateType (M.BDT.00005) Ամսաթվի նշագիրը՝ ISO 8601 ստանդարտների սերիային համապատասխան |
0..1 | |||||
|
2.5.2. Կարգավիճակի ծածկագիրը (csdo:StatusCode) |
կարգավիճակի ծածկագրային նշագիրը |
M.SDE.00130 |
csdo:StatusCodeType (M.SDT.00040) Կարգավիճակի ծածկագրի արժեքը։ Նվազագույն երկարությունը՝ 1։ Առավելագույն երկարությունը՝ 3 |
0..1 | |||||
|
ա) տեղեկագրքի (դասակարգչի) նույնականացուցիչը (codeListId ատրիբուտ) |
այն տեղեկագրքի (դասակարգչի) նշագիրը, որին համապատասխան նշված է ծածկագիրը |
– |
csdo:ReferenceDataIdType (M.SDT.00091) Պայմանանշանների նորմալացված տողը։ Նվազագույն երկարությունը՝ 1։ Առավելագույն երկարությունը՝ 20 |
0..1 | |||||
|
2.5.3. Ծանոթագրություն (csdo:NoteText) |
կարգավիճակի մասին ծանոթագրություն |
M.SDE.00076 |
csdo:Text4000Type (M.SDT.00088) Պայմանանշանների տողը: Նվազագույն երկարությունը՝ 1։ Առավելագույն երկարությունը՝ 4000 |
0..* | |||||
|
2.5.4. Հղումը փաստաթղթին (ccdo:DocReferenceDetails) |
կարգավիճակը սահմանող փաստաթուղթը |
M.CDE.00083 |
ccdo:DocReferenceDetailsType (M.CDT.00088) Որոշվում է ներդրված տարրերի արժեքների տիրույթներով |
0..1 | |||||
|
*.1. Փաստաթղթի տեսակի ծածկագիրը (csdo:DocKindCode) |
փաստաթղթի տեսակի ծածկագրային նշագիրը |
M.SDE.00054 |
csdo:UnifiedCode20Type (M.SDT.00140) Ծածկագրի արժեքն այն տեղեկագրքին (դասակարգչին) համապատասխան, որի նույնականացուցիչը սահմանված է «Տեղեկագրքի (դասակարգչի) նույնականացուցիչը» ատրիբուտում։ Նվազագույն երկարությունը՝ 1։ Առավելագույն երկարությունը՝ 20 |
0..1 | |||||
|
ա) տեղեկագրքի (դասակարգչի) նույնականացուցիչը (codeListId ատրիբուտ) |
այն տեղեկագրքի (դասակարգչի) նշագիրը, որին համապատասխան նշված է ծածկագիրը |
– |
csdo:ReferenceDataIdType (M.SDT.00091) Պայմանանշանների նորմալացված տողը։ Նվազագույն երկարությունը՝ 1։ Առավելագույն երկարությունը՝ 20 |
1 | |||||
|
*.2. Փաստաթղթի անվանումը (csdo:DocName) |
փաստաթղթի անվանումը |
M.SDE.00108 |
csdo:Name500Type (M.SDT.00134) Պայմանանշանների նորմալացված տողը: Նվազագույն երկարությունը՝ 1։ Առավելագույն երկարությունը՝ 500 |
0..1 | |||||
|
*.3. Փաստաթղթի համարը (csdo:DocId) |
փաստաթղթի գրանցման ժամանակ դրան տրված թվային կամ տառաթվային նշագիրը |
M.SDE.00044 |
csdo:Id50Type (M.SDT.00093) Պայմանանշանների նորմալացված տողը։ Նվազագույն երկարությունը՝ 1։ Առավելագույն երկարությունը՝ 50 |
0..1 | |||||
|
*.4. Փաստաթղթի ամսաթիվը (csdo:DocCreationDate) |
փաստաթուղթը տրամադրելու, ստորագրելու, հաստատելու կամ գրանցելու ամսաթիվը |
M.SDE.00045 |
bdt:DateType (M.BDT.00005) Ամսաթվի նշագիրը՝ ISO 8601 ստանդարտների սերիային համապատասխան |
0..1 | |||||
|
*.5. Փաստաթղթի գործողության ժամկետի մեկնարկի ամսաթիվը (csdo:DocStartDate) |
այն ժամկետի մեկնարկի ամսաթիվը, որի ընթացքում փաստաթուղթն ուժի մեջ է |
M.SDE.00137 |
bdt:DateType (M.BDT.00005) Ամսաթվի նշագիրը՝ ISO 8601 ստանդարտների սերիային համապատասխան |
0..1 | |||||
|
2.6. Ամսաթիվը (csdo:EventDate) |
կարգավիճակի սահմանման ամսաթիվը |
M.SDE.00131 |
bdt:DateType (M.BDT.00005) Ամսաթվի նշագիրը՝ ISO 8601 ստանդարտների սերիային համապատասխան |
1 | |||||
|
2.7. Անասնաբուժական նշանակության ապրանքի մասին տեղեկություններ (hccdo:VeterinaryItemDetails) |
անասնաբուժական նշանակության ապրանքի մասին տեղեկություններ |
M.HC.CDE.00918 |
hccdo:VeterinaryItemDetailsType (M.HC.CDT.00989) Որոշվում է ներդրված տարրերի արժեքների տիրույթներով |
1 | |||||
|
2.7.1. Անասնաբուժական նշանակության ապրանքի առևտրային անվանումը (hcsdo:VeterinaryItemTradeName) |
անասնաբուժական նշանակության ապրանքի առևտրային անվանումը |
M.HC.SDE.01576 |
csdo:Name300Type (M.SDT.00056) Պայմանանշանների նորմալացված տողը: Նվազագույն երկարությունը՝ 1: Առավելագույն երկարությունը՝ 300 |
1 | |||||
|
2.7.2. Դեղապատրաստուկի (դեղամիջոցի) անվանման մասին տեղեկություններ (hccdo:DrugNameDetails) |
անասնաբուժական դեղապատրաստուկի միջազգային չարտոնագրված անվանման կամ անասնաբուժական դեղապատրաստուկի համընդհանուր (խմբային) կամ քիմիական անվանման մասին տեղեկություններ |
M.HC.CDE.00269 |
hccdo:DrugNameDetailsType (M.HC.CDT.00252) Որոշվում է ներդրված տարրերի արժեքների տիրույթներով |
0..* | |||||
|
*.1. Ակտիվ դեղագործական բաղադրամասի անվանման ծածկագիրը (hcsdo:DrugCode) |
ակտիվ դեղագործական բաղադրամասի միջազգային չարտոնագրված անվանման կամ համընդհանուր, խմբային, քիմիական անվանման ծածկագրային նշագիրը |
M.HC.SDE.00526 |
hcsdo:DrugCodeType (M.HC.SDT.00211) Ծածկագրի արժեքն այն տեղեկագրքին (դասակարգչին) համապատասխան, որի նույնականացուցիչը սահմանված է «Տեղեկագրքի (դասակարգչի) նույնականացուցիչը» ատրիբուտում։ Նվազագույն երկարությունը՝ 1։ Առավելագույն երկարությունը՝ 10 |
0..1 | |||||
|
ա) տեղեկագրքի (դասակարգչի) նույնականացուցիչը (codeListId ատրիբուտ) |
այն տեղեկագրքի (դասակարգչի) նշագիրը, որին համապատասխան նշված է ծածկագիրը |
– |
csdo:ReferenceDataIdType (M.SDT.00091) Պայմանանշանների նորմալացված տողը։ Նվազագույն երկարությունը՝ 1։ Առավելագույն երկարությունը՝ 20 |
1 | |||||
|
*.2. Ակտիվ դեղագործական բաղադրամասի անվանումը (hcsdo:DrugName) |
ակտիվ դեղագործական բաղադրամասի խմբային, համընդհանուր կամ քիմիական անվանումը |
M.HC.SDE.00525 |
csdo:Name500Type (M.SDT.00134) Պայմանանշանների նորմալացված տողը: Նվազագույն երկարությունը՝ 1։ Առավելագույն երկարությունը՝ 500 |
0..1 | |||||
|
2.7.3. Անասնաբուժական նշանակության ապրանքի քիմիական նյութի անվանումը (hcsdo:VeterinaryItemChemicalName) |
անասնաբուժական նշանակության ապրանքի բաղադրության մեջ ներառված քիմիական նյութի անվանումը |
M.HC.SDE.01577 |
csdo:Name500Type (M.SDT.00134) Պայմանանշանների նորմալացված տողը: Նվազագույն երկարությունը՝ 1։ Առավելագույն երկարությունը՝ 500 |
0..* | |||||
|
2.7.4. Դեղաձևի ծածկագիրը (hcsdo:DosageFormCode) |
անասնաբուժական դեղապատրաստուկի դեղաձևի ծածկագրային նշագիրը |
M.HC.SDE.00232 |
hcsdo:DosageFormCodeType (M.HC.SDT.00051) Դեղաձևերի ծածկագրի արժեքն այն տեղեկագրքին (դասակարգչին) համապատասխան, որի նույնականացուցիչը սահմանված է «Տեղեկագրքի (դասակարգչի) նույնականացուցիչը» ատրիբուտում։ Նվազագույն երկարությունը՝ 1։ Առավելագույն երկարությունը՝ 10 |
0..1 | |||||
|
ա) տեղեկագրքի (դասակարգչի) նույնականացուցիչը (codeListId ատրիբուտ) |
այն տեղեկագրքի (դասակարգչի) նշագիրը, որին համապատասխան նշված է ծածկագիրը |
– |
csdo:ReferenceDataIdType (M.SDT.00091) Պայմանանշանների նորմալացված տողը։ Նվազագույն երկարությունը՝ 1։ Առավելագույն երկարությունը՝ 20 |
1 | |||||
|
2.7.5. Դեղաձևի անվանումը (hcsdo:DosageFormName) |
անասնաբուժական դեղապատրաստուկի դեղաձևի անվանումը |
M.HC.SDE.00874 |
csdo:Name500Type (M.SDT.00134) Պայմանանշանների նորմալացված տողը: Նվազագույն երկարությունը՝ 1։ Առավելագույն երկարությունը՝ 500 |
0..1 | |||||
|
2.7.6. Քիմիական նյութի վտանգավորության դասի ծածկագիրը (hcsdo:ChemicalHazardClassCode) |
քիմիական նյութի վտանգավորության դասի ծածկագրային նշագիրը |
M.HC.SDE.02014 |
csdo:Code2Type (M.SDT.00170) Պայմանանշանների նորմալացված տողը։ Երկարությունը՝ 2 |
0..1 | |||||
|
2.7.7. Արտադրանքի հատուկ բնութագրի ծածկագիրը (hcsdo:SpecialCharacteristicsProductCode) |
անասնաբուժական նշանակության ապրանքի հատուկ բնութագրի ծածկագրային նշագիրը |
M.HC.SDE.01466 |
csdo:UnifiedOptionalCode20Type (M.SDT.00335) Ծածկագրի արժեքն այն տեղեկագրքին (դասակարգչին) համապատասխան, որի նույնականացուցիչը կարող է սահմանված լինել «Տեղեկագրքի (դասակարգչի) նույնականացուցիչը» ատրիբուտում: Նվազագույն երկարությունը՝ 1։ Առավելագույն երկարությունը՝ 20 |
0..1 | |||||
|
ա) տեղեկագրքի (դասակարգչի) նույնականացուցիչը (codeListId ատրիբուտ) |
այն տեղեկագրքի (դասակարգչի) նշագիրը, որին համապատասխան նշված է ծածկագիրը |
– |
csdo:ReferenceDataIdType (M.SDT.00091) Պայմանանշանների նորմալացված տողը։ Նվազագույն երկարությունը՝ 1։ Առավելագույն երկարությունը՝ 20 |
0..1 | |||||
|
2.7.8. Անասնաբուժական նշանակության ապրանքի բացթողման ձևի մասին տեղեկություններ (hccdo:VeterinaryItemPackageFormDetails) |
անասնաբուժական նշանակության ապրանքի բացթողման ձևի մասին տեղեկություններ |
M.HC.CDE.01228 |
hccdo:VeterinaryItemPackageFormDetailsType (M.HC.CDT.01221) Որոշվում է ներդրված տարրերի արժեքների տիրույթներով |
0..* | |||||
|
*.1. Չբաժնեծրարված արտադրանքի հատկանիշը (in bulk) (hcsdo:InbulkIndicator) |
չբաժնեծրարված արտադրանքի հատկանիշը (in bulk)՝ 1՝ արտադրանքը բաժնեծրարված չէ. 0՝ արտադրանքը չբաժնեծրարված չի հանդիսանում |
M.HC.SDE.00220 |
bdt:IndicatorType (M.BDT.00013) Երկու արժեքներից մեկը. «true» (ճիշտ է) կամ «false» (սխալ է) |
1 | |||||
|
*.2. Անասնաբուժական նշանակության ապրանքի փաթեթավորված միավորի մասին տեղեկություններ (hccdo:VeterinaryItemPackageDetails) |
անասնաբուժական նշանակության ապրանքի փաթեթավորված միավորի մասին տեղեկություններ |
M.HC.CDE.01224 |
hccdo:VeterinaryItemPackageDetailsType (M.HC.CDT.01222) Որոշվում է ներդրված տարրերի արժեքների տիրույթներով |
0..* | |||||
|
*.2.1. Դեղաձևի ծածկագիրը (hcsdo:DosageFormCode) |
դեղաձևի ծածկագրային նշագիրը |
M.HC.SDE.00232 |
hcsdo:DosageFormCodeType (M.HC.SDT.00051) Դեղաձևերի ծածկագրի արժեքն այն տեղեկագրքին (դասակարգչին) համապատասխան, որի նույնականացուցիչը սահմանված է «Տեղեկագրքի (դասակարգչի) նույնականացուցիչը» ատրիբուտում։ Նվազագույն երկարությունը՝ 1։ Առավելագույն երկարությունը՝ 10 |
0..1 | |||||
|
ա) տեղեկագրքի (դասակարգչի) նույնականացուցիչը (codeListId ատրիբուտ) |
այն տեղեկագրքի (դասակարգչի) նշագիրը, որին համապատասխան նշված է ծածկագիրը |
– |
csdo:ReferenceDataIdType (M.SDT.00091) Պայմանանշանների նորմալացված տողը։ Նվազագույն երկարությունը՝ 1։ Առավելագույն երկարությունը՝ 20 |
1 | |||||
|
*.2.2. Դեղաձևի անվանումը (hcsdo:DosageFormName) |
դեղաձևի անվանումը |
M.HC.SDE.00874 |
csdo:Name500Type (M.SDT.00134) Պայմանանշանների նորմալացված տողը: Նվազագույն երկարությունը՝ 1։ Առավելագույն երկարությունը՝ 500 |
0..1 | |||||
|
*.2.3. Անասնաբուժական նշանակության ապրանքի կազմի մեջ մտնող բաղադրիչի մասին տեղեկություններ (hccdo:VeterinaryItemCompositionComponentDetails) |
անասնաբուժական նշանակության ապրանքի կազմի մեջ մտնող բաղադրիչների մասին տեղեկություններ |
M.HC.CDE.01240 |
hccdo:VeterinaryItemCompositionComponentDetailsType (M.HC.CDT.01151) Որոշվում է ներդրված տարրերի արժեքների տիրույթներով |
0..* | |||||
|
*.2.3.1. Անասնաբուժական նշանակության ապրանքի կազմում բաղադրիչի գործառույթի ծածկագիրը (hcsdo:VeterinaryItemRoleComponentCode) |
անասնաբուժական նշանակության ապրանքի կազմում բաղադրիչի գործառույթի ծածկագրային նշագիրը |
M.HC.SDE.02011 |
csdo:Code10Type (M.SDT.00179) Պայմանանշանների նորմալացված տողը: Նվազագույն երկարությունը՝ 1: Առավելագույն երկարությունը՝ 10 |
0..1 | |||||
|
*.2.3.2. Անասնաբուժական նշանակության ապրանքի կազմում բաղադրիչի գործառույթի անվանումը (hcsdo:VeterinaryItemRoleComponentName) |
անասնաբուժական նշանակության ապրանքի կազմում բաղադրիչի գործառույթի անվանումը |
M.HC.SDE.02012 |
csdo:Name500Type (M.SDT.00134) Պայմանանշանների նորմալացված տողը: Նվազագույն երկարությունը՝ 1: Առավելագույն երկարությունը՝ 500 |
0..1 | |||||
|
*.2.3.3. Անասնաբուժական նշանակության ապրանքի կազմում բաղադրիչի անվանումը (hcsdo:VeterinaryItemComponentName) |
անասնաբուժական նշանակության ապրանքի կազմում բաղադրիչի անվանումը |
M.HC.SDE.02013 |
csdo:Name500Type (M.SDT.00134) Պայմանանշանների նորմալացված տողը: Նվազագույն երկարությունը՝ 1: Առավելագույն երկարությունը՝ 500 |
1 | |||||
|
*.3. Անասնաբուժական նշանակության ապրանքի միջանկյալ փաթեթվածքի նկարագրությունը (hcsdo:VeterinaryItemMiddlePackageText) |
անասնաբուժական նշանակության ապրանքի միջանկյալ փաթեթվածքի նկարագրությունը |
M.HC.SDE.01578 |
csdo:Text1000Type (M.SDT.00071) Պայմանանշանների տողը: Նվազագույն երկարությունը՝ 1: Առավելագույն երկարությունը՝ 1000 |
0..1 | |||||
|
*.4. Անասնաբուժական նշանակության ապրանքի առաջնային փաթեթվածքի տեսակի ծածկագիրը (hcsdo:VeterinaryItemPackageFirstlyKindCode) |
անասնաբուժական նշանակության ապրանքի առաջնային փաթեթվածքի տեսակի ծածկագրային նշագիրը |
M.HC.SDE.01583 |
hcsdo:VeterinaryItemPackageKindCodeType (M.HC.SDT.01055) Անասնաբուժական նշանակության ապրանքի առաջնային փաթեթվածքների տեսակների ծածկագրի արժեքն այն տեղեկագրքին (դասակարգչին) համապատասխան, որի նույնականացուցիչը սահմանված է «Տեղեկագրքի (դասակարգչի) նույնականացուցիչը» ատրիբուտում։ Նվազագույն երկարությունը՝ 1։ Առավելագույն երկարությունը՝ 10 |
0..1 | |||||
|
ա) տեղեկագրքի (դասակարգչի) նույնականացուցիչը (codeListId ատրիբուտ) |
այն տեղեկագրքի (դասակարգչի) նշագիրը, որին համապատասխան նշված է ծածկագիրը |
– |
csdo:ReferenceDataIdType (M.SDT.00091) Պայմանանշանների նորմալացված տողը։ Նվազագույն երկարությունը՝ 1։ Առավելագույն երկարությունը՝ 20 |
1 | |||||
|
*.5. Անասնաբուժական նշանակության ապրանքի առաջնային փաթեթվածքի տեսակի անվանումը (hcsdo:VeterinaryItemPackageFirstlyKindName) |
անասնաբուժական նշանակության ապրանքի առաջնային փաթեթվածքի տեսակի անվանումը |
M.HC.SDE.01584 |
csdo:Name500Type (M.SDT.00134) Պայմանանշանների նորմալացված տողը: Նվազագույն երկարությունը՝ 1։ Առավելագույն երկարությունը՝ 500 |
0..1 | |||||
|
*.6. Անասնաբուժական նշանակության ապրանքի առաջնային փաթեթվածքի նյութի նկարագրությունը (hcsdo:VeterinaryItemPackageMaterialText) |
այն նյութի նկարագրությունը, որից պատրաստված է անասնաբուժական նշանակության ապրանքի առաջնային փաթեթվածքը՝ լրացուցիչ հատկությունների նշմամբ |
M.HC.SDE.01585 |
csdo:Text4000Type (M.SDT.00088) Պայմանանշանների տողը: Նվազագույն երկարությունը՝ 1։ Առավելագույն երկարությունը՝ 4000 |
0..1 | |||||
|
*.7. Անասնաբուժական նշանակության ապրանքի փաթեթվածքում պատրաստուկի (միջոցի) քանակի մասին տեղեկություններ (hccdo:VeterinaryItemPackageMeasureDetails) |
պատրաստուկի (միջոցի) քանակն առաջնային փաթեթվածքում |
M.HC.CDE.01225 |
hccdo:VeterinaryItemPackageMeasureDetailsType (M.HC.CDT.01224) Որոշվում է ներդրված տարրերի արժեքների տիրույթներով |
0..* | |||||
|
*.7.1. Անասնաբուժական նշանակության ապրանքի փաթեթվածքի տեսակի ծածկագիրը (hcsdo:VeterinaryItemPackageKindCode) |
անասնաբուժական նշանակության ապրանքի փաթեթվածքի տեսակի ծածկագրային նշագիրը |
M.HC.SDE.01595 |
csdo:Code2Type (M.SDT.00170) Պայմանանշանների նորմալացված տողը։ Երկարությունը՝ 2 |
1 | |||||
|
*.7.2. Պատրաստուկի (միջոցի) քանակը փաթեթվածքում (hcsdo:VeterinaryItemPackageMeasure) |
պատրաստուկի (միջոցի) քանակը փաթեթվածքում |
M.HC.SDE.01586 |
csdo:UnifiedPhysicalMeasureType (M.SDT.00122) Թիվը՝ հաշվարկի տասական համակարգում։ Թվանշանների առավելագույն քանակը՝ 24։ Կոտորակային թվանշանների առավելագույն քանակը՝ 6 |
0..1 | |||||
|
ա) չափման միավորը (measurementUnitCode ատրիբուտ) |
չափման միավորի ծածկագրային նշագիր |
– |
csdo:MeasurementUnitCodeType (M.SDT.00074) Տառաթվային ծածկագիրը: Ձևանմուշը՝ [0-9A-Z]{2,3}|\d{3,4} |
1 | |||||
|
բ) տեղեկագրքի (դասակարգչի) նույնականացուցիչը (measurementUnitCodeListId ատրիբուտ) |
չափման միավորների դասակարգչի նույնականացուցիչը |
– |
csdo:ReferenceDataIdType (M.SDT.00091) Պայմանանշանների նորմալացված տողը։ Նվազագույն երկարությունը՝ 1։ Առավելագույն երկարությունը՝ 20 |
1 | |||||
|
*.7.3. Անասնաբուժական նշանակության ապրանքի բաղադրության մեջ ներառված պատրաստուկի (միջոցի) փաթեթվածքում քանակի միջակայքի ստորին սահմանը (hcsdo:VeterinaryItemPackageLowerLimitMeasure) |
անասնաբուժական նշանակության ապրանքի բաղադրության մեջ ներառված պատրաստուկի (միջոցի) փաթեթվածքում քանակի միջակայքի ստորին սահմանը |
M.HC.SDE.01587 |
csdo:UnifiedPhysicalMeasureType (M.SDT.00122) Թիվը՝ հաշվարկի տասական համակարգում։ Թվանշանների առավելագույն քանակը՝ 24։ Կոտորակային թվանշանների առավելագույն քանակը՝ 6 |
0..1 | |||||
|
ա) չափման միավորը (measurementUnitCode ատրիբուտ) |
չափման միավորի ծածկագրային նշագիր |
– |
csdo:MeasurementUnitCodeType (M.SDT.00074) Տառաթվային ծածկագիրը: Ձևանմուշը՝ [0-9A-Z]{2,3}|\d{3,4} |
1 | |||||
|
բ) տեղեկագրքի (դասակարգչի) նույնականացուցիչը (measurementUnitCodeListId ատրիբուտ) |
չափման միավորների դասակարգչի նույնականացուցիչը |
– |
csdo:ReferenceDataIdType (M.SDT.00091) Պայմանանշանների նորմալացված տողը։ Նվազագույն երկարությունը՝ 1։ Առավելագույն երկարությունը՝ 20 |
1 | |||||
|
*.7.4. Անասնաբուժական նշանակության ապրանքի բաղադրության մեջ ներառված պատրաստուկի (միջոցի) փաթեթվածքում քանակի միջակայքի վերին սահմանը (hcsdo:VeterinaryItemPackageUpperLimitMeasure) |
անասնաբուժական նշանակության ապրանքի բաղադրության մեջ ներառված պատրաստուկի (միջոցի) փաթեթվածքում քանակի միջակայքի վերին սահմանը |
M.HC.SDE.01588 |
csdo:UnifiedPhysicalMeasureType (M.SDT.00122) Թիվը՝ հաշվարկի տասական համակարգում։ Թվանշանների առավելագույն քանակը՝ 24։ Կոտորակային թվանշանների առավելագույն քանակը՝ 6 |
0..1 | |||||
|
ա) չափման միավորը (measurementUnitCode ատրիբուտ) |
չափման միավորի ծածկագրային նշագիր |
– |
csdo:MeasurementUnitCodeType (M.SDT.00074) Տառաթվային ծածկագիրը: Ձևանմուշը՝ [0-9A-Z]{2,3}|\d{3,4} |
1 | |||||
|
բ) տեղեկագրքի (դասակարգչի) նույնականացուցիչը (measurementUnitCodeListId ատրիբուտ) |
չափման միավորների դասակարգչի նույնականացուցիչը |
– |
csdo:ReferenceDataIdType (M.SDT.00091) Պայմանանշանների նորմալացված տողը։ Նվազագույն երկարությունը՝ 1։ Առավելագույն երկարությունը՝ 20 |
1 | |||||
|
*.8. Անասնաբուժական նշանակության ապրանքի երկրորդային (սպառողական) փաթեթվածքի կազմում լրակազմող սարքվածքի մասին տեղեկություններ (hccdo:VeterinaryItemComponentDetails) |
անասնաբուժական նշանակության ապրանքի երկրորդային (սպառողական) փաթեթվածքի կազմում լրակազմող սարքվածքի մասին տեղեկություններ |
M.HC.CDE.01226 |
hccdo:VeterinaryItemComponentDetailsType (M.HC.CDT.01223) Որոշվում է ներդրված տարրերի արժեքների տիրույթներով |
0..* | |||||
|
*.8.1. Լրակազմող տարրի ծածկագիրը (hcsdo:ComponentCode) |
անասնաբուժական նշանակության ապրանքի փաթեթվածքում ընդգրկված լրակազմող տարրի ծածկագրային նշագիրը |
M.HC.SDE.00257 |
hcsdo:ComponentCodeType (M.HC.SDT.00060) Լրակազմող միջոցների ծածկագրի արժեքն այն տեղեկագրքին (դասակարգչին) համապատասխան, որի նույնականացուցիչը սահմանված է «Տեղեկագրքի (դասակարգչի) նույնականացուցիչը» ատրիբուտում։ Նվազագույն երկարությունը՝ 1։ Առավելագույն երկարությունը՝ 6 |
0..1 | |||||
|
ա) տեղեկագրքի (դասակարգչի) նույնականացուցիչը (codeListId ատրիբուտ) |
այն տեղեկագրքի (դասակարգչի) նշագիրը, որին համապատասխան նշված է ծածկագիրը |
– |
csdo:ReferenceDataIdType (M.SDT.00091) Պայմանանշանների նորմալացված տողը։ Նվազագույն երկարությունը՝ 1։ Առավելագույն երկարությունը՝ 20 |
1 | |||||
|
*.8.2. Լրակազմող տարրի անվանումը (hcsdo:ComponentName) |
անասնաբուժական նշանակության ապրանքի փաթեթվածքում ընդգրկված լրակազմող տարրի անվանումը |
M.HC.SDE.00005 |
csdo:Name40Type (M.SDT.00069) Պայմանանշանների նորմալացված տողը: Նվազագույն երկարությունը՝ 1։ Առավելագույն երկարությունը՝ 40 |
0..1 | |||||
|
*.8.3. Երկրորդային (սպառողական) փաթեթվածքի կազմում լրակազմող սարքվածքների քանակը (hcsdo:VeterinaryItemComponentQuantity) |
անասնաբուժական նշանակության ապրանքի երկրորդային (սպառողական) փաթեթվածքի կազմում լրակազմող սարքվածքների քանակը |
M.HC.SDE.01579 |
csdo:Quantity4Type (M.SDT.00097) Հաշվարկի տասական համակարգում ոչ բացասական ամբողջ թիվը։ Թվանշանների առավելագույն քանակը՝ 4 |
0..1 | |||||
|
*.8.4. Նյութը, որից պատրաստված է լրակազմող սարքվածքը (hcsdo:ComponentMaterialDescriptionText) |
այն նյութի նկարագրությունը, որից պատրաստված է անասնաբուժական նշանակության ապրանքի փաթեթվածքում ընդգրկված լրակազմող սարքվածքը |
M.HC.SDE.00019 |
csdo:Text4000Type (M.SDT.00088) Պայմանանշանների տողը: Նվազագույն երկարությունը՝ 1։ Առավելագույն երկարությունը՝ 4000 |
0..1 | |||||
|
*.9. Անասնաբուժական նշանակության ապրանքի երկրորդային (սպառողական) փաթեթվածքի տեսակի ծածկագիրը (hcsdo:VeterinaryItemSecondaryPackageKindCode) |
անասնաբուժական նշանակության ապրանքի երկրորդային (սպառողական) փաթեթվածքի տեսակի ծածկագրային նշագիրը |
M.HC.SDE.01580 |
hcsdo:VeterinaryItemSecondaryPackageKindCodeType (M.HC.SDT.01056) Անասնաբուժական նշանակության ապրանքների երկրորդային (սպառողական) փաթեթվածքների տեսակների ծածկագրի արժեքն այն տեղեկագրքին (դասակարգչին) համապատասխան, որի նույնականացուցիչը սահմանված է «Տեղեկագրքի (դասակարգչի) նույնականացուցիչը» ատրիբուտում։ Նվազագույն երկարությունը՝ 1։ Առավելագույն երկարությունը՝ 10 |
0..1 | |||||
|
ա) տեղեկագրքի (դասակարգչի) նույնականացուցիչը (codeListId ատրիբուտ) |
այն տեղեկագրքի (դասակարգչի) նշագիրը, որին համապատասխան նշված է ծածկագիրը |
– |
csdo:ReferenceDataIdType (M.SDT.00091) Պայմանանշանների նորմալացված տողը։ Նվազագույն երկարությունը՝ 1։ Առավելագույն երկարությունը՝ 20 |
1 | |||||
|
*.10. Անասնաբուժական նշանակության ապրանքի երկրորդային (սպառողական) փաթեթվածքի տեսակի անվանումը (hcsdo:VeterinaryItemSecondaryPackageKindName) |
անասնաբուժական նշանակության ապրանքի երկրորդային (սպառողական) փաթեթվածքի տեսակի անվանումը |
M.HC.SDE.01581 |
csdo:Name500Type (M.SDT.00134) Պայմանանշանների նորմալացված տողը: Նվազագույն երկարությունը՝ 1։ Առավելագույն երկարությունը՝ 500 |
0..1 | |||||
|
*.11. Անասնաբուժական նշանակության ապրանքի երկրորդային փաթեթվածքում փաթեթավորված միավորների հավաքակազմի առկայության հատկանիշը (hcsdo:VeterinaryItemSetIndicator) |
անասնաբուժական նշանակության ապրանքի երկրորդային փաթեթվածքում փաթեթավորված միավորների հավաքակազմի հատկանիշը՝ 1՝ անասնաբուժական նշանակության ապրանքը հավաքակազմ է. 0՝ անասնաբուժական նշանակության ապրանքը հավաքակազմ չէ |
M.HC.SDE.01582 |
bdt:IndicatorType (M.BDT.00013) Երկու արժեքներից մեկը՝ «true» (ճիշտ է) կամ «false» (սխալ է) |
0..1 | |||||
|
*.12. Նիշք՝ փաթեթվածքների մանրակերտների լուսանկարով (լուսանկարներով) (hcsdo:PackageLayoutPhotoBinaryText) |
փաթեթվածքի մանրակերտի պատկերը՝ առնվազն 1027x1500 պիքսել կամ 300 dpi լուծաչափով jpeg, bmp, gif կամ png ձևաչափով |
M.HC.SDE.01589 |
csdo:BinaryTextType (M.SDT.00143) Երկուական օկտետների (բայթերի) վերջավոր հաջորդականություն |
1..* | |||||
|
ա) տվյալների ձևաչափի ծածկագիրը (mediaTypeCode ատրիբուտ) |
տվյալների ձևաչափի ծածկագրային նշագիրը |
– |
csdo:MediaTypeCodeType (M.SDT.00147) Ծածկագրի արժեքը՝ տվյալների ձևաչափի տեղեկագրքին համապատասխան։ Նվազագույն երկարությունը՝ 1: Առավելագույն երկարությունը՝ 255 |
0..1 | |||||
|
2.7.9. Դեղաբուժական խմբի ծածկագիրը (hcsdo:PharmacologicalGroupCode) |
անասնաբուժական դեղապատրաստուկի դեղաբուժական խմբի ծածկագրային նշագիրը |
M.HC.SDE.00158 |
hcsdo:PharmacologicalGroupCodeType (M.HC.SDT.00028) Դեղաբուժական խմբի ծածկագրի արժեքն այն տեղեկագրքին (դասակարգչին) համապատասխան, որի նույնականացուցիչը սահմանված է «Տեղեկագրքի (դասակարգչի) նույնականացուցիչը» ատրիբուտում։ Ձևանմուշը՝ [ABCDGHJLMNPRSV]\d{2} |
0..1 | |||||
|
ա) տեղեկագրքի (դասակարգչի) նույնականացուցիչը (codeListId ատրիբուտ) |
այն տեղեկագրքի (դասակարգչի) նշագիրը, որին համապատասխան նշված է ծածկագիրը |
– |
csdo:ReferenceDataIdType (M.SDT.00091) Պայմանանշանների նորմալացված տողը։ Նվազագույն երկարությունը՝ 1։ Առավելագույն երկարությունը՝ 20 |
1 | |||||
|
2.7.10. Դեղաբուժական խմբի անվանումը (hcsdo:PharmacologicalGroupName) |
անասնաբուժական դեղապատրաստուկի դեղաբուժական խմբի անվանումը |
M.HC.SDE.01103 |
csdo:Name250Type (M.SDT.00068) Պայմանանշանների նորմալացված տողը: Նվազագույն երկարությունը՝ 1։ Առավելագույն երկարությունը՝ 250 |
0..1 | |||||
|
2.7.11. Անասնաբուժական նշանակության ապրանքի նշանակության (կիրառման ոլորտի) մասին տեղեկություններ (hccdo:VeterinaryItemApplicationFieldDetails) |
անասնաբուժական նշանակության ապրանքի նշանակության (կիրառման ոլորտի) մասին տեղեկություններ |
M.HC.CDE.01145 |
hccdo:VeterinaryItemApplicationFieldDetailsType (M.HC.CDT.01145) Որոշվում է ներդրված տարրերի արժեքների տիրույթներով |
0..* | |||||
|
*.1. Անասնաբուժական նշանակության ապրանքի նշանակության (կիրառման ոլորտի) ծածկագիրը (hcsdo:VeterinaryItemApplicationFieldCode) |
անասնաբուժական նշանակության ապրանքի նշանակության (կիրառման ոլորտի) ծածկագրային նշագիրը |
M.HC.SDE.01468 |
csdo:UnifiedOptionalCode20Type (M.SDT.00335) Ծածկագրի արժեքն այն տեղեկագրքին (դասակարգչին) համապատասխան, որի նույնականացուցիչը կարող է սահմանված լինել «Տեղեկագրքի (դասակարգչի) նույնականացուցիչը» ատրիբուտում: Նվազագույն երկարությունը՝ 1։ Առավելագույն երկարությունը՝ 20 |
0..1 | |||||
|
ա) տեղեկագրքի (դասակարգչի) նույնականացուցիչը (codeListId ատրիբուտ) |
այն տեղեկագրքի (դասակարգչի) նշագիրը, որին համապատասխան նշված է ծածկագիրը |
– |
csdo:ReferenceDataIdType (M.SDT.00091) Պայմանանշանների նորմալացված տողը։ Նվազագույն երկարությունը՝ 1։ Առավելագույն երկարությունը՝ 20 |
0..1 | |||||
|
*.2. Անասնաբուժական նշանակության ապրանքի նշանակության (կիրառման ոլորտի) անվանումը (hcsdo:VeterinaryItemApplicationFieldName) |
անասնաբուժական նշանակության ապրանքի նշանակության (կիրառման ոլորտի) անվանումը |
M.HC.SDE.01469 |
csdo:Name250Type (M.SDT.00068) Պայմանանշանների նորմալացված տողը: Նվազագույն երկարությունը՝ 1։ Առավելագույն երկարությունը՝ 250 |
0..1 | |||||
|
2.7.12. Անասնաբուժական նշանակության ապրանքը կամ դրա բաղկացուցիչ մասն արտադրողի մասին տեղեկություններ (hccdo:VeterinaryItemManufacturingAuthorizationHolderDetails) |
անասնաբուժական նշանակության ապրանքն արտադրողի մասին տեղեկություններ |
M.HC.CDE.01221 |
ccdo:BusinessEntityDetailsType (M.CDT.00061) Որոշվում է ներդրված տարրերի արժեքների տիրույթներով |
1..* | |||||
|
*.1. Երկրի ծածկագիրը (csdo:UnifiedCountryCode) |
տնտեսավարող սուբյեկտի գրանցման երկրի ծածկագրային նշագիրը |
M.SDE.00162 |
csdo:UnifiedCountryCodeType (M.SDT.00112) Երկրի երկտառ ծածկագրի արժեքն այն տեղեկագրքին (դասակարգչին) համապատասխան, որի նույնականացուցիչը սահմանված է «Տեղեկագրքի (դասակարգչի) նույնականացուցիչը» ատրիբուտում: Ձևանմուշը՝ [A-Z]{2} |
0..1 | |||||
|
ա) տեղեկագրքի (դասակարգչի) նույնականացուցիչը (codeListId ատրիբուտ) |
այն տեղեկագրքի (դասակարգչի) նշագիրը, որին համապատասխան նշված է ծածկագիրը |
– |
csdo:ReferenceDataIdType (M.SDT.00091) Պայմանանշանների նորմալացված տողը։ Նվազագույն երկարությունը՝ 1։ Առավելագույն երկարությունը՝ 20 |
1 | |||||
|
*.2. Տնտեսավարող սուբյեկտի անվանումը (csdo:BusinessEntityId) |
տնտեսավարող սուբյեկտի լրիվ անվանումը կամ տնտեսական գործունեություն վարող ֆիզիկական անձի ազգանունը, անունը և հայրանունը |
M.SDE.00187 |
csdo:Name300Type (M.SDT.00056) Պայմանանշանների նորմալացված տողը: Նվազագույն երկարությունը՝ 1։ Առավելագույն երկարությունը՝ 300 |
0..1 | |||||
|
*.3. Տնտեսավարող սուբյեկտի կրճատ անվանումը (csdo:BusinessEntityBriefName) |
տնտեսավարող սուբյեկտի համառոտ անվանումը կամ տնտեսական գործունեություն վարող ֆիզիկական անձի ազգանունը, անունը և հայրանունը |
M.SDE.00188 |
csdo:Name120Type (M.SDT.00055) Պայմանանշանների նորմալացված տողը: Նվազագույն երկարությունը՝ 1։ Առավելագույն երկարությունը՝ 120 |
0..1 | |||||
|
*.4. Կազմակերպաիրավական ձևի ծածկագիրը (csdo:BusinessEntityTypeCode) |
այն կազմակերպաիրավական ձևի ծածկագրային նշագիրը, որով գրանցված է տնտեսավարող սուբյեկտը |
M.SDE.00023 |
csdo:UnifiedCode20Type (M.SDT.00140) Ծածկագրի արժեքն այն տեղեկագրքին (դասակարգչին) համապատասխան, որի նույնականացուցիչը սահմանված է «Տեղեկագրքի (դասակարգչի) նույնականացուցիչը» ատրիբուտում։ Նվազագույն երկարությունը՝ 1։ Առավելագույն երկարությունը՝ 20 |
0..1 | |||||
|
ա) տեղեկագրքի (դասակարգչի) նույնականացուցիչը (codeListId ատրիբուտ) |
այն տեղեկագրքի (դասակարգչի) նշագիրը, որին համապատասխան նշված է ծածկագիրը |
– |
csdo:ReferenceDataIdType (M.SDT.00091) Պայմանանշանների նորմալացված տողը։ Նվազագույն երկարությունը՝ 1։ Առավելագույն երկարությունը՝ 20 |
1 | |||||
|
*.5. Կազմակերպաիրավական ձևի անվանումը (csdo:BusinessEntityTypeName) |
այն կազմակերպաիրավական ձևի անվանումը, որով գրանցված է տնտեսավարող սուբյեկտը |
M.SDE.00090 |
csdo:Name300Type (M.SDT.00056) Պայմանանշանների նորմալացված տողը: Նվազագույն երկարությունը՝ 1։ Առավելագույն երկարությունը՝ 300 |
0..1 | |||||
|
*.6. Տնտեսավարող սուբյեկտի նույնականացուցիչը (csdo:BusinessEntityId) |
պետական գրանցման ժամանակ տրված գրառման համարը (ծածկագիրը)՝ ըստ ռեեստրի (ռեգիստրի) |
M.SDE.00189 |
csdo:BusinessEntityIdType (M.SDT.00157) Պայմանանշանների նորմալացված տողը։ Նվազագույն երկարությունը՝ 1։ Առավելագույն երկարությունը՝ 20 |
0..1 | |||||
|
ա) նույնականացման մեթոդը (kindId ատրիբուտ) |
տնտեսավարող սուբյեկտների նույնականացման մեթոդը |
– |
csdo:BusinessEntityIdKindIdType (M.SDT.00158) Տնտեսավարող սուբյեկտների նույնականացման մեթոդների տեղեկագրքից նույնականացուցչի արժեքը։ Նվազագույն երկարությունը՝ 1։ Առավելագույն երկարությունը՝ 20 |
1 | |||||
|
*.7. Նույնականացման եզակի մաքսային համարը (csdo:UniqueCustomsNumberId) |
մաքսային հսկողության նպատակների համար նախատեսված՝ տնտեսավարող սուբյեկտի նույնականացման եզակի համարը |
M.SDE.00135 |
csdo:UniqueCustomsNumberIdType (M.SDT.00089) Պայմանանշանների նորմալացված տողը։ Նվազագույն երկարությունը՝ 1։ Առավելագույն երկարությունը՝ 17 |
0..1 | |||||
|
*.8. Հարկ վճարողի նույնականացուցիչը (csdo:TaxpayerId) |
տնտեսավարող սուբյեկտի նույնականացուցիչը՝ հարկ վճարողի գրանցման երկրի հարկ վճարողների ռեեստրում |
M.SDE.00025 |
csdo:TaxpayerIdType (M.SDT.00025) Նույնականացուցչի արժեքը՝ հարկ վճարողի գրանցման երկրում ընդունված կանոններին համապատասխան։ Նվազագույն երկարությունը՝ 1։ Առավելագույն երկարությունը՝ 20 |
0..1 | |||||
|
*.9. Հաշվառման վերցնելու պատճառի ծածկագիրը (csdo:TaxRegistrationReasonCode) |
Ռուսաստանի Դաշնությունում տնտեսավարող սուբյեկտին հարկային հաշվառման վերցնելու պատճառը նույնականացնող ծածկագիրը |
M.SDE.00030 |
csdo:TaxRegistrationReasonCodeType (M.SDT.00030) Պայմանանշանների նորմալացված տողը։ Ձևանմուշը՝ \d{9} |
0..1 | |||||
|
*.10. Հասցեն (ccdo:SubjectAddressDetails) |
տնտեսավարող սուբյեկտի հասցեն |
M.CDE.00058 |
ccdo:SubjectAddressDetailsType (M.CDT.00064) Որոշվում է ներդրված տարրերի արժեքների տիրույթներով |
0..* | |||||
|
*.10.1. Հասցեի տեսակի ծածկագիրը (csdo:AddressKindCode) |
հասցեի տեսակի ծածկագրային նշագիրը |
M.SDE.00192 |
csdo:AddressKindCodeType (M.SDT.00162) Ծածկագրի արժեքը՝ հասցեների տեսակների տեղեկագրքին համապատասխան։ Նվազագույն երկարությունը՝ 1։ Առավելագույն երկարությունը՝ 20 |
0..1 | |||||
|
*.10.2. Երկրի ծածկագիրը (csdo:UnifiedCountryCode) |
երկրի ծածկագրային նշագիրը |
M.SDE.00162 |
csdo:UnifiedCountryCodeType (M.SDT.00112) Երկրի երկտառ ծածկագրի արժեքն այն տեղեկագրքին (դասակարգչին) համապատասխան, որի նույնականացուցիչը սահմանված է «Տեղեկագրքի (դասակարգչի) նույնականացուցիչը» ատրիբուտում: Ձևանմուշը՝ [A-Z]{2} |
0..1 | |||||
|
ա) տեղեկագրքի (դասակարգչի) նույնականացուցիչը (codeListId ատրիբուտ) |
այն տեղեկագրքի (դասակարգչի) նշագիրը, որին համապատասխան նշված է ծածկագիրը |
– |
csdo:ReferenceDataIdType (M.SDT.00091) Պայմանանշանների նորմալացված տողը։ Նվազագույն երկարությունը՝ 1։ Առավելագույն երկարությունը՝ 20 |
1 | |||||
|
*.10.3. Տարածքի ծածկագիրը (csdo:TerritoryCode) |
վարչատարածքային բաժանման միավորի ծածկագիրը |
M.SDE.00031 |
csdo:TerritoryCodeType (M.SDT.00031) Պայմանանշանների նորմալացված տողը։ Նվազագույն երկարությունը՝ 1։ Առավելագույն երկարությունը՝ 17 |
0..1 | |||||
|
*.10.4. Տարածաշրջանը (csdo:RegionName) |
առաջին մակարդակի վարչատարածքային բաժանման միավորի անվանումը |
M.SDE.00007 |
csdo:Name120Type (M.SDT.00055) Պայմանանշանների նորմալացված տողը: Նվազագույն երկարությունը՝ 1։ Առավելագույն երկարությունը՝ 120 |
0..1 | |||||
|
*.10.5. Շրջանը (csdo:DistrictName) |
երկրորդ մակարդակի վարչատարածքային բաժանման միավորի անվանումը |
M.SDE.00008 |
csdo:Name120Type (M.SDT.00055) Պայմանանշանների նորմալացված տողը: Նվազագույն երկարությունը՝ 1։ Առավելագույն երկարությունը՝ 120 |
0..1 | |||||
|
*.10.6. Քաղաքը (csdo:CityName) |
քաղաքի անվանումը |
M.SDE.00009 |
csdo:Name120Type (M.SDT.00055) Պայմանանշանների նորմալացված տողը: Նվազագույն երկարությունը՝ 1։ Առավելագույն երկարությունը՝ 120 |
0..1 | |||||
|
*.10.7. Բնակավայրը (csdo:SettlementName) |
բնակավայրի անվանումը |
M.SDE.00057 |
csdo:Name120Type (M.SDT.00055) Պայմանանշանների նորմալացված տողը: Նվազագույն երկարությունը՝ 1։ Առավելագույն երկարությունը՝ 120 |
0..1 | |||||
|
*.10.8. Փողոցը (csdo:StreetName) |
քաղաքային ենթակառուցվածքի փողոցաճանապարհային ցանցի տարրի անվանումը |
M.SDE.00010 |
csdo:Name120Type (M.SDT.00055) Պայմանանշանների նորմալացված տողը: Նվազագույն երկարությունը՝ 1։ Առավելագույն երկարությունը՝ 120 |
0..1 | |||||
|
*.10.9. Շենքի համարը (csdo:BuildingNumberId) |
շենքի, մասնաշենքի, շինության նշագիրը |
M.SDE.00011 |
csdo:Id50Type (M.SDT.00093) Պայմանանշանների նորմալացված տողը։ Նվազագույն երկարությունը՝ 1։ Առավելագույն երկարությունը՝ 50 |
0..1 | |||||
|
*.10.10. Սենքի համարը (csdo:RoomNumberId) |
գրասենյակի կամ բնակարանի նշագիրը |
M.SDE.00012 |
csdo:Id20Type (M.SDT.00092) Պայմանանշանների նորմալացված տողը։ Նվազագույն երկարությունը՝ 1։ Առավելագույն երկարությունը՝ 20 |
0..1 | |||||
|
*.10.11. Փոստային դասիչը (csdo:PostCode) |
փոստային կապի ձեռնարկության փոստային դասիչը |
M.SDE.00006 |
csdo:PostCodeType (M.SDT.00006) Պայմանանշանների նորմալացված տողը։ Ձևանմուշը՝ [A-Z0-9][A-Z0-9 -]{1,8}[A-Z0-9] |
0..1 | |||||
|
*.10.12. Բաժանորդային արկղի համարը (csdo:PostOfficeBoxId) |
փոստային կապի ձեռնարկությունում բաժանորդային արկղի համարը |
M.SDE.00013 |
csdo:Id20Type (M.SDT.00092) Պայմանանշանների նորմալացված տողը։ Նվազագույն երկարությունը՝ 1։ Առավելագույն երկարությունը՝ 20 |
0..1 | |||||
|
*.11. Կոնտակտային վավերապայմանը (ccdo:CommunicationDetails) |
տնտեսավարող սուբյեկտի կոնտակտային վավերապայմանը |
M.CDE.00003 |
ccdo:CommunicationDetailsType (M.CDT.00003) Որոշվում է ներդրված տարրերի արժեքների տիրույթներով |
0..* | |||||
|
*.11.1. Կապի տեսակի ծածկագիրը (csdo:CommunicationChannelCode) |
կապի միջոցի (կապուղու) տեսակի (հեռախոս, ֆաքս, էլեկտրոնային փոստ և այլն) ծածկագրային նշագիրը |
M.SDE.00014 |
csdo:CommunicationChannelCodeV2Type (M.SDT.00163) Ծածկագրի արժեքը՝ կապի միջոցների (կապուղիների) տեսակների ցանկին համապատասխան։ Նվազագույն երկարությունը՝ 1։ Առավելագույն երկարությունը՝ 20 |
0..1 | |||||
|
*.11.2. Կապի տեսակի անվանումը (csdo:CommunicationChannelName) |
կապի միջոցի (կապուղու) տեսակի (հեռախոս, ֆաքս, էլեկտրոնային փոստ և այլն) անվանումը |
M.SDE.00093 |
csdo:Name120Type (M.SDT.00055) Պայմանանշանների նորմալացված տողը: Նվազագույն երկարությունը՝ 1։ Առավելագույն երկարությունը՝ 120 |
0..1 | |||||
|
*.11.3. Կապուղու նույնականացուցիչը (csdo:CommunicationChannelId) |
կապուղին նույնականացնող պայմանանշանների հաջորդականությունը (հեռախոսահամարի, ֆաքսի, էլեկտրոնային փոստի հասցեի և այլնի նշում) |
M.SDE.00015 |
csdo:CommunicationChannelIdType (M.SDT.00015) Պայմանանշանների նորմալացված տողը։ Նվազագույն երկարությունը՝ 1։ Առավելագույն երկարությունը՝ 1000 |
1..* | |||||
|
2.7.13. Անասնաբուժական նշանակության ապրանքի կամ դրա բաղկացուցիչ մասի արտադրական հարթակի մասին տեղեկություններ (hccdo:VeterinaryItemManufacturingAreaDetails) |
անասնաբուժական նշանակության ապրանքի արտադրական հարթակի մասին տեղեկություններ |
M.HC.CDE.01222 |
ccdo:BusinessEntityDetailsType (M.CDT.00061) Որոշվում է ներդրված տարրերի արժեքների տիրույթներով |
0..* | |||||
|
*.1. Երկրի ծածկագիրը (csdo:UnifiedCountryCode) |
տնտեսավարող սուբյեկտի գրանցման երկրի ծածկագրային նշագիրը |
M.SDE.00162 |
csdo:UnifiedCountryCodeType (M.SDT.00112) Երկրի երկտառ ծածկագրի արժեքն այն տեղեկագրքին (դասակարգչին) համապատասխան, որի նույնականացուցիչը սահմանված է «Տեղեկագրքի (դասակարգչի) նույնականացուցիչը» ատրիբուտում: Ձևանմուշը՝ [A-Z]{2} |
0..1 | |||||
|
ա) տեղեկագրքի (դասակարգչի) նույնականացուցիչը (codeListId ատրիբուտ) |
այն տեղեկագրքի (դասակարգչի) նշագիրը, որին համապատասխան նշված է ծածկագիրը |
– |
csdo:ReferenceDataIdType (M.SDT.00091) Պայմանանշանների նորմալացված տողը։ Նվազագույն երկարությունը՝ 1։ Առավելագույն երկարությունը՝ 20 |
1 | |||||
|
*.2. Տնտեսավարող սուբյեկտի անվանումը (csdo:BusinessEntityName) |
տնտեսավարող սուբյեկտի լրիվ անվանումը կամ տնտեսական գործունեություն վարող ֆիզիկական անձի ազգանունը, անունը և հայրանունը |
M.SDE.00187 |
csdo:Name300Type (M.SDT.00056) Պայմանանշանների նորմալացված տողը: Նվազագույն երկարությունը՝ 1։ Առավելագույն երկարությունը՝ 300 |
0..1 | |||||
|
*.3. Տնտեսավարող սուբյեկտի կրճատ անվանումը (csdo:BusinessEntityBriefName) |
տնտեսավարող սուբյեկտի համառոտ անվանումը կամ տնտեսական գործունեություն վարող ֆիզիկական անձի ազգանունը, անունը և հայրանունը |
M.SDE.00188 |
csdo:Name120Type (M.SDT.00055) Պայմանանշանների նորմալացված տողը: Նվազագույն երկարությունը՝ 1: Առավելագույն երկարությունը՝ 120 |
0..1 | |||||
|
*.4. Կազմակերպաիրավական ձևի ծածկագիրը (csdo:BusinessEntityTypeCode) |
այն կազմակերպաիրավական ձևի ծածկագրային նշագիրը, որով գրանցված է տնտեսավարող սուբյեկտը |
M.SDE.00023 |
csdo:UnifiedCode20Type (M.SDT.00140) Ծածկագրի արժեքն այն տեղեկագրքին (դասակարգչին) համապատասխան, որի նույնականացուցիչը սահմանված է «Տեղեկագրքի (դասակարգչի) նույնականացուցիչը» ատրիբուտում։ Նվազագույն երկարությունը՝ 1: Առավելագույն երկարությունը՝ 20 |
0..1 | |||||
|
ա) տեղեկագրքի (դասակարգչի) նույնականացուցիչը (codeListId ատրիբուտ) |
այն տեղեկագրքի (դասակարգչի) նշագիրը, որին համապատասխան նշված է ծածկագիրը |
– |
csdo:ReferenceDataIdType (M.SDT.00091) Պայմանանշանների նորմալացված տողը։ Նվազագույն երկարությունը՝ 1։ Առավելագույն երկարությունը՝ 20 |
1 | |||||
|
*.5. Կազմակերպաիրավական ձևի անվանումը (csdo:BusinessEntityTypeName) |
այն կազմակերպաիրավական ձևի անվանումը, որով գրանցված է տնտեսավարող սուբյեկտը |
M.SDE.00090 |
csdo:Name300Type (M.SDT.00056) Պայմանանշանների նորմալացված տողը: Նվազագույն երկարությունը՝ 1։ Առավելագույն երկարությունը՝ 300 |
0..1 | |||||
|
*.6. Տնտեսավարող սուբյեկտի նույնականացուցիչը (csdo:BusinessEntityId) |
պետական գրանցման ժամանակ տրված գրառման համարը (ծածկագիրը)՝ ըստ ռեեստրի (ռեգիստրի) |
M.SDE.00189 |
csdo:BusinessEntityIdType (M.SDT.00157) Պայմանանշանների նորմալացված տողը։ Նվազագույն երկարությունը՝ 1։ Առավելագույն երկարությունը՝ 20 |
0..1 | |||||
|
ա) նույնականացման մեթոդը (kindId ատրիբուտ) |
տնտեսավարող սուբյեկտների նույնականացման մեթոդը |
– |
csdo:BusinessEntityIdKindIdType (M.SDT.00158) Տնտեսավարող սուբյեկտների նույնականացման մեթոդների տեղեկագրքից նույնականացուցչի արժեքը։ Նվազագույն երկարությունը՝ 1։ Առավելագույն երկարությունը՝ 20 |
1 | |||||
|
*.7. Նույնականացման եզակի մաքսային համարը (csdo:UniqueCustomsNumberId) |
մաքսային հսկողության նպատակների համար նախատեսված՝ տնտեսավարող սուբյեկտի նույնականացման եզակի համարը |
M.SDE.00135 |
csdo:UniqueCustomsNumberIdType (M.SDT.00089) Պայմանանշանների նորմալացված տողը։ Նվազագույն երկարությունը՝ 1։ Առավելագույն երկարությունը՝ 17 |
0..1 | |||||
|
*.8. Հարկ վճարողի նույնականացուցիչը (csdo:TaxpayerId) |
տնտեսավարող սուբյեկտի նույնականացուցիչը՝ հարկ վճարողի գրանցման երկրի հարկ վճարողների ռեեստրում |
M.SDE.00025 |
csdo:TaxpayerIdType (M.SDT.00025) Նույնականացուցչի արժեքը՝ հարկ վճարողի գրանցման երկրում ընդունված կանոններին համապատասխան։ Նվազագույն երկարությունը՝ 1։ Առավելագույն երկարությունը՝ 20 |
0..1 | |||||
|
*.9. Հաշվառման վերցնելու պատճառի ծածկագիրը (csdo:TaxRegistrationReasonCode) |
Ռուսաստանի Դաշնությունում տնտեսավարող սուբյեկտին հարկային հաշվառման վերցնելու պատճառը նույնականացնող ծածկագիրը |
M.SDE.00030 |
csdo:TaxRegistrationReasonCodeType (M.SDT.00030) Պայմանանշանների նորմալացված տողը։ Ձևանմուշը՝ \d{9} |
0..1 | |||||
|
*.10. Հասցեն (ccdo:SubjectAddressDetails) |
տնտեսավարող սուբյեկտի հասցեն |
M.CDE.00058 |
ccdo:SubjectAddressDetailsType (M.CDT.00064) Որոշվում է ներդրված տարրերի արժեքների տիրույթներով |
0..* | |||||
|
*.10.1. Հասցեի տեսակի ծածկագիրը (csdo:AddressKindCode) |
հասցեի տեսակի ծածկագրային նշագիրը |
M.SDE.00192 |
csdo:AddressKindCodeType (M.SDT.00162) Ծածկագրի արժեքը՝ հասցեների տեսակների տեղեկագրքին համապատասխան։ Նվազագույն երկարությունը՝ 1։ Առավելագույն երկարությունը՝ 20 |
0..1 | |||||
|
*.10.2. Երկրի ծածկագիրը (csdo:UnifiedCountryCode) |
երկրի ծածկագրային նշագիրը |
M.SDE.00162 |
csdo:UnifiedCountryCodeType (M.SDT.00112) Երկրի երկտառ ծածկագրի արժեքն այն տեղեկագրքին (դասակարգչին) համապատասխան, որի նույնականացուցիչը սահմանված է «Տեղեկագրքի (դասակարգչի) նույնականացուցիչը» ատրիբուտում: Ձևանմուշը՝ [A-Z]{2} |
0..1 | |||||
|
ա) տեղեկագրքի (դասակարգչի) նույնականացուցիչը (codeListId ատրիբուտ) |
այն տեղեկագրքի (դասակարգչի) նշագիրը, որին համապատասխան նշված է ծածկագիրը |
– |
csdo:ReferenceDataIdType (M.SDT.00091) Պայմանանշանների նորմալացված տողը։ Նվազագույն երկարությունը՝ 1։ Առավելագույն երկարությունը՝ 20 |
1 | |||||
|
*.10.3. Տարածքի ծածկագիրը (csdo:TerritoryCode) |
վարչատարածքային բաժանման միավորի ծածկագիրը |
M.SDE.00031 |
csdo:TerritoryCodeType (M.SDT.00031) Պայմանանշանների նորմալացված տողը։ Նվազագույն երկարությունը՝ 1։ Առավելագույն երկարությունը՝ 17 |
0..1 | |||||
|
*.10.4. Տարածաշրջանը (csdo:RegionName) |
առաջին մակարդակի վարչատարածքային բաժանման միավորի անվանումը |
M.SDE.00007 |
csdo:Name120Type (M.SDT.00055) Պայմանանշանների նորմալացված տողը: Նվազագույն երկարությունը՝ 1։ Առավելագույն երկարությունը՝ 120 |
0..1 | |||||
|
*.10.5. Շրջանը (csdo:DistrictName) |
երկրորդ մակարդակի վարչատարածքային բաժանման միավորի անվանումը |
M.SDE.00008 |
csdo:Name120Type (M.SDT.00055) Պայմանանշանների նորմալացված տողը: Նվազագույն երկարությունը՝ 1։ Առավելագույն երկարությունը՝ 120 |
0..1 | |||||
|
*.10.6. Քաղաքը (csdo:CityName) |
քաղաքի անվանումը |
M.SDE.00009 |
csdo:Name120Type (M.SDT.00055) Պայմանանշանների նորմալացված տողը: Նվազագույն երկարությունը՝ 1։ Առավելագույն երկարությունը՝ 120 |
0..1 | |||||
|
*.10.7. Բնակավայրը (csdo:SettlementName) |
բնակավայրի անվանումը |
M.SDE.00057 |
csdo:Name120Type (M.SDT.00055) Պայմանանշանների նորմալացված տողը: Նվազագույն երկարությունը՝ 1։ Առավելագույն երկարությունը՝ 120 |
0..1 | |||||
|
*.10.8. Փողոցը (csdo:StreetName) |
քաղաքային ենթակառուցվածքի փողոցաճանապարհային ցանցի տարրի անվանումը |
M.SDE.00010 |
csdo:Name120Type (M.SDT.00055) Պայմանանշանների նորմալացված տողը: Նվազագույն երկարությունը՝ 1։ Առավելագույն երկարությունը՝ 120 |
0..1 | |||||
|
*.10.9. Շենքի համարը (csdo:BuildingNumberId) |
շենքի, մասնաշենքի, շինության նշագիրը |
M.SDE.00011 |
csdo:Id50Type (M.SDT.00093) Պայմանանշանների նորմալացված տողը։ Նվազագույն երկարությունը՝ 1։ Առավելագույն երկարությունը՝ 50 |
0..1 | |||||
|
*.10.10. Սենքի համարը (csdo:RoomNumberId) |
գրասենյակի կամ բնակարանի նշագիրը |
M.SDE.00012 |
csdo:Id20Type (M.SDT.00092) Պայմանանշանների նորմալացված տողը։ Նվազագույն երկարությունը՝ 1։ Առավելագույն երկարությունը՝ 20 |
0..1 | |||||
|
*.10.11. Փոստային դասիչը (csdo:PostCode) |
փոստային կապի ձեռնարկության փոստային դասիչը |
M.SDE.00006 |
csdo:PostCodeType (M.SDT.00006) Պայմանանշանների նորմալացված տողը։ Ձևանմուշը՝ [A-Z0-9][A-Z0-9 -]{1,8}[A-Z0-9] |
0..1 | |||||
|
*.10.12. Բաժանորդային արկղի համարը (csdo:PostOfficeBoxId) |
փոստային կապի ձեռնարկությունում բաժանորդային արկղի համարը |
M.SDE.00013 |
csdo:Id20Type (M.SDT.00092) Պայմանանշանների նորմալացված տողը։ Նվազագույն երկարությունը՝ 1։ Առավելագույն երկարությունը՝ 20 |
0..1 | |||||
|
*.11. Կոնտակտային վավերապայմանը (ccdo:CommunicationDetails) |
տնտեսավարող սուբյեկտի կոնտակտային վավերապայմանը |
M.CDE.00003 |
ccdo:CommunicationDetailsType (M.CDT.00003) Որոշվում է ներդրված տարրերի արժեքների տիրույթներով |
0..* | |||||
|
*.11.1. Կապի տեսակի ծածկագիրը (csdo:CommunicationChannelCode) |
կապի միջոցի (կապուղու) տեսակի (հեռախոս, ֆաքս, էլեկտրոնային փոստ և այլն) ծածկագրային նշագիրը |
M.SDE.00014 |
csdo:CommunicationChannelCodeV2Type (M.SDT.00163) Ծածկագրի արժեքը՝ կապի միջոցների (կապուղիների) տեսակների ցանկին համապատասխան։ Նվազագույն երկարությունը՝ 1։ Առավելագույն երկարությունը՝ 20 |
0..1 | |||||
|
*.11.2. Կապի տեսակի անվանումը (csdo:CommunicationChannelName) |
կապի միջոցի (կապուղու) տեսակի (հեռախոս, ֆաքս, էլեկտրոնային փոստ և այլն) անվանումը |
M.SDE.00093 |
csdo:Name120Type (M.SDT.00055) Պայմանանշանների նորմալացված տողը: Նվազագույն երկարությունը՝ 1։ Առավելագույն երկարությունը՝ 120 |
0..1 | |||||
|
*.11.3. Կապուղու նույնականացուցիչը (csdo:CommunicationChannelId) |
կապուղին նույնականացնող պայմանանշանների հաջորդականությունը (հեռախոսահամարի, ֆաքսի, էլեկտրոնային փոստի հասցեի և այլնի նշում) |
M.SDE.00015 |
csdo:CommunicationChannelIdType (M.SDT.00015) Պայմանանշանների նորմալացված տողը։ Նվազագույն երկարությունը՝ 1։ Առավելագույն երկարությունը՝ 1000 |
1..* | |||||
|
2.7.14. Երկրի ծածկագիրը (csdo:UnifiedCountryCode) |
անասնաբուժական նշանակության ապրանքի ծագման երկիրը |
M.SDE.00162 |
csdo:UnifiedCountryCodeType (M.SDT.00112) Երկրի երկտառ ծածկագրի արժեքն այն տեղեկագրքին (դասակարգչին) համապատասխան, որի նույնականացուցիչը սահմանված է «Տեղեկագրքի (դասակարգչի) նույնականացուցիչը» ատրիբուտում: Ձևանմուշը՝ [A-Z]{2} |
0..1 | |||||
|
ա) տեղեկագրքի (դասակարգչի) նույնականացուցիչը (codeListId ատրիբուտ) |
այն տեղեկագրքի (դասակարգչի) նշագիրը, որին համապատասխան նշված է ծածկագիրը |
– |
csdo:ReferenceDataIdType (M.SDT.00091) Պայմանանշանների նորմալացված տողը։ Նվազագույն երկարությունը՝ 1։ Առավելագույն երկարությունը՝ 20 |
1 | |||||
|
2.7.15. Անասնաբուժական նշանակության ապրանքի սերիայի համարը (hcsdo:VeterinaryItemBatchNumberId) |
անասնաբուժական նշանակության ապրանքի սերիայի համարը |
M.HC.SDE.01591 |
csdo:Id50Type (M.SDT.00093) Պայմանանշանների նորմալացված տողը։ Նվազագույն երկարությունը՝ 1։ Առավելագույն երկարությունը՝ 50 |
0..1 | |||||
|
2.7.16. Արտադրման ամսաթիվը (hcsdo:ManufacturingDate) |
անասնաբուժական նշանակության ապրանքի արտադրման ամսաթիվը |
M.HC.SDE.00585 |
bdt:DateType (M.BDT.00005) Ամսաթվի նշագիրը՝ ISO 8601 ստանդարտների սերիային համապատասխան |
0..1 | |||||
|
2.7.17. Արտադրանքի պիտանիության ժամկետի ավարտի ամսաթիվը (csdo:ProductShelfLifeEndDate) |
անասնաբուժական նշանակության ապրանքի պիտանիության ժամկետը լրանալու ամսաթիվը (ամիսը) |
M.SDE.00248 |
bdt:DateType (M.BDT.00005) Ամսաթվի նշագիրը՝ ISO 8601 ստանդարտների սերիային համապատասխան |
0..1 | |||||
|
2.7.18. Ծանոթագրություն (csdo:NoteText) |
անասնաբուժական նշանակության ապրանքի մասին լրացուցիչ տեղեկություններ |
M.SDE.00076 |
csdo:Text4000Type (M.SDT.00088) Պայմանանշանների տողը: Նվազագույն երկարությունը՝ 1։ Առավելագույն երկարությունը՝ 4000 |
0..* | |||||
|
2.8. Իրավատիրոջ մասին տեղեկություններ (hccdo:RightholderDetails) |
անասնաբուժական նշանակության ապրանքի իրավատիրոջ մասին տեղեկություններ |
M.HC.CDE.00919 |
ccdo:BusinessEntityDetailsType (M.CDT.00061) Որոշվում է ներդրված տարրերի արժեքների տիրույթներով |
0..1 | |||||
|
2.8.1. Երկրի ծածկագիրը (csdo:UnifiedCountryCode) |
տնտեսավարող սուբյեկտի գրանցման երկրի ծածկագրային նշագիրը |
M.SDE.00162 |
csdo:UnifiedCountryCodeType (M.SDT.00112) Երկրի երկտառ ծածկագրի արժեքն այն տեղեկագրքին (դասակարգչին) համապատասխան, որի նույնականացուցիչը սահմանված է «Տեղեկագրքի (դասակարգչի) նույնականացուցիչը» ատրիբուտում: Ձևանմուշը՝ [A-Z]{2} |
0..1 | |||||
|
ա) տեղեկագրքի (դասակարգչի) նույնականացուցիչը (codeListId ատրիբուտ) |
այն տեղեկագրքի (դասակարգչի) նշագիրը, որին համապատասխան նշված է ծածկագիրը |
– |
csdo:ReferenceDataIdType (M.SDT.00091) Պայմանանշանների նորմալացված տողը։ Նվազագույն երկարությունը՝ 1։ Առավելագույն երկարությունը՝ 20 |
1 | |||||
|
2.8.2. Տնտեսավարող սուբյեկտի անվանումը (csdo:BusinessEntityName) |
տնտեսավարող սուբյեկտի լրիվ անվանումը կամ տնտեսական գործունեություն վարող ֆիզիկական անձի ազգանունը, անունը և հայրանունը |
M.SDE.00187 |
csdo:Name300Type (M.SDT.00056) Պայմանանշանների նորմալացված տողը: Նվազագույն երկարությունը՝ 1։ Առավելագույն երկարությունը՝ 300 |
0..1 | |||||
|
2.8.3. Տնտեսավարող սուբյեկտի կրճատ անվանումը (csdo:BusinessEntityBriefName) |
տնտեսավարող սուբյեկտի համառոտ անվանումը կամ տնտեսական գործունեություն վարող ֆիզիկական անձի ազգանունը, անունը և հայրանունը |
M.SDE.00188 |
csdo:Name120Type (M.SDT.00055) Պայմանանշանների նորմալացված տողը: Նվազագույն երկարությունը՝ 1։ Առավելագույն երկարությունը՝ 120 |
0..1 | |||||
|
2.8.4. Կազմակերպաիրավական ձևի ծածկագիրը (csdo:BusinessEntityTypeCode) |
այն կազմակերպաիրավական ձևի ծածկագրային նշագիրը, որով գրանցված է տնտեսավարող սուբյեկտը |
M.SDE.00023 |
csdo:UnifiedCode20Type (M.SDT.00140) Ծածկագրի արժեքն այն տեղեկագրքին (դասակարգչին) համապատասխան, որի նույնականացուցիչը սահմանված է «Տեղեկագրքի (դասակարգչի) նույնականացուցիչը» ատրիբուտում։ Նվազագույն երկարությունը՝ 1։ Առավելագույն երկարությունը՝ 20 |
0..1 | |||||
|
ա) տեղեկագրքի (դասակարգչի) նույնականացուցիչը (codeListId ատրիբուտ) |
այն տեղեկագրքի (դասակարգչի) նշագիրը, որին համապատասխան նշված է ծածկագիրը |
– |
csdo:ReferenceDataIdType (M.SDT.00091) Պայմանանշանների նորմալացված տողը։ Նվազագույն երկարությունը՝ 1։ Առավելագույն երկարությունը՝ 20 |
1 | |||||
|
2.8.5. Կազմակերպաիրավական ձևի անվանումը (csdo:BusinessEntityTypeName) |
այն կազմակերպաիրավական ձևի անվանումը, որով գրանցված է տնտեսավարող սուբյեկտը |
M.SDE.00090 |
csdo:Name300Type (M.SDT.00056) Պայմանանշանների նորմալացված տողը: Նվազագույն երկարությունը՝ 1։ Առավելագույն երկարությունը՝ 300 |
0..1 | |||||
|
2.8.6. Տնտեսավարող սուբյեկտի նույնականացուցիչը (csdo:BusinessEntityId) |
պետական գրանցման ժամանակ տրված գրառման համարը (ծածկագիրը)՝ ըստ ռեեստրի (ռեգիստրի) |
M.SDE.00189 |
csdo:BusinessEntityIdType (M.SDT.00157) Պայմանանշանների նորմալացված տողը։ Նվազագույն երկարությունը՝ 1։ Առավելագույն երկարությունը՝ 20 |
0..1 | |||||
|
ա) նույնականացման մեթոդը (kindId ատրիբուտ) |
տնտեսավարող սուբյեկտների նույնականացման մեթոդը |
– |
csdo:BusinessEntityIdKindIdType (M.SDT.00158) Տնտեսավարող սուբյեկտների նույնականացման մեթոդների տեղեկագրքից նույնականացուցչի արժեքը։ Նվազագույն երկարությունը՝ 1։ Առավելագույն երկարությունը՝ 20 |
1 | |||||
|
2.8.7. Նույնականացման եզակի մաքսային համարը (csdo:UniqueCustomsNumberId) |
մաքսային հսկողության նպատակների համար նախատեսված՝ տնտեսավարող սուբյեկտի նույնականացման եզակի համարը |
M.SDE.00135 |
csdo:UniqueCustomsNumberIdType (M.SDT.00089) Պայմանանշանների նորմալացված տողը։ Նվազագույն երկարությունը՝ 1։ Առավելագույն երկարությունը՝ 17 |
0..1 | |||||
|
2.8.8. Հարկ վճարողի նույնականացուցիչը (csdo:TaxpayerId) |
տնտեսավարող սուբյեկտի նույնականացուցիչը՝ հարկ վճարողի գրանցման երկրի հարկ վճարողների ռեեստրում |
M.SDE.00025 |
csdo:TaxpayerIdType (M.SDT.00025) Նույնականացուցչի արժեքը՝ հարկ վճարողի գրանցման երկրում ընդունված կանոններին համապատասխան։ Նվազագույն երկարությունը՝ 1։ Առավելագույն երկարությունը՝ 20 |
0..1 | |||||
|
2.8.9. Հաշվառման վերցնելու պատճառի ծածկագիրը (csdo:TaxRegistrationReasonCode) |
Ռուսաստանի Դաշնությունում տնտեսավարող սուբյեկտին հարկային հաշվառման վերցնելու պատճառը նույնականացնող ծածկագիրը |
M.SDE.00030 |
csdo:TaxRegistrationReasonCodeType (M.SDT.00030) Պայմանանշանների նորմալացված տողը։ Ձևանմուշը՝ \d{9} |
0..1 | |||||
|
2.8.10. Հասցեն (ccdo:SubjectAddressDetails) |
տնտեսավարող սուբյեկտի հասցեն |
M.CDE.00058 |
ccdo:SubjectAddressDetailsType (M.CDT.00064) Որոշվում է ներդրված տարրերի արժեքների տիրույթներով |
0..* | |||||
|
*.1. Հասցեի տեսակի ծածկագիրը (csdo:AddressKindCode) |
հասցեի տեսակի ծածկագրային նշագիրը |
M.SDE.00192 |
csdo:AddressKindCodeType (M.SDT.00162) Ծածկագրի արժեքը՝ հասցեների տեսակների տեղեկագրքին համապատասխան։ Նվազագույն երկարությունը՝ 1։ Առավելագույն երկարությունը՝ 20 |
0..1 | |||||
|
*.2. Երկրի ծածկագիրը (csdo:UnifiedCountryCode) |
երկրի ծածկագրային նշագիրը |
M.SDE.00162 |
csdo:UnifiedCountryCodeType (M.SDT.00112) Երկրի երկտառ ծածկագրի արժեքն այն տեղեկագրքին (դասակարգչին) համապատասխան, որի նույնականացուցիչը սահմանված է «Տեղեկագրքի (դասակարգչի) նույնականացուցիչը» ատրիբուտում: Ձևանմուշը՝ [A-Z]{2} |
0..1 | |||||
|
ա) տեղեկագրքի (դասակարգչի) նույնականացուցիչը (codeListId ատրիբուտ) |
այն տեղեկագրքի (դասակարգչի) նշագիրը, որին համապատասխան նշված է ծածկագիրը |
– |
csdo:ReferenceDataIdType (M.SDT.00091) Պայմանանշանների նորմալացված տողը։ Նվազագույն երկարությունը՝ 1։ Առավելագույն երկարությունը՝ 20 |
1 | |||||
|
*.3. Տարածքի ծածկագիրը (csdo:TerritoryCode) |
վարչատարածքային բաժանման միավորի ծածկագիրը |
M.SDE.00031 |
csdo:TerritoryCodeType (M.SDT.00031) Պայմանանշանների նորմալացված տողը։ Նվազագույն երկարությունը՝ 1։ Առավելագույն երկարությունը՝ 17 |
0..1 | |||||
|
*.4. Տարածաշրջանը (csdo:RegionName) |
առաջին մակարդակի վարչատարածքային բաժանման միավորի անվանումը |
M.SDE.00007 |
csdo:Name120Type (M.SDT.00055) Պայմանանշանների նորմալացված տողը: Նվազագույն երկարությունը՝ 1։ Առավելագույն երկարությունը՝ 120 |
0..1 | |||||
|
*.5. Շրջանը (csdo:DistrictName) |
երկրորդ մակարդակի վարչատարածքային բաժանման միավորի անվանումը |
M.SDE.00008 |
csdo:Name120Type (M.SDT.00055) Պայմանանշանների նորմալացված տողը: Նվազագույն երկարությունը՝ 1։ Առավելագույն երկարությունը՝ 120 |
0..1 | |||||
|
*.6. Քաղաքը (csdo:CityName) |
քաղաքի անվանումը |
M.SDE.00009 |
csdo:Name120Type (M.SDT.00055) Պայմանանշանների նորմալացված տողը: Նվազագույն երկարությունը՝ 1։ Առավելագույն երկարությունը՝ 120 |
0..1 | |||||
|
*.7. Բնակավայրը (csdo:SettlementName) |
բնակավայրի անվանումը |
M.SDE.00057 |
csdo:Name120Type (M.SDT.00055) Պայմանանշանների նորմալացված տողը: Նվազագույն երկարությունը՝ 1։ Առավելագույն երկարությունը՝ 120 |
0..1 | |||||
|
*.8. Փողոցը (csdo:StreetName) |
քաղաքային ենթակառուցվածքի փողոցաճանապարհային ցանցի տարրի անվանումը |
M.SDE.00010 |
csdo:Name120Type (M.SDT.00055) Պայմանանշանների նորմալացված տողը: Նվազագույն երկարությունը՝ 1։ Առավելագույն երկարությունը՝ 120 |
0..1 | |||||
|
*.9. Շենքի համարը (csdo:BuildingNumberId) |
շենքի, մասնաշենքի, շինության նշագիրը |
M.SDE.00011 |
csdo:Id50Type (M.SDT.00093) Պայմանանշանների նորմալացված տողը։ Նվազագույն երկարությունը՝ 1։ Առավելագույն երկարությունը՝ 50 |
0..1 | |||||
|
*.10. Սենքի համարը (csdo:RoomNumberId) |
գրասենյակի կամ բնակարանի նշագիրը |
M.SDE.00012 |
csdo:Id20Type (M.SDT.00092) Պայմանանշանների նորմալացված տողը։ Նվազագույն երկարությունը՝ 1։ Առավելագույն երկարությունը՝ 20 |
0..1 | |||||
|
*.11. Փոստային դասիչը (csdo:PostCode) |
փոստային կապի ձեռնարկության փոստային դասիչը |
M.SDE.00006 |
csdo:PostCodeType (M.SDT.00006) Պայմանանշանների նորմալացված տողը։ Ձևանմուշը՝ [A-Z0-9][A-Z0-9 -]{1,8}[A-Z0-9] |
0..1 | |||||
|
*.12. Բաժանորդային արկղի համարը (csdo:PostOfficeBoxId) |
փոստային կապի ձեռնարկությունում բաժանորդային արկղի համարը |
M.SDE.00013 |
csdo:Id20Type (M.SDT.00092) Պայմանանշանների նորմալացված տողը։ Նվազագույն երկարությունը՝ 1։ Առավելագույն երկարությունը՝ 20 |
0..1 | |||||
|
2.8.11. Կոնտակտային վավերապայմանը (ccdo:CommunicationDetails) |
տնտեսավարող սուբյեկտի կոնտակտային վավերապայմանը |
M.CDE.00003 |
ccdo:CommunicationDetailsType (M.CDT.00003) Որոշվում է ներդրված տարրերի արժեքների տիրույթներով |
0..* | |||||
|
*.1. Կապի տեսակի ծածկագիրը (csdo:CommunicationChannelCode) |
կապի միջոցի (կապուղու) տեսակի (հեռախոս, ֆաքս, էլեկտրոնային փոստ և այլն) ծածկագրային նշագիրը |
M.SDE.00014 |
csdo:CommunicationChannelCodeV2Type (M.SDT.00163) Ծածկագրի արժեքը՝ կապի միջոցների (կապուղիների) տեսակների ցանկին համապատասխան։ Նվազագույն երկարությունը՝ 1։ Առավելագույն երկարությունը՝ 20 |
0..1 | |||||
|
*.2. Կապի տեսակի անվանումը (csdo:CommunicationChannelName) |
կապի միջոցի (կապուղու) տեսակի (հեռախոս, ֆաքս, էլեկտրոնային փոստ և այլն) անվանումը |
M.SDE.00093 |
csdo:Name120Type (M.SDT.00055) Պայմանանշանների նորմալացված տողը: Նվազագույն երկարությունը՝ 1։ Առավելագույն երկարությունը՝ 120 |
0..1 | |||||
|
*.3. Կապուղու նույնականացուցիչը (csdo:CommunicationChannelId) |
կապուղին նույնականացնող պայմանանշանների հաջորդականությունը (հեռախոսահամարի, ֆաքսի, էլեկտրոնային փոստի հասցեի և այլնի նշում) |
M.SDE.00015 |
csdo:CommunicationChannelIdType (M.SDT.00015) Պայմանանշանների նորմալացված տողը։ Նվազագույն երկարությունը՝ 1։ Առավելագույն երկարությունը՝ 1000 |
1..* | |||||
|
2.9. Տնտեսավարող սուբյեկտի մասին տեղեկություններ (hccdo:BusinessEntityDetails) |
տեղեկություններ այն կազմակերպության մասին, որտեղ հայտնաբերվել է անասնաբուժական նշանակության անորակ ապրանք |
M.HC.CDE.00134 |
ccdo:BusinessEntityDetailsType (M.CDT.00061) Որոշվում է ներդրված տարրերի արժեքների տիրույթներով |
0..1 | |||||
|
2.9.1. Երկրի ծածկագիրը (csdo:UnifiedCountryCode) |
տնտեսավարող սուբյեկտի գրանցման երկրի ծածկագրային նշագիրը |
M.SDE.00162 |
csdo:UnifiedCountryCodeType (M.SDT.00112) Երկրի երկտառ ծածկագրի արժեքն այն տեղեկագրքին (դասակարգչին) համապատասխան, որի նույնականացուցիչը սահմանված է «Տեղեկագրքի (դասակարգչի) նույնականացուցիչը» ատրիբուտում: Ձևանմուշը՝ [A-Z]{2} |
0..1 | |||||
|
ա) տեղեկագրքի (դասակարգչի) նույնականացուցիչը (codeListId ատրիբուտ) |
այն տեղեկագրքի (դասակարգչի) նշագիրը, որին համապատասխան նշված է ծածկագիրը |
– |
csdo:ReferenceDataIdType (M.SDT.00091) Պայմանանշանների նորմալացված տողը։ Նվազագույն երկարությունը՝ 1։ Առավելագույն երկարությունը՝ 20 |
1 | |||||
|
2.9.2. Տնտեսավարող սուբյեկտի անվանումը (csdo:BusinessEntityName) |
տնտեսավարող սուբյեկտի լրիվ անվանումը կամ տնտեսական գործունեություն վարող ֆիզիկական անձի ազգանունը, անունը և հայրանունը |
M.SDE.00187 |
csdo:Name300Type (M.SDT.00056) Պայմանանշանների նորմալացված տողը: Նվազագույն երկարությունը՝ 1։ Առավելագույն երկարությունը՝ 300 |
0..1 | |||||
|
2.9.3. Տնտեսավարող սուբյեկտի կրճատ անվանումը (csdo:BusinessEntityBriefName) |
տնտեսավարող սուբյեկտի համառոտ անվանումը կամ տնտեսական գործունեություն վարող ֆիզիկական անձի ազգանունը, անունը և հայրանունը |
M.SDE.00188 |
csdo:Name120Type (M.SDT.00055) Պայմանանշանների նորմալացված տողը: Նվազագույն երկարությունը՝ 1։ Առավելագույն երկարությունը՝ 120 |
0..1 | |||||
|
2.9.4. Կազմակերպաիրավական ձևի ծածկագիրը (csdo:BusinessEntityTypeCode) |
այն կազմակերպաիրավական ձևի ծածկագրային նշագիրը, որով գրանցված է տնտեսավարող սուբյեկտը |
M.SDE.00023 |
csdo:UnifiedCode20Type (M.SDT.00140) Ծածկագրի արժեքն այն տեղեկագրքին (դասակարգչին) համապատասխան, որի նույնականացուցիչը սահմանված է «Տեղեկագրքի (դասակարգչի) նույնականացուցիչը» ատրիբուտում։ Նվազագույն երկարությունը՝ 1։ Առավելագույն երկարությունը՝ 20 |
0..1 | |||||
|
ա) տեղեկագրքի (դասակարգչի) նույնականացուցիչը (codeListId ատրիբուտ) |
այն տեղեկագրքի (դասակարգչի) նշագիրը, որին համապատասխան նշված է ծածկագիրը |
– |
csdo:ReferenceDataIdType (M.SDT.00091) Պայմանանշանների նորմալացված տողը։ Նվազագույն երկարությունը՝ 1։ Առավելագույն երկարությունը՝ 20 |
1 | |||||
|
2.9.5. Կազմակերպաիրավական ձևի անվանումը (csdo:BusinessEntityTypeName) |
այն կազմակերպաիրավական ձևի անվանումը, որով գրանցված է տնտեսավարող սուբյեկտը |
M.SDE.00090 |
csdo:Name300Type (M.SDT.00056) Պայմանանշանների նորմալացված տողը: Նվազագույն երկարությունը՝ 1։ Առավելագույն երկարությունը՝ 300 |
0..1 | |||||
|
2.9.6. Տնտեսավարող սուբյեկտի նույնականացուցիչը (csdo:BusinessEntityId) |
պետական գրանցման ժամանակ տրված գրառման համարը (ծածկագիրը)՝ ըստ ռեեստրի (ռեգիստրի) |
M.SDE.00189 |
csdo:BusinessEntityIdType (M.SDT.00157) Պայմանանշանների նորմալացված տողը։ Նվազագույն երկարությունը՝ 1։ Առավելագույն երկարությունը՝ 20 |
0..1 | |||||
|
ա) նույնականացման մեթոդը (kindId ատրիբուտ) |
տնտեսավարող սուբյեկտների նույնականացման մեթոդը |
– |
csdo:BusinessEntityIdKindIdType (M.SDT.00158) Տնտեսավարող սուբյեկտների նույնականացման մեթոդների տեղեկագրքից նույնականացուցչի արժեքը։ Նվազագույն երկարությունը՝ 1։ Առավելագույն երկարությունը՝ 20 |
1 | |||||
|
2.9.7. Նույնականացման եզակի մաքսային համարը (csdo:UniqueCustomsNumberId) |
մաքսային հսկողության նպատակների համար նախատեսված՝ տնտեսավարող սուբյեկտի նույնականացման եզակի համարը |
M.SDE.00135 |
csdo:UniqueCustomsNumberIdType (M.SDT.00089) Պայմանանշանների նորմալացված տողը։ Նվազագույն երկարությունը՝ 1։ Առավելագույն երկարությունը՝ 17 |
0..1 | |||||
|
2.9.8. Հարկ վճարողի նույնականացուցիչը (csdo:TaxpayerId) |
տնտեսավարող սուբյեկտի նույնականացուցիչը՝ հարկ վճարողի գրանցման երկրի հարկ վճարողների ռեեստրում |
M.SDE.00025 |
csdo:TaxpayerIdType (M.SDT.00025) Նույնականացուցչի արժեքը՝ հարկ վճարողի գրանցման երկրում ընդունված կանոններին համապատասխան։ Նվազագույն երկարությունը՝ 1։ Առավելագույն երկարությունը՝ 20 |
0..1 | |||||
|
2.9.9. Հաշվառման վերցնելու պատճառի ծածկագիրը (csdo:TaxRegistrationReasonCode) |
Ռուսաստանի Դաշնությունում տնտեսավարող սուբյեկտին հարկային հաշվառման վերցնելու պատճառը նույնականացնող ծածկագիրը |
M.SDE.00030 |
csdo:TaxRegistrationReasonCodeType (M.SDT.00030) Պայմանանշանների նորմալացված տողը։ Ձևանմուշը՝ \d{9} |
0..1 | |||||
|
2.9.10. Հասցեն (ccdo:SubjectAddressDetails) |
տնտեսավարող սուբյեկտի հասցեն |
M.CDE.00058 |
ccdo:SubjectAddressDetailsType (M.CDT.00064) Որոշվում է ներդրված տարրերի արժեքների տիրույթներով |
0..* | |||||
|
*.1. Հասցեի տեսակի ծածկագիրը (csdo:AddressKindCode) |
հասցեի տեսակի ծածկագրային նշագիրը |
M.SDE.00192 |
csdo:AddressKindCodeType (M.SDT.00162) Ծածկագրի արժեքը՝ հասցեների տեսակների տեղեկագրքին համապատասխան։ Նվազագույն երկարությունը՝ 1։ Առավելագույն երկարությունը՝ 20 |
0..1 | |||||
|
*.2. Երկրի ծածկագիրը (csdo:UnifiedCountryCode) |
երկրի ծածկագրային նշագիրը |
M.SDE.00162 |
csdo:UnifiedCountryCodeType (M.SDT.00112) Երկրի երկտառ ծածկագրի արժեքն այն տեղեկագրքին (դասակարգչին) համապատասխան, որի նույնականացուցիչը սահմանված է «Տեղեկագրքի (դասակարգչի) նույնականացուցիչը» ատրիբուտում: Ձևանմուշը՝ [A-Z]{2} |
0..1 | |||||
|
ա) տեղեկագրքի (դասակարգչի) նույնականացուցիչը (codeListId ատրիբուտ) |
այն տեղեկագրքի (դասակարգչի) նշագիրը, որին համապատասխան նշված է ծածկագիրը |
– |
csdo:ReferenceDataIdType (M.SDT.00091) Պայմանանշանների նորմալացված տողը։ Նվազագույն երկարությունը՝ 1։ Առավելագույն երկարությունը՝ 20 |
1 | |||||
|
*.3. Տարածքի ծածկագիրը (csdo:TerritoryCode) |
վարչատարածքային բաժանման միավորի ծածկագիրը |
M.SDE.00031 |
csdo:TerritoryCodeType (M.SDT.00031) Պայմանանշանների նորմալացված տողը։ Նվազագույն երկարությունը՝ 1։ Առավելագույն երկարությունը՝ 17 |
0..1 | |||||
|
*.4. Տարածաշրջանը (csdo:RegionName) |
առաջին մակարդակի վարչատարածքային բաժանման միավորի անվանումը |
M.SDE.00007 |
csdo:Name120Type (M.SDT.00055) Պայմանանշանների նորմալացված տողը: Նվազագույն երկարությունը՝ 1։ Առավելագույն երկարությունը՝ 120 |
0..1 | |||||
|
*.5. Շրջանը (csdo:DistrictName) |
երկրորդ մակարդակի վարչատարածքային բաժանման միավորի անվանումը |
M.SDE.00008 |
csdo:Name120Type (M.SDT.00055) Պայմանանշանների նորմալացված տողը: Նվազագույն երկարությունը՝ 1։ Առավելագույն երկարությունը՝ 120 |
0..1 | |||||
|
*.6. Քաղաքը (csdo:CityName) |
քաղաքի անվանումը |
M.SDE.00009 |
csdo:Name120Type (M.SDT.00055) Պայմանանշանների նորմալացված տողը: Նվազագույն երկարությունը՝ 1։ Առավելագույն երկարությունը՝ 120 |
0..1 | |||||
|
*.7. Բնակավայրը (csdo:SettlementName) |
բնակավայրի անվանումը |
M.SDE.00057 |
csdo:Name120Type (M.SDT.00055) Պայմանանշանների նորմալացված տողը: Նվազագույն երկարությունը՝ 1։ Առավելագույն երկարությունը՝ 120 |
0..1 | |||||
|
*.8. Փողոցը (csdo:StreetName) |
քաղաքային ենթակառուցվածքի փողոցաճանապարհային ցանցի տարրի անվանումը |
M.SDE.00010 |
csdo:Name120Type (M.SDT.00055) Պայմանանշանների նորմալացված տողը: Նվազագույն երկարությունը՝ 1։ Առավելագույն երկարությունը՝ 120 |
0..1 | |||||
|
*.9. Շենքի համարը (csdo:BuildingNumberId) |
շենքի, մասնաշենքի, շինության նշագիրը |
M.SDE.00011 |
csdo:Id50Type (M.SDT.00093) Պայմանանշանների նորմալացված տողը։ Նվազագույն երկարությունը՝ 1։ Առավելագույն երկարությունը՝ 50 |
0..1 | |||||
|
*.10. Սենքի համարը (csdo:RoomNumberId) |
գրասենյակի կամ բնակարանի նշագիրը |
M.SDE.00012 |
csdo:Id20Type (M.SDT.00092) Պայմանանշանների նորմալացված տողը։ Նվազագույն երկարությունը՝ 1։ Առավելագույն երկարությունը՝ 20 |
0..1 | |||||
|
*.11. Փոստային դասիչը (csdo:PostCode) |
փոստային կապի ձեռնարկության փոստային դասիչը |
M.SDE.00006 |
csdo:PostCodeType (M.SDT.00006) Պայմանանշանների նորմալացված տողը։ Ձևանմուշը՝ [A-Z0-9][A-Z0-9 -]{1,8}[A-Z0-9] |
0..1 | |||||
|
*.12. Բաժանորդային արկղի համարը (csdo:PostOfficeBoxId) |
փոստային կապի ձեռնարկությունում բաժանորդային արկղի համարը |
M.SDE.00013 |
csdo:Id20Type (M.SDT.00092) Պայմանանշանների նորմալացված տողը։ Նվազագույն երկարությունը՝ 1։ Առավելագույն երկարությունը՝ 20 |
0..1 | |||||
|
2.9.11. Կոնտակտային վավերապայմանը (ccdo:CommunicationDetails) |
տնտեսավարող սուբյեկտի կոնտակտային վավերապայմանը |
M.CDE.00003 |
ccdo:CommunicationDetailsType (M.CDT.00003) Որոշվում է ներդրված տարրերի արժեքների տիրույթներով |
0..* | |||||
|
*.1. Կապի տեսակի ծածկագիրը (csdo:CommunicationChannelCode) |
կապի միջոցի (կապուղու) տեսակի (հեռախոս, ֆաքս, էլեկտրոնային փոստ և այլն) ծածկագրային նշագիրը |
M.SDE.00014 |
csdo:CommunicationChannelCodeV2Type (M.SDT.00163) Ծածկագրի արժեքը՝ կապի միջոցների (կապուղիների) տեսակների ցանկին համապատասխան։ Նվազագույն երկարությունը՝ 1։ Առավելագույն երկարությունը՝ 20 |
0..1 | |||||
|
*.2. Կապի տեսակի անվանումը (csdo:CommunicationChannelName) |
կապի միջոցի (կապուղու) տեսակի (հեռախոս, ֆաքս, էլեկտրոնային փոստ և այլն) անվանումը |
M.SDE.00093 |
csdo:Name120Type (M.SDT.00055) Պայմանանշանների նորմալացված տողը: Նվազագույն երկարությունը՝ 1։ Առավելագույն երկարությունը՝ 120 |
0..1 | |||||
|
*.3. Կապուղու նույնականացուցիչը (csdo:CommunicationChannelId) |
կապուղին նույնականացնող պայմանանշանների հաջորդականությունը (հեռախոսահամարի, ֆաքսի, էլեկտրոնային փոստի հասցեի և այլնի նշում) |
M.SDE.00015 |
csdo:CommunicationChannelIdType (M.SDT.00015) Պայմանանշանների նորմալացված տողը։ Նվազագույն երկարությունը՝ 1։ Առավելագույն երկարությունը՝ 1000 |
1..* | |||||
|
2.10. Անասնաբուժական նշանակության ապրանքի հայտնաբերված անհամապատասխանության մասին տեղեկություններ (hccdo:VeterinaryItemIdentifiedDiscrepancyDetails) |
անասնաբուժական նշանակության ապրանքի հայտնաբերված անհամապատասխանության մասին տեղեկություններ |
M.HC.CDE.01230 |
hccdo:VeterinaryItemIdentifiedDiscrepancyDetailsType (M.HC.CDT.01227) Որոշվում է ներդրված տարրերի արժեքների տիրույթներով |
0..1 | |||||
|
2.10.1. Որակի վերաբերյալ նորմատիվ փաստաթղթի այն ցուցանիշի մասին տեղեկություններ, որի մասով անհամապատասխանություններ են հայտնաբերվել անասնաբուժական նշանակության ապրանքի համար (hccdo:VeterinaryItemLowQualityDetails) |
անասնաբուժական նշանակության ապրանքի վերաբերյալ նորմատիվ փաստաթղթում սահմանված այն ցուցանիշի մասին տեղեկություններ, որի մասով անհամապատասխանություն է հայտնաբերվել |
M.HC.CDE.01229 |
hccdo:VeterinaryItemLowQualityDetailsType (M.HC.CDT.01226) Որոշվում է ներդրված տարրերի արժեքների տիրույթներով |
0..* | |||||
|
*.1. Սահմանված պահանջներին անասնաբուժական նշանակության ապրանքի որակի անհամապատասխանության ցուցանիշի ծածկագիրը (hcsdo:VeterinaryItemLowQualityCode) |
սահմանված պահանջներին անասնաբուժական նշանակության ապրանքի որակի անհամապատասխանության ցուցանիշի ծածկագրային նշագիրը |
M.HC.SDE.01592 |
hcsdo:LowQualityCodeType (M.HC.SDT.00005) Ցուցանիշի ծածկագրի արժեքն այն տեղեկագրքին (դասակարգչին) համապատասխան, որի նույնականացուցիչը սահմանված է «Տեղեկագրքի (դասակարգչի) նույնականացուցիչը» ատրիբուտում։ Նվազագույն երկարությունը՝ 1։ Առավելագույն երկարությունը՝ 10 |
0..1 | |||||
|
ա) տեղեկագրքի (դասակարգչի) նույնականացուցիչը (codeListId ատրիբուտ) |
այն տեղեկագրքի (դասակարգչի) նշագիրը, որին համապատասխան նշված է ծածկագիրը |
– |
csdo:ReferenceDataIdType (M.SDT.00091) Պայմանանշանների նորմալացված տողը։ Նվազագույն երկարությունը՝ 1։ Առավելագույն երկարությունը՝ 20 |
1 | |||||
|
*.2. Սահմանված պահանջներին անասնաբուժական նշանակության ապրանքի որակի անհամապատասխանության ցուցանիշի անվանումը (hcsdo:VeterinaryItemLowQualityName) |
սահմանված պահանջներին անասնաբուժական նշանակության ապրանքի որակի անհամապատասխանության ցուցանիշի անվանումը |
M.HC.SDE.01593 |
csdo:Name500Type (M.SDT.00134) Պայմանանշանների նորմալացված տողը: Նվազագույն երկարությունը՝ 1։ Առավելագույն երկարությունը՝ 500 |
0..1 | |||||
|
*.3. Ծանոթագրություն (csdo:NoteText) |
որակի վերաբերյալ նորմատիվ փաստաթղթի այն ցուցանիշի մասին լրացուցիչ տեղեկատվություն, որի մասով հայտնաբերվել են անհամապատասխանություններ |
M.SDE.00076 |
csdo:Text4000Type (M.SDT.00088) Պայմանանշանների տողը: Նվազագույն երկարությունը՝ 1։ Առավելագույն երկարությունը՝ 4000 |
0..1 | |||||
|
2.10.2. Հայտնաբերված խախտումների նկարագրությունը (hcsdo:IdentifiedFalsificationsText) |
անասնաբուժական նշանակության ապրանքը կեղծելու և (կամ) դրա կոնտրաֆակտ ծագման հատկանիշների նկարագրությունը |
M.HC.SDE.01475 |
csdo:Text4000Type (M.SDT.00088) Պայմանանշանների տողը: Նվազագույն երկարությունը՝ 1։ Առավելագույն երկարությունը՝ 4000 |
0..1 | |||||
|
2.11. Անասնաբուժական նշանակության կեղծված և (կամ) կոնտրաֆակտ ապրանքի փաթեթվածքի պատկերը (hcsdo:VeterinaryItemFalsificationSignPicture) |
անասնաբուժական նշանակության կեղծված և (կամ) կոնտրաֆակտ ապրանքի փաթեթվածքի լուսանկարը |
M.HC.SDE.01594 |
csdo:Picture1MbType (M.SDT.00175) Երկուական թվանշանների (բիթերի) հաջորդականությունը 1 Մբ-ից ոչ երկար։ Նվազագույն երկարությունը՝ 1։ Առավելագույն երկարությունը՝ 1048576 |
0..* | |||||
|
ա) տվյալների ձևաչափի ծածկագիրը (mediaTypeCode ատրիբուտ) |
տվյալների ձևաչափի ծածկագրային նշագիրը |
– |
csdo:MediaTypeCodeType (M.SDT.00147) Ծածկագրի արժեքը՝ տվյալների ձևաչափերի տեղեկագրքին համապատասխան։ Նվազագույն երկարությունը՝ 1։ Առավելագույն երկարությունը՝ 255 |
0..1 | |||||
|
2.12. Անասնաբուժական նշանակության ապրանքի վերաբերյալ բողոքագիրը (hccdo:ReclamationDetails) |
անասնաբուժական նշանակության ապրանքի վերաբերյալ բողոքագիրը |
M.HC.CDE.01239 |
ccdo:DocContentDetailsType (M.CDT.00105) Որոշվում է ներդրված տարրերի արժեքների տիրույթներով |
0..* | |||||
|
2.12.1. Երկրի ծածկագիրը (csdo:UnifiedCountryCode) |
անասնաբուժական նշանակության ապրանքի վերաբերյալ բողոքագիր տրամադրած երկրի ծածկագրային նշագիրը |
M.SDE.00162 |
csdo:UnifiedCountryCodeType (M.SDT.00112) Երկրի երկտառ ծածկագրի արժեքն այն տեղեկագրքին (դասակարգչին) համապատասխան, որի նույնականացուցիչը սահմանված է «Տեղեկագրքի (դասակարգչի) նույնականացուցիչը» ատրիբուտում: Ձևանմուշը՝ [A-Z]{2} |
0..1 | |||||
|
ա) տեղեկագրքի (դասակարգչի) նույնականացուցիչը (codeListId ատրիբուտ) |
այն տեղեկագրքի (դասակարգչի) նշագիրը, որին համապատասխան նշված է ծածկագիրը |
– |
csdo:ReferenceDataIdType (M.SDT.00091) Պայմանանշանների նորմալացված տողը։ Նվազագույն երկարությունը՝ 1։ Առավելագույն երկարությունը՝ 20 |
1 | |||||
|
2.12.2. Լեզվի ծածկագիրը (csdo:LanguageCode) |
լեզվի ծածկագրային նշագիրը |
M.SDE.00051 |
csdo:LanguageCodeType (M.SDT.00051) Լեզվի երկտառ ծածկագիրը՝ ISO 639-1-ին համապատասխան: Ձևանմուշը՝ [a-z]{2} |
0..1 | |||||
|
2.12.3. Փաստաթղթի տեսակի ծածկագիրը (csdo:DocKindCode) |
փաստաթղթի տեսակի ծածկագրային նշագիրը |
M.SDE.00054 |
csdo:UnifiedCode20Type (M.SDT.00140) Ծածկագրի արժեքն այն տեղեկագրքին (դասակարգչին) համապատասխան, որի նույնականացուցիչը սահմանված է «Տեղեկագրքի (դասակարգչի) նույնականացուցիչը» ատրիբուտում։ Նվազագույն երկարությունը՝ 1։ Առավելագույն երկարությունը՝ 20 |
0..1 | |||||
|
ա) տեղեկագրքի (դասակարգչի) նույնականացուցիչը (codeListId ատրիբուտ) |
այն տեղեկագրքի (դասակարգչի) նշագիրը, որին համապատասխան նշված է ծածկագիրը |
– |
csdo:ReferenceDataIdType (M.SDT.00091) Պայմանանշանների նորմալացված տողը։ Նվազագույն երկարությունը՝ 1։ Առավելագույն երկարությունը՝ 20 |
1 | |||||
|
2.12.4. Փաստաթղթի տեսակի անվանումը (csdo:DocKindName) |
փաստաթղթի տեսակի անվանումը |
M.SDE.00095 |
csdo:Name500Type (M.SDT.00134) Պայմանանշանների նորմալացված տողը: Նվազագույն երկարությունը՝ 1։ Առավելագույն երկարությունը՝ 500 |
0..1 | |||||
|
2.12.5. Փաստաթղթի անվանումը (csdo:DocName) |
փաստաթղթի անվանումը |
M.SDE.00108 |
csdo:Name500Type (M.SDT.00134) Պայմանանշանների նորմալացված տողը: Նվազագույն երկարությունը՝ 1։ Առավելագույն երկարությունը՝ 500 |
0..1 | |||||
|
2.12.6. Փաստաթղթի սերիան (csdo:DocSeriesId) |
փաստաթղթի սերիայի թվային կամ տառաթվային նշագիրը |
M.SDE.00157 |
csdo:Id20Type (M.SDT.00092) Պայմանանշանների նորմալացված տողը։ Նվազագույն երկարությունը՝ 1։ Առավելագույն երկարությունը՝ 20 |
0..1 | |||||
|
2.12.7. Փաստաթղթի համարը (csdo:DocId) |
փաստաթղթի գրանցման ժամանակ դրան տրված թվային կամ տառաթվային նշագիրը |
M.SDE.00044 |
csdo:Id50Type (M.SDT.00093) Պայմանանշանների նորմալացված տողը։ Նվազագույն երկարությունը՝ 1։ Առավելագույն երկարությունը՝ 50 |
0..1 | |||||
|
2.12.8. Փաստաթղթի ամսաթիվը (csdo:DocCreationDate) |
փաստաթուղթը տրամադրելու, ստորագրելու, հաստատելու կամ գրանցելու ամսաթիվը |
M.SDE.00045 |
bdt:DateType (M.BDT.00005) Ամսաթվի նշագիրը՝ ISO 8601 ստանդարտների սերիային համապատասխան |
0..1 | |||||
|
2.12.9. Փաստաթղթի գործողության ժամկետի մեկնարկի ամսաթիվը (csdo:DocStartDate) |
այն ժամկետի մեկնարկի ամսաթիվը, որի ընթացքում փաստաթուղթն ուժի մեջ է |
M.SDE.00137 |
bdt:DateType (M.BDT.00005) Ամսաթվի նշագիրը՝ ISO 8601 ստանդարտների սերիային համապատասխան |
0..1 | |||||
|
2.12.10. Փաստաթղթի գործողության ժամկետը լրանալու ամսաթիվը (csdo:DocValidityDate) |
այն ժամկետի ավարտի ամսաթիվը, որի ընթացքում փաստաթուղթն ուժի մեջ է |
M.SDE.00052 |
bdt:DateType (M.BDT.00005) Ամսաթվի նշագիրը՝ ISO 8601 ստանդարտների սերիային համապատասխան |
0..1 | |||||
|
2.12.11. Փաստաթղթի գործողության ժամկետը (csdo:DocValidityDate) |
այն ժամկետի տևողությունը, որի ընթացքում փաստաթուղթն ուժի մեջ է |
M.SDE.00056 |
bdt:DurationType (M.BDT.00021) Ժամանակի տևողության նշագիրը՝ ISO 8601 ստանդարտների սերիային համապատասխան |
0..1 | |||||
|
2.12.12. Լիազորված մարմնի նույնականացուցիչը (csdo:AuthorityId) |
փաստաթուղթը տրամադրած կամ հաստատած՝ պետական իշխանության մարմինը կամ դրա կողմից լիազորված կազմակերպությունը նույնականացնող տողը |
M.SDE.00068 |
csdo:Id20Type (M.SDT.00092) Պայմանանշանների նորմալացված տողը։ Նվազագույն երկարությունը՝ 1։ Առավելագույն երկարությունը՝ 20 |
0..1 | |||||
|
2.12.13. Լիազորված մարմնի անվանումը (csdo:AuthorityName) |
փաստաթուղթը տրամադրած՝ պետական իշխանության մարմնի կամ դրա կողմից լիազորված կազմակերպության լրիվ անվանումը |
M.SDE.00066 |
csdo:Name300Type (M.SDT.00056) Պայմանանշանների նորմալացված տողը: Նվազագույն երկարությունը՝ 1։ Առավելագույն երկարությունը՝ 300 |
0..1 | |||||
|
2.12.14. Նկարագրությունը (csdo:DescriptionText) |
փաստաթղթի նկարագրությունը |
M.SDE.00002 |
csdo:Text4000Type (M.SDT.00088) Պայմանանշանների տողը: Նվազագույն երկարությունը՝ 1։ Առավելագույն երկարությունը՝ 4000 |
0..1 | |||||
|
2.12.15. Թերթերի քանակը (csdo:PageQuantity) |
փաստաթղթի թերթերի ընդհանուր քանակը |
M.SDE.00018 |
csdo:Quantity4Type (M.SDT.00097) Հաշվարկի տասական համակարգում ամբողջ ոչ բացասական թիվը։ Թվանշանների առավելագույն քանակը՝ 4 |
0..1 | |||||
|
2.12.16. XML փաստաթուղթը (ccdo:AnyDetails) |
XML ձևաչափով փաստաթուղթը |
M.CDE.00081 |
ccdo:AnyDetailsType (M.CDT.00086) Որոշվում է ներդրված տարրերի արժեքների տիրույթներով |
0..1 | |||||
|
*.1. XML փաստաթուղթը |
կամայական կառուցվածքով XML փաստաթղթի բովանդակությունը |
– |
կամայական տարր։ Անվանումների տարածությունը՝ ցանկացած: Վալիդացումը կատարվում է մշտապես |
1..* | |||||
|
2.12.17. Բինարային ձևաչափով փաստաթուղթը (csdo:DocBinaryText) |
բինարային տեքստային ձևաչափով փաստաթուղթը |
M.SDE.00106 |
csdo:BinaryTextType (M.SDT.00143) Երկուական օկտետների (բայթերի) վերջավոր հաջորդականություն |
0..1 | |||||
|
ա) տվյալների ձևաչափի ծածկագիրը (mediaTypeCode ատրիբուտ) |
տվյալների ձևաչափի ծածկագրային նշագիրը |
– |
csdo:MediaTypeCodeType (M.SDT.00147) Ծածկագրի արժեքը՝ տվյալների ձևաչափերի տեղեկագրքին համապատասխան։ Նվազագույն երկարությունը՝ 1։ Առավելագույն երկարությունը՝ 255 |
0..1 | |||||
|
2.13. Փաստաթղթի համարը (csdo:DocId) |
անասնաբուժական նշանակության ապրանքի որակի հսկողության մասով հետազոտության (փորձարկման) արձանագրության համարը |
M.SDE.00044 |
csdo:Id50Type (M.SDT.00093) Պայմանանշանների նորմալացված տողը։ Նվազագույն երկարությունը՝ 1։ Առավելագույն երկարությունը՝ 50 |
0..1 | |||||
|
2.14. Փաստաթղթի ամսաթիվը (csdo:DocCreationDate) |
անասնաբուժական նշանակության ապրանքի որակի հսկողության մասով հետազոտության (փորձարկման) արձանագրության ամսաթիվը |
M.SDE.00045 |
bdt:DateType (M.BDT.00005) Ամսաթվի նշագիրը՝ ISO 8601 ստանդարտների սերիային համապատասխան |
0..1 | |||||
|
2.15. Ընդհանուր ռեսուրսի գրառման տեխնոլոգիական բնութագրերը (ccdo:ResourceItemStatusDetails) |
ընդհանուր ռեսուրսի գրառման վերաբերյալ տեխնոլոգիական տեղեկությունների ամբողջություն |
M.CDE.00032 |
ccdo:ResourceItemStatusDetailsType (M.CDT.00033) Որոշվում է ներդրված տարրերի արժեքների տիրույթներով |
1 | |||||
|
2.15.1. Գործողության ժամանակահատվածը (ccdo:ValidityPeriodDetails) |
ընդհանուր ռեսուրսի (ռեեստրի, ցանկի, տվյալների բազայի) գրառման գործողության ժամանակահատվածը |
M.CDE.00033 |
ccdo:PeriodDetailsType (M.CDT.00026) Որոշվում է ներդրված տարրերի արժեքների տիրույթներով |
0..1 | |||||
|
*.1. Մեկնարկի ամսաթիվը և ժամը (csdo:StartDateTime) |
մեկնարկի ամսաթիվը և ժամը |
M.SDE.00133 |
bdt:DateTimeType (M.BDT.00006) Ամսաթվի և ժամի նշագիրը՝ ISO 8601 ստանդարտների սերիային համապատասխան |
0..1 | |||||
|
*.2. Ավարտի ամսաթիվը և ժամը (csdo:EndDateTime) |
ավարտի ամսաթիվը և ժամը |
M.SDE.00134 |
bdt:DateTimeType (M.BDT.00006) Ամսաթվի և ժամի նշագիրը՝ ISO 8601 ստանդարտների սերիային համապատասխան |
0..1 | |||||
|
2.15.2. Թարմացման ամսաթիվը և ժամը (csdo:UpdateDateTime) |
ընդհանուր ռեսուրսի (ռեեստրի, ցանկի, տվյալների բազայի) գրառումը թարմացնելու ամսաթիվը և ժամը |
M.SDE.00079 |
bdt:DateTimeType (M.BDT.00006) Ամսաթվի և ժամի նշագիրը՝ ISO 8601 ստանդարտների սերիային համապատասխան |
0..1». | |||||
ե) նշված որոշմամբ հաստատված՝ «Եվրասիական տնտեսական միության անդամ պետությունների տարածքներում անասնաբուժական դեղամիջոցների շրջանառության ոլորտում պետական հսկողության և վերահսկողության շրջանակներում հայտնաբերված՝ որակյալ և վատորակ անասնաբուժական դեղապատրաստուկների, ինչպես նաև կեղծված և (կամ) կոնտրաֆակտ անասնաբուժական դեղապատրաստուկների տվյալների միասնական տեղեկատվական բազայի ձևավորում, վարում և օգտագործում» ընդհանուր գործընթացին միանալու կարգը շարադրել հետևյալ խմբագրությամբ.
|
«ՀԱՍՏԱՏՎԱԾ Է Եվրասիական տնտեսական հանձնաժողովի կոլեգիայի 2023 թվականի մայիսի 30-ի թիվ 69 որոշմամբ (Եվրասիական տնտեսական հանձնաժողովի կոլեգիայի 2025 թվականի ապրիլի 8-ի թիվ 34 որոշման խմբագրությամբ) |
ԿԱՐԳ
«Եվրասիական տնտեսական միության անդամ պետությունների տարածքներում անասնաբուժական դեղամիջոցների շրջանառության ոլորտում պետական հսկողության և վերահսկողության շրջանակներում հայտնաբերված՝ անորակ, կեղծված և (կամ) կոնտրաֆակտ անասնաբուժական դեղամիջոցների տվյալների միասնական տեղեկատվական բազայի ձևավորում, վարում և օգտագործում» ընդհանուր գործընթացին միանալու
I. Ընդհանուր դրույթներ
1. Սույն կարգը մշակվել է Եվրասիական տնտեսական միության (այսուհետ՝ Միություն) իրավունքը կազմող հետևյալ միջազգային պայմանագրերին և ակտերին համապատասխան.
«Եվրասիական տնտեսական միության մասին» 2014 թվականի մայիսի 29-ի պայմանագիր.
Եվրասիական տնտեսական հանձնաժողովի խորհրդի 2022 թվականի հունվարի 21-ի «Եվրասիական տնտեսական միության մաքսային տարածքում անասնաբուժական դեղամիջոցների շրջանառության կարգավորման կանոնների մասին» թիվ 1 որոշում (Եվրասիական տնտեսական հանձնաժողովի խորհրդի 2024 թվականի ապրիլի 22-ի թիվ 36 որոշման խմբագրությամբ).
Եվրասիական տնտեսական հանձնաժողովի խորհրդի 2022 թվականի սեպտեմբերի 23-ի «Եվրասիական տնտեսական միության մաքսային տարածքում անասնաբուժական նշանակության ախտորոշիչ միջոցների շրջանառության կարգավորման կանոնների մասին» թիվ 140 որոշում.
Եվրասիական տնտեսական հանձնաժողովի խորհրդի 2023 թվականի դեկտեմբերի 12-ի «Եվրասիական տնտեսական միության մաքսային տարածքում անասնաբուժական նշանակության ախտահանիչ, միջատասպան և տիզասպան միջոցների շրջանառության կարգավորման կանոնների մասին» թիվ 150 որոշում.
Եվրասիական տնտեսական հանձնաժողովի կոլեգիայի 2014 թվականի նոյեմբերի 6-ի «Ընդհանուր գործընթացներն արտաքին և փոխադարձ առևտրի ինտեգրված տեղեկատվական համակարգի միջոցներով իրագործելիս տեղեկատվական փոխգործակցությունը կանոնակարգող տեխնոլոգիական փաստաթղթերի մասին» թիվ 200 որոշում.
Եվրասիական տնտեսական հանձնաժողովի կոլեգիայի 2015 թվականի ապրիլի 14-ի «Եվրասիական տնտեսական միության շրջանակներում ընդհանուր գործընթացների ցանկի և Եվրասիական տնտեսական հանձնաժողովի կոլեգիայի 2014 թվականի օգոստոսի 19-ի թիվ 132 որոշման մեջ փոփոխություն կատարելու մասին» թիվ 29 որոշում.
Եվրասիական տնտեսական հանձնաժողովի կոլեգիայի 2015 թվականի հունիսի 9-ի «Եվրասիական տնտեսական միության շրջանակներում ընդհանուր գործընթացների վերլուծության, օպտիմալացման, ներդաշնակեցման և նկարագրության մեթոդիկայի մասին» թիվ 63 որոշում.
Եվրասիական տնտեսական հանձնաժողովի կոլեգիայի 2015 թվականի օգոստոսի 18-ի «Արտաքին և փոխադարձ առևտրի ինտեգրված տեղեկատվական համակարգի միջպետական փորձարկումների մասին» թիվ 96 որոշում.
Եվրասիական տնտեսական հանձնաժողովի կոլեգիայի 2016 թվականի դեկտեմբերի 19-ի «Եվրասիական տնտեսական միության շրջանակներում ընդհանուր գործընթացների իրագործման կարգը հաստատելու մասին» թիվ 169 որոշում։
II. Կիրառման ոլորտը
2. Սույն կարգով սահմանվում են «Եվրասիական տնտեսական միության անդամ պետությունների տարածքներում անասնաբուժական դեղամիջոցների շրջանառության ոլորտում պետական հսկողության և վերահսկողության շրջանակներում հայտնաբերված՝ որակյալ և վատորակ անասնաբուժական դեղապատրաստուկների, ինչպես նաև կեղծված և (կամ) կոնտրաֆակտ անասնաբուժական դեղապատրաստուկների տվյալների միասնական տեղեկատվական բազայի ձևավորում, վարում և օգտագործում» (P.SS.13) ընդհանուր գործընթացին (այսուհետ՝ ընդհանուր գործընթաց) (ընդհանուր գործընթացի նոր տարբերակին) նոր մասնակցի միանալու ընթացակարգերի կազմին և բովանդակությանը, ինչպես նաև դրանց կատարման ժամանակ իրականացվող տեղեկատվական փոխգործակցությանը ներկայացվող պահանջները։
3. Սույն կարգում սահմանված ընթացակարգերն իրականացվում են միաժամանակ կամ ընդհանուր գործընթացին նոր մասնակցի միանալու դեպքում՝ որոշակի ժամանակահատվածում:
III. Հիմնական հասկացությունները
4. Սույն կարգի նպատակների համար օգտագործվում են հասկացություններ, որոնք ունեն հետևյալ իմաստը.
ինտեգրված տեղեկատվական համակարգի գործունեությունն ապահովելիս կիրառվող փաստաթղթեր՝ տեխնիկական, տեխնոլոգիական, մեթոդական և կազմակերպական փաստաթղթեր, որոնք մշակվում և հաստատվում են Եվրասիական տնտեսական հանձնաժողովի կողմից՝ «Եվրասիական տնտեսական միության շրջանակներում տեղեկատվական հաղորդակցական տեխնոլոգիաների և տեղեկատվական փոխգործակցության մասին» արձանագրության («Եվրասիական տնտեսական միության մասին» 2014 թվականի մայիսի 29-ի պայմանագրի թիվ 3 հավելված) 30-րդ կետին համապատասխան.
տեխնոլոգիական փաստաթղթեր՝ Եվրասիական տնտեսական հանձնաժողովի կոլեգիայի 2014 թվականի նոյեմբերի 6-ի թիվ 200 որոշման 1-ին կետով նախատեսված՝ ընդհանուր գործընթացի իրագործման ժամանակ տեղեկատվական փոխգործակցությունը կանոնակարգող տեխնոլոգիական փաստաթղթերի տիպային ցանկում ներառված փաստաթղթեր:
Սույն կարգում օգտագործվող մյուս հասկացությունները կիրառվում են Եվրասիական տնտեսական հանձնաժողովի կոլեգիայի 2023 թվականի մայիսի 30 ի թիվ 69 որոշմամբ հաստատված՝ «Եվրասիական տնտեսական միության անդամ պետությունների տարածքներում անասնաբուժական դեղամիջոցների շրջանառության ոլորտում պետական հսկողության և վերահսկողության շրջանակներում հայտնաբերված՝ որակյալ և վատորակ անասնաբուժական դեղապատրաստուկների, ինչպես նաև կեղծված և (կամ) կոնտրաֆակտ անասնաբուժական դեղապատրաստուկների տվյալների միասնական տեղեկատվական բազայի ձևավորում, վարում և օգտագործում» ընդհանուր գործընթացը Եվրասիական տնտեսական միության ինտեգրված տեղեկատվական համակարգի միջոցներով իրագործելիս տեղեկատվական փոխգործակցության կանոնների (այսուհետ՝ Տեղեկատվական փոխգործակցության կանոններ) 4-րդ կետով սահմանված իմաստներով։
IV. Փոխգործակցության մասնակիցները
5. Փոխգործակցության մասնակիցների կողմից ընդհանուր գործընթացին միանալու ընթացակարգերը կատարելիս նրանց դերերը բերված են աղյուսակում:
Աղյուսակ
Փոխգործակցության մասնակիցների դերերը
|
Համարը՝ ը/կ |
Անվանումը |
Նկարագրությունը |
Դերը կատարող մասնակիցը |
|
1 |
Ընդհանուր գործընթացին միացող մասնակիցը |
կատարում է սույն կարգով նախատեսված ընթացակարգերը |
Միության անդամ պետության լիազորված մարմին (P.SS.13.ACT.001) |
|
2 |
Ընդհանուր գործընթացի համակարգողը |
համակարգում է սույն կարգով նախատեսված ընթացակարգերի կատարումը |
Եվրասիական տնտեսական հանձնաժողով (P.ACT.001) |
|
3 |
Ընդհանուր գործընթացի մասնակիցը |
իրականացնում է փոխգործակցություն՝ տեխնոլոգիական փաստաթղթերին համապատասխան, և մասնակցում է ընդհանուր գործընթացին միացող մասնակցի հետ տեղեկատվական փոխգործակցության փորձարկմանը |
Միության անդամ պետության լիազորված մարմին (P.SS.13.ACT.001) Եվրասիական տնտեսական հանձնաժողով (P.ACT.001) |
V. Ընդհանուր գործընթացին միանալու ընթացակարգի նկարագրությունը
6. Ընդհանուր գործընթացին միանալու համար ընդհանուր գործընթացին միացող մասնակցի կողմից պետք է կատարվեն Միության ինտեգրված տեղեկատվական համակարգի գործունեության ապահովման ժամանակ կիրառվող փաստաթղթերի, տեխնոլոգիական փաստաթղթերի պահանջները, ինչպես նաև Միության անդամ պետության (այսուհետ՝ անդամ պետության) օրենսդրության պահանջները, որոնք կանոնակարգում են Միության ինտեգրված տեղեկատվական համակարգի՝ անդամ պետության ազգային հատվածի (այսուհետ՝ անդամ պետության ազգային հատված) շրջանակներում տեղեկատվական փոխգործակցությունը։
7. Ընդհանուր գործընթացին նոր մասնակցի միանալու ընթացակարգը ներառում է՝
ա) անդամ պետության կողմից ընդհանուր գործընթացին նոր մասնակցի միանալու մասին Եվրասիական տնտեսական հանձնաժողովին (այսուհետ՝ Հանձնաժողով) տեղեկացնելը (նշելով ընդհանուր գործընթացի շրջանակներում տեղեկատվական փոխգործակցության ապահովման համար պատասխանատու՝ անդամ պետության լիազորված մարմինը).
բ) անդամ պետության նորմատիվ իրավական ակտերում տեխնոլոգիական փաստաթղթերի պահանջների կատարման համար անհրաժեշտ փոփոխություններ կատարելը (միանալու ընթացակարգի կատարումն սկսելու օրվանից 2 ամսվա ընթացքում).
գ) անհրաժեշտության դեպքում ընդհանուր գործընթացին միացող մասնակցի տեղեկատվական համակարգը մշակելը (լրամշակելը) (միանալու ընթացակարգի կատարումն սկսելու օրվանից 3 ամսվա ընթացքում).
դ) ընդհանուր գործընթացին միացող մասնակցի տեղեկատվական համակարգն անդամ պետության ազգային հատվածին միացնելը, եթե այդպիսի միացում նախկինում չի իրականացվել (միանալու ընթացակարգի կատարումն սկսելու օրվանից 3 ամսվա ընթացքում).
ե) Տեղեկատվական փոխգործակցության կանոնների VII բաժնում նշված՝ Հանձնաժողովի կողմից տարածվող տեղեկագրքերի ու դասակարգիչների ստացումն ընդհանուր գործընթացին միացող մասնակցի կողմից.
զ) Միության անդամ պետությունների տարածքներում անասնաբուժական նշանակության ապրանքների շրջանառության ոլորտում պետական հսկողության և վերահսկողության շրջանակներում հայտնաբերված՝ անասնաբուժական նշանակության անորակ, կեղծված և (կամ) կոնտրաֆակտ ապրանքների տվյալների միասնական տեղեկատվական բազայի (այսուհետ՝ տվյալների միասնական բազա) (P.SS.13.ACT.001) ազգային մասը ձևավորող և վարող՝ ընդհանուր գործընթացին միացող մասնակցի կողմից տվյալների միասնական բազայի ազգային մասից արդիականացված տեղեկությունների փոխանցումը՝ Միության տեղեկատվական պորտալում սկզբնական հրապարակման համար (միանալու ընթացակարգի կատարումն սկսելու օրվանից 6 ամսվա ընթացքում).
է) ընդհանուր գործընթացին միացող մասնակիցների և ընդհանուր գործընթացի մասնակիցների տեղեկատվական համակարգերի միջև տեղեկատվական փոխգործակցության փորձարկումը՝ տեխնոլոգիական փաստաթղթերի պահանջներին համապատասխանության մասով (միանալու ընթացակարգի կատարումն սկսելու օրվանից 6 ամսվա ընթացքում):
8. Սույն կարգի 6-րդ և 7-րդ կետերին համապատասխան՝ պահանջների պահպանման և գործողությունների հաջող կատարման դեպքում տեղեկությունների հետագա փոխանակումն ընդհանուր գործընթացին միացող մասնակցի և ընդհանուր գործընթացի մասնակիցների միջև իրականացվում է տեխնոլոգիական փաստաթղթերին համապատասխան:
VI. Ընդհանուր գործընթացի նոր տարբերակին միանալու ընթացակարգի նկարագրությունը
9. «Ընդհանուր գործընթացի նոր տարբերակի շրջանակներում տեղեկատվական փոխգործակցությունը կանոնակարգող տեխնոլոգիական փաստաթղթերի նոր խմբագրությունը հաստատելու մասին» Հանձնաժողովի կոլեգիայի որոշումն ուժի մեջ մտնելու օրվանից անդամ պետությունները Հանձնաժողովի համակարգմամբ սկսում են ընդհանուր գործընթացի նոր տարբերակին միանալու ընթացակարգի կատարումը (ընդհանուր գործընթացի նոր տարբերակին միանալու ընթացակարգի կատարումն սկսելու օրվանից 6 ամսվա ընթացքում)։
10. Ընդհանուր գործընթացի նոր տարբերակին միանալու ընթացակարգն ընդհանուր գործընթացի մասնակիցների կողմից ավարտվում է ընդհանուր գործընթացի մասնակիցների տեղեկատվական համակարգերի միջև տեղեկատվական փոխգործակցության՝ տեխնոլոգիական փաստաթղթերի նոր խմբագրության պահանջներին համապատասխանության մասով փորձարկման արդյունքների հիման վրա։
11. Ընդհանուր գործընթացի նոր տարբերակին միանալու ընթացակարգը ներառում է սույն կարգի 7-րդ կետում նշված միջոցառումները՝ հաշվի առնելով սույն կարգի 9-րդ կետով նախատեսված ժամկետը։ Ընդհանուր գործընթացի մասնակիցն ինքնուրույն է որոշում կոնկրետ միջոցառումների իրականացման անհրաժեշտությունը՝ բացառությամբ սույն կարգի 7-րդ կետի «է» ենթակետի։
12. Ավելի վաղ ընդհանուր գործընթացի նախորդ տարբերակին միացած՝ ընդհանուր գործընթացի բոլոր մասնակիցների կողմից ընդհանուր գործընթացի նոր տարբերակին միանալու ընթացակարգը կատարելուց հետո տեղեկությունների հետագա փոխանակումը նրանց միջև իրականացվում է ընդհանուր գործընթացի նոր տարբերակն իրագործելիս տեղեկատվական փոխգործակցությունը կանոնակարգող տեխնոլոգիական փաստաթղթերի խմբագրությանը համապատասխան։
13. Ավելի վաղ ձևավորված տվյալների վերափոխումը տեխնոլոգիական փաստաթղթերի նոր խմբագրության պահանջներին համապատասխան, անհրաժեշտության դեպքում, ընդհանուր գործընթացի յուրաքանչյուր մասնակցի կողմից կատարվում է ինքնուրույն:»։
Պաշտոնական հրապարակման օրը՝ 19 փետրվարի 2026 թվական: